AGI|Mem0帮你告别健忘症,让AI记住你的一切
即便强大如GPT-4,也只能在单次对话中保持上下文,一旦关闭窗口,所有个性化信息烟消云散。- 大模型对事实进行判断与修正,最终将优化后的数据更新至Milvus数据库,实现知识库动态迭代。当AI突破“7秒记忆”的桎梏,我们正在见证人机交互的质变。这意味着,AI终于能像人类一样建立长期关系,而非永远停留在“初次见面”阶段。- 综合「输入问题」和「相关记忆」生成初步答案,由大模型整合输出最终回答。自动记
想象一下
当你的AI学习助手能记住你上周说过的“下周要考线性代数”,并主动推送复习资料; 当你的虚拟伴侣在三个月后突然问起:“上次你养的猫感冒好了吗?”; 当医疗AI能自动关联你三年前的体检报告和近期症状 ……
这一切,都因Mem0的出现而成为可能。
一、AI的“健忘症”终于有解了
过去,我们习惯了这样的场景:
❌ 每次和ChatGPT聊天都要重复“请用Markdown格式回复”
❌ 教育AI推荐了10次你早已掌握的Python基础课
❌ 健康助手永远记不住你对青霉素过敏
问题的核心在于:
传统AI就像金鱼——7秒记忆过后,一切归零。即便强大如GPT-4,也只能在单次对话中保持上下文,一旦关闭窗口,所有个性化信息烟消云散。
Mem0的破局之道
Mem0为大型语言模型(LLM)打造了一个智能记忆中枢。
这个记忆层可以:
✅ 长期存储用户画像(兴趣/习惯/健康数据)
✅ 动态更新最新交互记录
✅ 跨应用共享记忆(如医疗助手→健身教练)
这意味着,AI终于能像人类一样建立长期关系,而非永远停留在“初次见面”阶段。
Mem0 vs RAG

典型案例对比:
当用户说“推荐适合我的运动”时:
❌RAG:检索预设的“运动推荐指南”
✅Mem0:结合用户历史(膝盖旧伤+喜欢户外+近期增肌目标)生成定制方案
二、解剖Mem0:记忆是如何被“制造”的?
Mem0结构分析

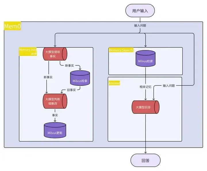
Mem0可大致划分为「记忆管理+RAG」的协同架构,实现动态化知识更新与精准回答:
1. 用户提问与检索
- 用户输入问题后,系统触发Memory.Search功能,通过Milvus向量数据库进行语义检索;
- 综合「输入问题」和「相关记忆」生成初步答案,由大模型整合输出最终回答。
2. 异步记忆更新机制
- 系统通过Memory.Add(异步)功能,调用大模型从交互中提取事实;
- 事实分为两类:
- 新事实:未存在于数据库的信息;
- 旧事实:已有信息的补充或修正;
- 大模型对事实进行判断与修正,最终将优化后的数据更新至Milvus数据库,实现知识库动态迭代。
二者闭环协同的优势:
- 检索+生成:实时调用历史记忆提升回答准确性;
- 学习+更新:异步处理新知识,避免问答延迟;
- 形成「提问→回答→学习→再优化」的完整闭环。
可自定义的记忆层次
# 存储用户核心特征示例
mem0.store(user_id="Alice", conversation_id="12345"
memory={"allergies": ["青霉素"],
"learning_style": "视觉化"})
基于向量数据库中Database、Collection、Filter的层级划分,用户可自定义符合自身需求的记忆层次:
- 用户级记忆:个人数字DNA
留存用户的独特记忆,让AI更懂用户
- 会话级记忆:让对话不再“断片”
自动记录当前对话的上下文,解决“刚才说到哪了”的尴尬
- 代理级记忆:AI团队的共享大脑
如:医疗AI+营养师AI+运动教练AI共享用户数据,提供联合方案
动态进化的大脑
- 遗忘机制:自动降低过期信息的权重(如2年前的运动习惯)
- 语义提炼:从对话中提取结构化事实
- 用户说:“我最近开始每天晨跑5公里”
→ 存储为{"exercise_routine": "晨跑5公里/日"}
三、这些场景,正在被Mem0重塑
教育领域:真正懂你的学习伴侣
- 自动标记用户易错知识点(如积分运算)
- 根据记忆中的学习节奏推送内容(夜猫子模式vs晨间模式)
- 历史学习数据生成个性化备考方案
医疗健康:你的终身健康管家
- 长期跟踪用药记录(避免药物冲突)
- 自动关联症状历史(如持续3个月的头痛记录)
- 隐私保护下的跨机构数据共享
游戏娱乐:有记忆的NPC
- NPC会记住玩家的选择(如与NPC做过哪些任务)
- 根据玩家历史策略动态调整难度
- 构建持续进化的虚拟人际关系
玩家惊叹:“这个NPC竟然提起我三周前做的一个支线任务!”
四、记住,是智能的开始
当AI突破“7秒记忆”的桎梏,我们正在见证人机交互的质变。Mem0带来的不仅是技术升级,更是AI从工具到伙伴的身份转变。
火山引擎开发者社区是火山引擎打造的AI技术生态平台,聚焦Agent与大模型开发,提供豆包系列模型(图像/视频/视觉)、智能分析与会话工具,并配套评测集、动手实验室及行业案例库。社区通过技术沙龙、挑战赛等活动促进开发者成长,新用户可领50万Tokens权益,助力构建智能应用。
更多推荐
所有评论(0)