Vue3+TypeScript+Spring Boot打印进度显示:从无到有、从有到多(前端简单实现、轮询、WebSocket)
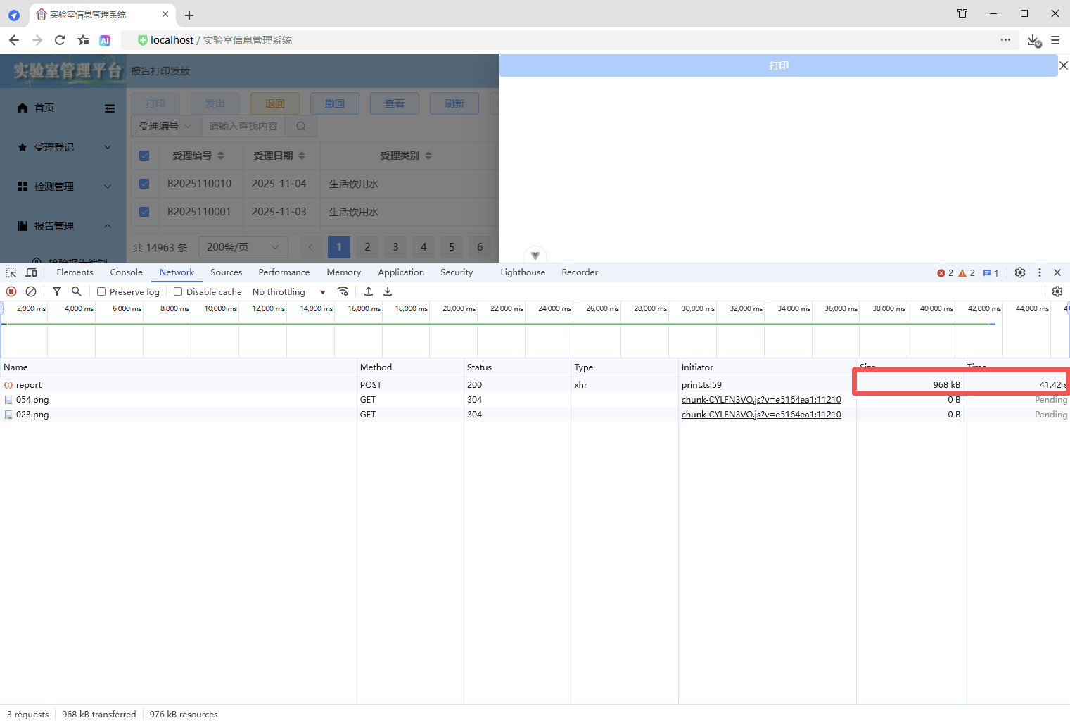
初始情况,打印没有进度条显示:点击【打印/查看】,弹出打印对话框,开始加载数据(200份报告),数据已加载,耗时41.42秒,这个过程页面一直没有变化,需增加进度显示,增强使用体验。原来的代码:打印抽屉。
初始情况,打印没有进度条显示:
点击【打印/查看】,弹出打印对话框,开始加载数据(200份报告),

数据已加载,耗时41.42秒,这个过程页面一直没有变化,需增加进度显示,增强使用体验。


原来的代码:
打印抽屉
src\components\common\PrintDrawer.vue
<script setup lang="ts">
/**
* 打印抽屉
*
* 使用示例:
* <PrintDrawer :print-visible="drawerVisible" :print-type="PrintType.REPORT" :print-selection="printData" @close-print-drawer="closePrintDrawer" />
*/
defineOptions({
name: "PrintDrawer"
});
import { printCancelService, printService } from "@api";
import { PrintContainer } from "@components";
import { JJDTemplate, OperateType, PrintDirection, PrintType, TestReportTemplate, WspjReportTemplate } from "@types";
import { v4 as uuidv4 } from "uuid";
import { computed, nextTick, onMounted, onUnmounted, provide, ref, watch } from "vue";
interface Props {
/** 打印显隐 */
printVisible: boolean;
/** 打印类型 */
printType: PrintType;
/** 打印选集 */
printSelection: any[];
/** 是否打印数据 */
isPrintData?: boolean;
/** 打印模板 */
printTemplate?: JJDTemplate | TestReportTemplate | WspjReportTemplate | null;
/** 打印方向 */
printDirection?: PrintDirection;
/** 操作类型 */
operateType?: OperateType;
}
const props = withDefaults(defineProps<Props>(), {
printVisible: false,
printSelection: () => [],
isPrintData: false,
printTemplate: null,
printDirection: PrintDirection.PORTRAIT,
operateType: OperateType.PRINT
});
interface Emits {
/**
* 关闭打印抽屉的回调
*/
(e: "close-print-drawer"): void;
}
const emit = defineEmits<Emits>();
// 抽屉显示标识
const drawerVisible = ref(false);
// 数据已加载标识
const isDataLoaded = ref(false);
// 打印按钮禁用标识
const buttonPrintDisabled = ref(true);
// 打印数据,这里使用泛型数组 any[] ,可以灵活接收后端返回的各类打印数据,进行批量打印,从而实现打印组件通用
const printData = ref<any[]>([]);
// 先定义响应式数据,用于接收父组件传递过来的数据,再向后代组件传递数据,这样就会保持响应式
// 打印类型、模板、方向、类名
const printType = ref<PrintType>();
const printTemplate = ref<JJDTemplate | TestReportTemplate | WspjReportTemplate | null>(null);
const printDirection = ref<PrintDirection>(PrintDirection.PORTRAIT);
const printClassName = ref("");
// 打印按钮的宽度(也是打印页面的宽度)
// 纵向打印的宽度为 210mm(793.698px)
// 横向打印的宽度为 297mm(1122.520px)
const printBtnWidth = computed(() => {
return props.printDirection === PrintDirection.LANDSCAPE ? "1122.520px" : "793.698px";
});
// 抽屉尺寸大小
// 纵向打印抽屉尺寸大小为 210mm(793.698px) + 18(0左边距 + 0右边距 + 18右边滚动条的宽度) = 811.698px
// 横向打印抽屉尺寸大小为 297mm(1122.520px) + 18(0左边距 + 0右边距 + 18右边滚动条的宽度)= 1140.520px
const drawerSize = computed(() => {
return props.printDirection === PrintDirection.LANDSCAPE ? "1140.520px" : "811.698px";
});
// 创建请求控制器 AbortController,用于取消请求
let controller: AbortController | null = null;
// 请求唯一ID,用于发送请求让后端取消获取打印数据
const requestId = ref("");
// 向后代组件提供数据
provide("printData", printData);
provide("printType", printType);
provide("printTemplate", printTemplate);
provide("printDirection", printDirection);
// 关闭打印抽屉
const onClosePrintDrawerClick = () => {
// 清理前端资源
cleanupFrontendResources();
// 抽屉已关闭则直接退出
if (!drawerVisible.value) {
return;
}
// 数据尚未加载
if (!isDataLoaded.value) {
// 取消后端任务 - 取消打印
cancelBackendTask();
}
// 通知父组件关闭打印抽屉
emit("close-print-drawer");
isDataLoaded.value = false;
};
// 取消后端任务 - 取消打印
const cancelBackendTask = () => {
// 取消打印
printCancelService(requestId.value);
};
// 清理前端资源
const cleanupFrontendResources = () => {
// 前端取消请求,取消后不会接收响应,避免资源占用
if (controller) {
controller.abort();
controller = null;
}
};
// 渲染完成 - 后续逻辑
const RenderCompleted = () => {
// 打印按钮解除禁用
buttonPrintDisabled.value = false;
};
// 打印对象,vue3-print-nb,v-print="printObj"
const printObj = ref({
id: "print-content",
closeCallback() {
// 关闭打印抽屉
onClosePrintDrawerClick();
}
});
// 添加页面卸载前的处理
const handleBeforeUnload = (event: BeforeUnloadEvent) => {
if (requestId.value && !isDataLoaded.value) {
cancelBackendTask();
}
};
// 监听父组件传递过来的showDrawer值,控制抽屉的显示与隐藏
watch(
() => props.printVisible,
async (newValue) => {
drawerVisible.value = newValue;
if (drawerVisible.value) {
printType.value = props.printType;
if (props.printType === PrintType.JJD_BY_APPLY_ID_LIST) {
printTemplate.value = props.printTemplate as JJDTemplate;
} else {
printTemplate.value = null;
}
printTemplate.value = props.printTemplate;
printDirection.value = props.printDirection ? props.printDirection : PrintDirection.PORTRAIT;
if (printTemplate.value === JJDTemplate.LANDSCAPE_SAMPLE) {
printDirection.value = PrintDirection.LANDSCAPE;
}
printClassName.value = `${printType.value} ${printDirection.value}`;
buttonPrintDisabled.value = true;
// 生成请求唯一ID
requestId.value = uuidv4();
// 获取打印数据
printData.value = [];
// 父组件传递过来的 printSelection,如果就是打印数据,不需要处理,直接使用即可打印
if (props.isPrintData) {
printData.value = props.printSelection;
} else {
try {
// 为当前新请求创建新的控制器
controller = new AbortController();
const result = await printService(
props.printType,
props.printSelection,
props.printTemplate,
controller.signal,
requestId.value
);
// 检查请求是否已被取消,如果已取消则直接返回,不继续执行后续逻辑
if (controller.signal.aborted) {
return;
}
printData.value = result.data;
} catch (error) {
// 检查是否是由于请求取消导致的错误,如果是则直接返回
if (error instanceof Error && error.name === "AbortError") {
console.log("Request was cancelled");
return;
}
console.log("printService error: ", error);
}
}
// 检查抽屉是否仍然打开,如果已关闭则不继续执行后续逻辑
if (!drawerVisible.value) {
return;
}
// 数据加载完成,开始渲染DOM
isDataLoaded.value = true;
// 清理前端资源
cleanupFrontendResources();
// 确保DOM渲染完成
await nextTick();
RenderCompleted();
}
},
{ immediate: true }
);
onMounted(() => {
window.addEventListener("beforeunload", handleBeforeUnload);
});
onUnmounted(() => {
window.removeEventListener("beforeunload", handleBeforeUnload);
cleanupFrontendResources();
});
</script>
<template>
<div>
<el-drawer
v-model="drawerVisible"
:with-header="true"
:size="drawerSize"
:close-on-click-modal="false"
@close="onClosePrintDrawerClick">
<div class="drawer-div">
<el-button
v-if="props.operateType === OperateType.PRINT"
class="print-btn"
type="primary"
:disabled="buttonPrintDisabled"
v-print="printObj"
>打印</el-button
>
<el-button
v-else
class="print-btn"
type="primary"
:disabled="buttonPrintDisabled"
@click="onClosePrintDrawerClick"
>关闭</el-button
>
</div>
<!-- 打印,这里的 class 是动态值 -->
<div id="print-content" :class="printDirection">
<!-- 这里同时使用:父传子(props) :print-data="printData" 和 祖先传后代 provide("printData", printData) 这两种数据传递方式可以共存,但是props优先级高于provide -->
<PrintContainer :print-data="printData" v-if="isDataLoaded" />
</div>
</el-drawer>
</div>
</template>
<style scoped lang="scss">
// 抽屉头部
:deep(.el-drawer__header) {
margin-bottom: 0;
padding: 0;
height: 32px;
}
// 抽屉内容
:deep(.el-drawer__body) {
padding: 0;
}
// 抽屉关闭按钮
:deep(.el-drawer__close-btn) {
padding: 0;
}
.drawer-div {
// 固定定位,固定在顶部
position: fixed;
// 与【浏览器可视区】顶部的垂直距离
top: 0;
.print-btn {
width: v-bind("printBtnWidth");
}
}
@media print {
/* 打印通用样式 */
@page {
margin: 10mm;
}
/* 设定打印方向 */
/* 纵向打印 */
/* 通过 CSS 的 命名页面(Named Pages) 技术实现作用域隔离,实现 @page 样式仅影响当前组件 */
/* 这里的 portrait 对应的是 <div id="print-content" :class="printClassName"> 的 class,是动态值 */
.portrait {
page: portrait-page; /* 绑定页面名称 */
}
/* 通过媒体样式 @media print 的 @page 设置打印方向, @page portrait-page 这样就不是影响全局了,而是指定的范围 portrait-page */
@page portrait-page {
/* 仅影响绑定了portrait-page 的元素 */
size: A4 portrait;
}
/* 横向打印 */
/* 通过 CSS 的 命名页面(Named Pages) 技术实现作用域隔离,实现 @page 样式仅影响当前组件 */
/* 这里的 landscape 对应的是 <div id="print-content" :class="printClassName"> 的 class,是动态值 */
.landscape {
page: landscape-page; /* 绑定页面名称 */
}
/* 通过媒体样式 @media print 的 @page 设置打印方向, @page landscape-page 这样就不是影响全局了,而是指定的范围 landscape-page */
@page landscape-page {
/* 仅影响绑定了landscape-page 的元素 */
size: A4 landscape;
}
}
</style>
一、进度实现
1、前端简单实现
1.1、前端
1.1.1、打印抽屉
src\components\common\PrintDrawer.vue
1、增加进度条组件
<el-progress
v-show="progressValue !== 100"
:text-inside="true"
:stroke-width="20"
:percentage="progressValue"
status="success"
:format="progressFormat">
</el-progress>
2、增加进度值、格式化进度显示的内容
// 进度值,进度从1开始,增强使用体验,感觉一开始就工作了
const progressValue = ref(1);
// 格式化进度显示的内容
const progressFormat = (val: number) => {
return `正在加载数据 ${val.toFixed(0)}%`;
};
3、增加进度更新逻辑
// 更新进度
const updateProgress = () => {
// 前端计算进度
// 1、计算递增的间隔时间
// 2、设置计数器,进度值从1开始,每次递增1,当到99时停止(防止后端还没有返回数据,进度条就显示为100%,影响使用体验)
progressValue.value = 1;
const apartCoefficient = 2; // 间隔系数
const apartTime = Math.max(100, apartCoefficient * props.printSelection.length); // 递增的间隔时间(毫秒),最小是100毫秒
progressTimer = setInterval(() => {
// 计算进度
const progress = progressValue.value + 1;
// 确保进度不倒退,确保进度大于1并且不超过99(确保进度条不满100%,保持显示,直到数据加载完毕页面渲染完成,进度才设置为100,从而触发隐藏)
progressValue.value = Math.min(Math.max(progressValue.value, Math.max(progress, 1)), 99);
}, apartTime);
};
4、清理前端资源
// 清理前端资源
const cleanupFrontendResources = () => {
// 清理定时器
if (progressTimer) {
clearInterval(progressTimer);
progressTimer = null;
}
// 前端取消请求,取消后不会接收响应,避免资源占用
if (controller) {
controller.abort();
controller = null;
}
};
5、使用进度更新
// 监听父组件传递过来的showDrawer值,控制抽屉的显示与隐藏
watch(
() => props.printVisible,
async (newValue) => {
drawerVisible.value = newValue;
if (drawerVisible.value) {
// 生成请求唯一ID
requestId.value = uuidv4();
// 更新进度
updateProgress();
// 获取打印数据
await
// 数据加载完成,开始渲染DOM
isDataLoaded.value = true;
// 清理前端资源
cleanupFrontendResources();
}
},
{ immediate: true }
);
6、追加渲染完成 - 后续逻辑
// 渲染完成 - 后续逻辑
const RenderCompleted = () => {
// 所有工作全部完成,进度值设置为100,触发隐藏进度条
progressValue.value = 100;
// 打印按钮解除禁用
buttonPrintDisabled.value = false;
};
7、对比代码
更改6处,实现进度条





8、完整代码
<script setup lang="ts">
/**
* 打印抽屉
*
* 使用示例:
* <PrintDrawer :print-visible="drawerVisible" :print-type="PrintType.REPORT" :print-selection="printData" @close-print-drawer="closePrintDrawer" />
*/
defineOptions({
name: "PrintDrawer"
});
import { printCancelService, printService } from "@api";
import { PrintContainer } from "@components";
import { JJDTemplate, OperateType, PrintDirection, PrintType, TestReportTemplate, WspjReportTemplate } from "@types";
import { v4 as uuidv4 } from "uuid";
import { computed, nextTick, onMounted, onUnmounted, provide, ref, watch } from "vue";
interface Props {
/** 打印显隐 */
printVisible: boolean;
/** 打印类型 */
printType: PrintType;
/** 打印选集 */
printSelection: any[];
/** 是否打印数据 */
isPrintData?: boolean;
/** 打印模板 */
printTemplate?: JJDTemplate | TestReportTemplate | WspjReportTemplate | null;
/** 打印方向 */
printDirection?: PrintDirection;
/** 操作类型 */
operateType?: OperateType;
}
const props = withDefaults(defineProps<Props>(), {
printVisible: false,
printSelection: () => [],
isPrintData: false,
printTemplate: null,
printDirection: PrintDirection.PORTRAIT,
operateType: OperateType.PRINT
});
interface Emits {
/**
* 关闭打印抽屉的回调
*/
(e: "close-print-drawer"): void;
}
const emit = defineEmits<Emits>();
// 抽屉显示标识
const drawerVisible = ref(false);
// 数据已加载标识
const isDataLoaded = ref(false);
// 打印按钮禁用标识
const buttonPrintDisabled = ref(true);
// 打印数据,这里使用泛型数组 any[] ,可以灵活接收后端返回的各类打印数据,进行批量打印,从而实现打印组件通用
const printData = ref<any[]>([]);
// 先定义响应式数据,用于接收父组件传递过来的数据,再向后代组件传递数据,这样就会保持响应式
// 打印类型、模板、方向、类名
const printType = ref<PrintType>();
const printTemplate = ref<JJDTemplate | TestReportTemplate | WspjReportTemplate | null>(null);
const printDirection = ref<PrintDirection>(PrintDirection.PORTRAIT);
const printClassName = ref("");
// 打印按钮的宽度(也是打印页面的宽度)
// 纵向打印的宽度为 210mm(793.698px)
// 横向打印的宽度为 297mm(1122.520px)
const printBtnWidth = computed(() => {
return props.printDirection === PrintDirection.LANDSCAPE ? "1122.520px" : "793.698px";
});
// 抽屉尺寸大小
// 纵向打印抽屉尺寸大小为 210mm(793.698px) + 18(0左边距 + 0右边距 + 18右边滚动条的宽度) = 811.698px
// 横向打印抽屉尺寸大小为 297mm(1122.520px) + 18(0左边距 + 0右边距 + 18右边滚动条的宽度)= 1140.520px
const drawerSize = computed(() => {
return props.printDirection === PrintDirection.LANDSCAPE ? "1140.520px" : "811.698px";
});
// 创建请求控制器 AbortController,用于取消请求
let controller: AbortController | null = null;
// 请求唯一ID,用于发送请求让后端取消获取打印数据
const requestId = ref("");
// 进度值,进度从1开始,增强使用体验,感觉一开始就工作了
const progressValue = ref(1);
// 进度定时器
let progressTimer: number | null = null;
// 向后代组件提供数据
provide("printData", printData);
provide("printType", printType);
provide("printTemplate", printTemplate);
provide("printDirection", printDirection);
// 关闭打印抽屉
const onClosePrintDrawerClick = () => {
// 清理前端资源
cleanupFrontendResources();
// 抽屉已关闭则直接退出
if (!drawerVisible.value) {
return;
}
// 数据尚未加载
if (!isDataLoaded.value) {
// 取消后端任务 - 取消打印
cancelBackendTask();
}
// 通知父组件关闭打印抽屉
emit("close-print-drawer");
isDataLoaded.value = false;
};
// 取消后端任务 - 取消打印
const cancelBackendTask = () => {
// 取消打印
printCancelService(requestId.value);
};
// 清理前端资源
const cleanupFrontendResources = () => {
// 清理定时器
if (progressTimer) {
clearInterval(progressTimer);
progressTimer = null;
}
// 前端取消请求,取消后不会接收响应,避免资源占用
if (controller) {
controller.abort();
controller = null;
}
};
// 渲染完成 - 后续逻辑
const RenderCompleted = () => {
// 所有工作全部完成,进度值设置为100,触发隐藏进度条
progressValue.value = 100;
// 打印按钮解除禁用
buttonPrintDisabled.value = false;
};
// 打印对象,vue3-print-nb,v-print="printObj"
const printObj = ref({
id: "print-content",
closeCallback() {
// 关闭打印抽屉
onClosePrintDrawerClick();
}
});
// 添加页面卸载前的处理
const handleBeforeUnload = (event: BeforeUnloadEvent) => {
if (requestId.value && !isDataLoaded.value) {
cancelBackendTask();
}
};
// 格式化进度显示的内容
const progressFormat = (val: number) => {
return `正在加载数据 ${val.toFixed(0)}%`;
};
// 更新进度
const updateProgress = () => {
// 前端计算进度
// 1、计算递增的间隔时间
// 2、设置计数器,进度值从1开始,每次递增1,当到99时停止(防止后端还没有返回数据,进度条就显示为100%,影响使用体验)
progressValue.value = 1;
const apartCoefficient = 2; // 间隔系数
const apartTime = Math.max(100, apartCoefficient * props.printSelection.length); // 递增的间隔时间(毫秒),最小是100毫秒
progressTimer = setInterval(() => {
// 计算进度
const progress = progressValue.value + 1;
// 确保进度不倒退,确保进度大于1并且不超过99(确保进度条不满100%,保持显示,直到数据加载完毕页面渲染完成,进度才设置为100,从而触发隐藏)
progressValue.value = Math.min(Math.max(progressValue.value, Math.max(progress, 1)), 99);
}, apartTime);
};
// 监听父组件传递过来的showDrawer值,控制抽屉的显示与隐藏
watch(
() => props.printVisible,
async (newValue) => {
drawerVisible.value = newValue;
if (drawerVisible.value) {
printType.value = props.printType;
if (props.printType === PrintType.JJD_BY_APPLY_ID_LIST) {
printTemplate.value = props.printTemplate as JJDTemplate;
} else {
printTemplate.value = null;
}
printTemplate.value = props.printTemplate;
printDirection.value = props.printDirection ? props.printDirection : PrintDirection.PORTRAIT;
if (printTemplate.value === JJDTemplate.LANDSCAPE_SAMPLE) {
printDirection.value = PrintDirection.LANDSCAPE;
}
printClassName.value = `${printType.value} ${printDirection.value}`;
buttonPrintDisabled.value = true;
// 生成请求唯一ID
requestId.value = uuidv4();
// 更新进度
updateProgress();
// 获取打印数据
printData.value = [];
// 父组件传递过来的 printSelection,如果就是打印数据,不需要处理,直接使用即可打印
if (props.isPrintData) {
printData.value = props.printSelection;
} else {
try {
// 为当前新请求创建新的控制器
controller = new AbortController();
const result = await printService(
props.printType,
props.printSelection,
props.printTemplate,
controller.signal,
requestId.value
);
// 检查请求是否已被取消,如果已取消则直接返回,不继续执行后续逻辑
if (controller.signal.aborted) {
return;
}
printData.value = result.data;
} catch (error) {
// 检查是否是由于请求取消导致的错误,如果是则直接返回
if (error instanceof Error && error.name === "AbortError") {
console.log("Request was cancelled");
return;
}
console.log("printService error: ", error);
}
}
// 检查抽屉是否仍然打开,如果已关闭则不继续执行后续逻辑
if (!drawerVisible.value) {
return;
}
// 数据加载完成,开始渲染DOM
isDataLoaded.value = true;
// 清理前端资源
cleanupFrontendResources();
// 确保DOM渲染完成
await nextTick();
// 渲染完成 - 后续逻辑
RenderCompleted();
}
},
{ immediate: true }
);
onMounted(() => {
window.addEventListener("beforeunload", handleBeforeUnload);
});
onUnmounted(() => {
window.removeEventListener("beforeunload", handleBeforeUnload);
cleanupFrontendResources();
});
</script>
<template>
<div>
<el-drawer
v-model="drawerVisible"
:with-header="true"
:size="drawerSize"
:close-on-click-modal="false"
@close="onClosePrintDrawerClick">
<div class="drawer-div">
<el-button
v-if="props.operateType === OperateType.PRINT"
class="print-btn"
type="primary"
:disabled="buttonPrintDisabled"
v-print="printObj"
>打印</el-button
>
<el-button
v-else
class="print-btn"
type="primary"
:disabled="buttonPrintDisabled"
@click="onClosePrintDrawerClick"
>关闭</el-button
>
<el-progress
v-show="progressValue !== 100"
:text-inside="true"
:stroke-width="20"
:percentage="progressValue"
status="success"
:format="progressFormat">
</el-progress>
</div>
<!-- 打印,这里的 class 是动态值 -->
<div id="print-content" :class="printDirection">
<!-- 这里同时使用:父传子(props) :print-data="printData" 和 祖先传后代 provide("printData", printData) 这两种数据传递方式可以共存,但是props优先级高于provide -->
<PrintContainer :print-data="printData" v-if="isDataLoaded" />
</div>
</el-drawer>
</div>
</template>
<style scoped lang="scss">
// 抽屉头部
:deep(.el-drawer__header) {
margin-bottom: 0;
padding: 0;
height: 32px;
}
// 抽屉内容
:deep(.el-drawer__body) {
padding: 0;
}
// 抽屉关闭按钮
:deep(.el-drawer__close-btn) {
padding: 0;
}
.drawer-div {
// 固定定位,固定在顶部
position: fixed;
// 与【浏览器可视区】顶部的垂直距离
top: 0;
.print-btn {
width: v-bind("printBtnWidth");
}
}
@media print {
/* 打印通用样式 */
@page {
margin: 10mm;
}
/* 设定打印方向 */
/* 纵向打印 */
/* 通过 CSS 的 命名页面(Named Pages) 技术实现作用域隔离,实现 @page 样式仅影响当前组件 */
/* 这里的 portrait 对应的是 <div id="print-content" :class="printClassName"> 的 class,是动态值 */
.portrait {
page: portrait-page; /* 绑定页面名称 */
}
/* 通过媒体样式 @media print 的 @page 设置打印方向, @page portrait-page 这样就不是影响全局了,而是指定的范围 portrait-page */
@page portrait-page {
/* 仅影响绑定了portrait-page 的元素 */
size: A4 portrait;
}
/* 横向打印 */
/* 通过 CSS 的 命名页面(Named Pages) 技术实现作用域隔离,实现 @page 样式仅影响当前组件 */
/* 这里的 landscape 对应的是 <div id="print-content" :class="printClassName"> 的 class,是动态值 */
.landscape {
page: landscape-page; /* 绑定页面名称 */
}
/* 通过媒体样式 @media print 的 @page 设置打印方向, @page landscape-page 这样就不是影响全局了,而是指定的范围 landscape-page */
@page landscape-page {
/* 仅影响绑定了landscape-page 的元素 */
size: A4 landscape;
}
}
</style>
1.2、应用效果




1.3、优缺点
优点:
- 实现简单
缺点:
- 进度条显示与实际数据处理进度不一致,进度条从1到99花费的时间是固定的,遇到大批量数据时,会出现进度条一直显示99,就是不显示出来内容。
2、轮询
2.1、前端
2.1.1、增加 API
src\api\print.ts
/**
* 打印进度服务
* @param requestId 请求唯一id
*/
export const printProgressService = async (requestId: string) => {
return request.get("/print/progress", {
headers: {
"X-Request-Id": requestId
}
});
};
2.1.2、打印抽屉
src\components\common\PrintDrawer.vue
1、增加进度条组件
同上
2、增加进度值、格式化进度显示的内容
同上
3、增加进度更新逻辑
// 更新进度
const updateProgress = () => {
// 轮询计算进度
// 1、动态调整轮询间隔
// 2、使用 setTimeout 递归调用
progressValue.value = 1;
const runProgress = async () => {
if (isDataLoaded.value) return;
try {
const result = await printProgressService(requestId.value);
const resultValue = Math.trunc((result.data * 100) / props.printSelection.length);
// 确保进度不倒退
progressValue.value = Math.max(progressValue.value, resultValue);
// 根据完成情况动态调整轮询间隔
const interval = resultValue >= 80 ? 1000 : resultValue >= 50 ? 2000 : 3000;
if (!isDataLoaded.value) {
progressTimer = setTimeout(runProgress, interval);
}
} catch (error) {
console.error("获取进度失败:", error);
// 失败时使用保守的后备方案
if (progressValue.value < 90 && !isDataLoaded.value) {
progressValue.value += 5;
progressTimer = setTimeout(runProgress, 3000);
}
}
};
// 启动进度
progressTimer = setTimeout(runProgress, 3000);
};
4、清理前端资源
// 清理前端资源
const cleanupFrontendResources = () => {
// 清理定时器
if (progressTimer) {
clearTimeout(progressTimer);
progressTimer = null;
}
// 前端取消请求,取消后不会接收响应,避免资源占用
if (controller) {
controller.abort();
controller = null;
}
};
5、使用进度更新
同上
6、追加渲染完成 - 后续逻辑
同上
7、对比代码
更改7处,实现进度条






8、完整代码
<script setup lang="ts">
/**
* 打印抽屉
*
* 使用示例:
* <PrintDrawer :print-visible="drawerVisible" :print-type="PrintType.REPORT" :print-selection="printData" @close-print-drawer="closePrintDrawer" />
*/
defineOptions({
name: "PrintDrawer"
});
import { printCancelService, printProgressService, printService } from "@api";
import { PrintContainer } from "@components";
import { JJDTemplate, OperateType, PrintDirection, PrintType, TestReportTemplate, WspjReportTemplate } from "@types";
import { v4 as uuidv4 } from "uuid";
import { computed, nextTick, onMounted, onUnmounted, provide, ref, watch } from "vue";
interface Props {
/** 打印显隐 */
printVisible: boolean;
/** 打印类型 */
printType: PrintType;
/** 打印选集 */
printSelection: any[];
/** 是否打印数据 */
isPrintData?: boolean;
/** 打印模板 */
printTemplate?: JJDTemplate | TestReportTemplate | WspjReportTemplate | null;
/** 打印方向 */
printDirection?: PrintDirection;
/** 操作类型 */
operateType?: OperateType;
}
const props = withDefaults(defineProps<Props>(), {
printVisible: false,
printSelection: () => [],
isPrintData: false,
printTemplate: null,
printDirection: PrintDirection.PORTRAIT,
operateType: OperateType.PRINT
});
interface Emits {
/**
* 关闭打印抽屉的回调
*/
(e: "close-print-drawer"): void;
}
const emit = defineEmits<Emits>();
// 抽屉显示标识
const drawerVisible = ref(false);
// 数据已加载标识
const isDataLoaded = ref(false);
// 打印按钮禁用标识
const buttonPrintDisabled = ref(true);
// 打印数据,这里使用泛型数组 any[] ,可以灵活接收后端返回的各类打印数据,进行批量打印,从而实现打印组件通用
const printData = ref<any[]>([]);
// 先定义响应式数据,用于接收父组件传递过来的数据,再向后代组件传递数据,这样就会保持响应式
// 打印类型、模板、方向、类名
const printType = ref<PrintType>();
const printTemplate = ref<JJDTemplate | TestReportTemplate | WspjReportTemplate | null>(null);
const printDirection = ref<PrintDirection>(PrintDirection.PORTRAIT);
const printClassName = ref("");
// 打印按钮的宽度(也是打印页面的宽度)
// 纵向打印的宽度为 210mm(793.698px)
// 横向打印的宽度为 297mm(1122.520px)
const printBtnWidth = computed(() => {
return props.printDirection === PrintDirection.LANDSCAPE ? "1122.520px" : "793.698px";
});
// 抽屉尺寸大小
// 纵向打印抽屉尺寸大小为 210mm(793.698px) + 18(0左边距 + 0右边距 + 18右边滚动条的宽度) = 811.698px
// 横向打印抽屉尺寸大小为 297mm(1122.520px) + 18(0左边距 + 0右边距 + 18右边滚动条的宽度)= 1140.520px
const drawerSize = computed(() => {
return props.printDirection === PrintDirection.LANDSCAPE ? "1140.520px" : "811.698px";
});
// 创建请求控制器 AbortController,用于取消请求
let controller: AbortController | null = null;
// 请求唯一ID,用于发送请求让后端取消获取打印数据
const requestId = ref("");
// 进度值,进度从1开始,增强使用体验,感觉一开始就工作了
const progressValue = ref(1);
// 进度定时器
let progressTimer: number | null = null;
// 向后代组件提供数据
provide("printData", printData);
provide("printType", printType);
provide("printTemplate", printTemplate);
provide("printDirection", printDirection);
// 关闭打印抽屉
const onClosePrintDrawerClick = () => {
// 清理前端资源
cleanupFrontendResources();
// 抽屉已关闭则直接退出
if (!drawerVisible.value) {
return;
}
// 数据尚未加载
if (!isDataLoaded.value) {
// 取消后端任务 - 取消打印
cancelBackendTask();
}
// 通知父组件关闭打印抽屉
emit("close-print-drawer");
isDataLoaded.value = false;
};
// 取消后端任务 - 取消打印
const cancelBackendTask = () => {
// 取消打印
printCancelService(requestId.value);
};
// 清理前端资源
const cleanupFrontendResources = () => {
// 清理定时器
if (progressTimer) {
clearTimeout(progressTimer);
progressTimer = null;
}
// 前端取消请求,取消后不会接收响应,避免资源占用
if (controller) {
controller.abort();
controller = null;
}
};
// 渲染完成 - 后续逻辑
const RenderCompleted = () => {
// 所有工作全部完成,进度值设置为100,触发隐藏进度条
progressValue.value = 100;
// 打印按钮解除禁用
buttonPrintDisabled.value = false;
};
// 打印对象,vue3-print-nb,v-print="printObj"
const printObj = ref({
id: "print-content",
closeCallback() {
// 关闭打印抽屉
onClosePrintDrawerClick();
}
});
// 添加页面卸载前的处理
const handleBeforeUnload = (event: BeforeUnloadEvent) => {
if (requestId.value && !isDataLoaded.value) {
cancelBackendTask();
}
};
// 格式化进度显示的内容
const progressFormat = (val: number) => {
return `正在加载数据 ${val.toFixed(0)}%`;
};
// 更新进度
const updateProgress = () => {
// 轮询计算进度
// 1、动态调整轮询间隔
// 2、使用 setTimeout 递归调用
progressValue.value = 1;
const runProgress = async () => {
if (isDataLoaded.value) return;
try {
const result = await printProgressService(requestId.value);
const resultValue = Math.trunc((result.data * 100) / props.printSelection.length);
// 确保进度不倒退
progressValue.value = Math.max(progressValue.value, resultValue);
// 根据完成情况动态调整轮询间隔
const interval = resultValue >= 80 ? 1000 : resultValue >= 50 ? 2000 : 3000;
if (!isDataLoaded.value) {
progressTimer = setTimeout(runProgress, interval);
}
} catch (error) {
console.error("获取进度失败:", error);
// 失败时使用保守的后备方案
if (progressValue.value < 90 && !isDataLoaded.value) {
progressValue.value += 5;
progressTimer = setTimeout(runProgress, 3000);
}
}
};
// 启动进度
progressTimer = setTimeout(runProgress, 3000);
};
// 监听父组件传递过来的showDrawer值,控制抽屉的显示与隐藏
watch(
() => props.printVisible,
async (newValue) => {
drawerVisible.value = newValue;
if (drawerVisible.value) {
printType.value = props.printType;
if (props.printType === PrintType.JJD_BY_APPLY_ID_LIST) {
printTemplate.value = props.printTemplate as JJDTemplate;
} else {
printTemplate.value = null;
}
printTemplate.value = props.printTemplate;
printDirection.value = props.printDirection ? props.printDirection : PrintDirection.PORTRAIT;
if (printTemplate.value === JJDTemplate.LANDSCAPE_SAMPLE) {
printDirection.value = PrintDirection.LANDSCAPE;
}
printClassName.value = `${printType.value} ${printDirection.value}`;
buttonPrintDisabled.value = true;
// 生成请求唯一ID
requestId.value = uuidv4();
// 更新进度
updateProgress();
// 获取打印数据
printData.value = [];
// 父组件传递过来的 printSelection,如果就是打印数据,不需要处理,直接使用即可打印
if (props.isPrintData) {
printData.value = props.printSelection;
} else {
try {
// 为当前新请求创建新的控制器
controller = new AbortController();
const result = await printService(
props.printType,
props.printSelection,
props.printTemplate,
controller.signal,
requestId.value
);
// 检查请求是否已被取消,如果已取消则直接返回,不继续执行后续逻辑
if (controller.signal.aborted) {
return;
}
printData.value = result.data;
} catch (error) {
// 检查是否是由于请求取消导致的错误,如果是则直接返回
if (error instanceof Error && error.name === "AbortError") {
console.log("Request was cancelled");
return;
}
console.log("printService error: ", error);
}
}
// 检查抽屉是否仍然打开,如果已关闭则不继续执行后续逻辑
if (!drawerVisible.value) {
return;
}
// 数据加载完成,开始渲染DOM
isDataLoaded.value = true;
// 清理前端资源
cleanupFrontendResources();
// 确保DOM渲染完成
await nextTick();
// 渲染完成 - 后续逻辑
RenderCompleted();
}
},
{ immediate: true }
);
onMounted(() => {
window.addEventListener("beforeunload", handleBeforeUnload);
});
onUnmounted(() => {
window.removeEventListener("beforeunload", handleBeforeUnload);
cleanupFrontendResources();
});
</script>
<template>
<div>
<el-drawer
v-model="drawerVisible"
:with-header="true"
:size="drawerSize"
:close-on-click-modal="false"
@close="onClosePrintDrawerClick">
<div class="drawer-div">
<el-button
v-if="props.operateType === OperateType.PRINT"
class="print-btn"
type="primary"
:disabled="buttonPrintDisabled"
v-print="printObj"
>打印</el-button
>
<el-button
v-else
class="print-btn"
type="primary"
:disabled="buttonPrintDisabled"
@click="onClosePrintDrawerClick"
>关闭</el-button
>
<el-progress
v-show="progressValue !== 100"
:text-inside="true"
:stroke-width="20"
:percentage="progressValue"
status="success"
:format="progressFormat">
</el-progress>
</div>
<!-- 打印,这里的 class 是动态值 -->
<div id="print-content" :class="printDirection">
<!-- 这里同时使用:父传子(props) :print-data="printData" 和 祖先传后代 provide("printData", printData) 这两种数据传递方式可以共存,但是props优先级高于provide -->
<PrintContainer :print-data="printData" v-if="isDataLoaded" />
</div>
</el-drawer>
</div>
</template>
<style scoped lang="scss">
// 抽屉头部
:deep(.el-drawer__header) {
margin-bottom: 0;
padding: 0;
height: 32px;
}
// 抽屉内容
:deep(.el-drawer__body) {
padding: 0;
}
// 抽屉关闭按钮
:deep(.el-drawer__close-btn) {
padding: 0;
}
.drawer-div {
// 固定定位,固定在顶部
position: fixed;
// 与【浏览器可视区】顶部的垂直距离
top: 0;
.print-btn {
width: v-bind("printBtnWidth");
}
}
@media print {
/* 打印通用样式 */
@page {
margin: 10mm;
}
/* 设定打印方向 */
/* 纵向打印 */
/* 通过 CSS 的 命名页面(Named Pages) 技术实现作用域隔离,实现 @page 样式仅影响当前组件 */
/* 这里的 portrait 对应的是 <div id="print-content" :class="printClassName"> 的 class,是动态值 */
.portrait {
page: portrait-page; /* 绑定页面名称 */
}
/* 通过媒体样式 @media print 的 @page 设置打印方向, @page portrait-page 这样就不是影响全局了,而是指定的范围 portrait-page */
@page portrait-page {
/* 仅影响绑定了portrait-page 的元素 */
size: A4 portrait;
}
/* 横向打印 */
/* 通过 CSS 的 命名页面(Named Pages) 技术实现作用域隔离,实现 @page 样式仅影响当前组件 */
/* 这里的 landscape 对应的是 <div id="print-content" :class="printClassName"> 的 class,是动态值 */
.landscape {
page: landscape-page; /* 绑定页面名称 */
}
/* 通过媒体样式 @media print 的 @page 设置打印方向, @page landscape-page 这样就不是影响全局了,而是指定的范围 landscape-page */
@page landscape-page {
/* 仅影响绑定了landscape-page 的元素 */
size: A4 landscape;
}
}
</style>
2.2、后端
2.2.1、增加请求上下文处理器
src/main/java/com/weiyu/handler/RequestContextHandler.java
package com.weiyu.handler;
import lombok.extern.slf4j.Slf4j;
import org.springframework.stereotype.Component;
import java.util.Map;
import java.util.Optional;
import java.util.concurrent.ConcurrentHashMap;
/**
* 请求上下文处理器
*/
@Component
@Slf4j
public class RequestContextHandler {
/**
* 请求进度
*/
private final Map<String, Integer> requestProgresses = new ConcurrentHashMap<>();
/**
* 注册请求,增加 Map 记录
*
* @param requestId 请求唯一id
*/
public void registerRequest(String requestId) {
requestProgresses.put(requestId, 0);
log.info("已注册请求 {}", requestId);
}
/**
* 清理请求,移除 Map 记录
*
* @param requestId 请求唯一id
*/
public void cleanupRequest(String requestId) {
requestProgresses.remove(requestId);
log.info("已清理请求 {}", requestId);
}
/**
* 更新请求进度
*
* @param requestId 请求唯一id
* @param progress 进度
*/
public void updateProgress(String requestId, Integer progress) {
if (progress != null) {
requestProgresses.put(requestId, progress);
}
}
/**
* 获取请求进度
*
* @param requestId 请求唯一id
*/
public Optional<Integer> getProgress(String requestId) {
return Optional.ofNullable(requestProgresses.get(requestId));
}
}
2.2.2、控制器
src/main/java/com/weiyu/controller/PrintController.java
/**
* 打印控制器
*/
@RestController
@RequestMapping("/print")
@Slf4j
public class PrintController {
@Autowired
private PrintService printService;
@Autowired
private RequestContextHandler requestContextHandler;
/**
* 获取报告打印数据
*
* @param reports 报告列表
* @param request 请求对象,可以访问请求头属性,获取请求唯一id(X-Request-Id)
* @return 报告打印数据列表 {@link Result}<{@link List}<{@link ReportPrintDataVO}>>
*/
@PostMapping("/report")
public Result<?> printReport(@RequestBody List<Report> reports, HttpServletRequest request) {
String requestId = request.getHeader("X-Request-Id");
log.info("【报告编制/打印发放/查询】,查看/打印报告,/print/report,reports = {}, requestId = {}", reports, requestId);
try {
if (requestId != null && !requestId.isEmpty()) {
requestContextHandler.registerRequest(requestId);
}
// 执行长时间运行的报告打印任务
List<ReportPrintDataVO> printDatas = printService.printReport(reports, requestId);
log.info("报告打印数据 = {}", printDatas);
return Result.success(printDatas);
} finally {
if (requestId != null && !requestId.isEmpty()) {
requestContextHandler.cleanupRequest(requestId);
}
}
}
/**
* 打印进度
*
* @param requestId 请求唯一id,直接通过 @RequestHeader("X-Request-Id") 获取
* @return 进度值
*/
@GetMapping("/progress")
public Result<Optional<Integer>> printProgress(@RequestHeader("X-Request-Id") String requestId) {
log.info("【打印进度】,进度,/print/progress,requestId = {}", requestId);
return Result.success(requestContextHandler.getProgress(requestId));
}
}
2.2.3、服务层
src/main/java/com/weiyu/service/impl/PrintServiceImpl.java
/**
* 打印 Servive 接口实现
*/
@Service
@Slf4j
public class PrintServiceImpl implements PrintService {
@Autowired
private TestReportMapper testReportMapper;
@Autowired
private WspjReporMapper wspjReporMapper;
@Autowired
private RequestContextHandler requestContextHandler;
/**
* 获取报告打印数据
*/
@Override
public List<ReportPrintDataVO> printReport(List<Report> reports, String requestId) {
List<ReportPrintDataVO> printDatas = new ArrayList<>();
int progress = 0;
for (Report report : reports) {
// 获取评价报告打印数据
List<WspjReport> wspjReports = wspjReporMapper.selectByOuterApplyId(report.getOuterApplyId());
List<WspjReportPrintDataVO> wspjReportPrintDatas = getWspjReportPrintData(wspjReports, requestId, false);
// 获取检验报告打印数据
List<TestReport> testReports = testReportMapper.selectByOuterApplyId(report.getOuterApplyId());
List<TestReportPrintDataVO> testReportPrintDatas = getTestReportPrintData(testReports, requestId, false);
printDatas.add(new ReportPrintDataVO(wspjReportPrintDatas, testReportPrintDatas));
++progress;
// 轮询更新进度(适用于 http/https)
requestContextHandler.updateProgress(requestId, progress);
}
return printDatas;
}
}
2.3、应用效果





2.4、优缺点
优点:
- 进度条显示与实际数据处理进度一致
缺点:
- 请求频繁
3、WebSocket 双向通信
3.1、使用原生 WebSocket
3.1.1、前端
1、打印抽屉
src\components\common\PrintDrawer.vue
1、增加进度条组件
同上
2、增加进度值、格式化进度显示的内容
同上
3、增加进度更新逻辑
// 更新进度
const updateProgress = () => {
// WebSocket 双向通信计算进度
// 1、实时计算进度
// 2、使用 WebSocket 双向通信,后端主动发送进度信息,前端实时接收并更新进度
ws = new WebSocket(`ws://localhost:8080/ws/print/progress/${encodeURI(requestId.value)}`); // 由后端处理跨域问题
// WebSocket 收到消息时
ws.onmessage = (event) => {
// 解析数据(后端发送的普通文本)
const value: any = event.data;
// 更新进度
if (Number(value)) {
// 计算进度
const progress = Math.trunc(((value as number) * 100) / props.printSelection.length);
// 确保进度不倒退,确保进度大于1并且不超过99(确保进度条不满100%,保持显示,直到数据加载完毕页面渲染完成,进度才设置为100,从而触发隐藏)
progressValue.value = Math.min(Math.max(progressValue.value, Math.max(progress, 1)), 99);
}
};
};
4、清理前端资源
// 清理前端资源
const cleanupFrontendResources = () => {
// 前端取消请求,取消后不会接收响应,避免资源占用
if (controller) {
controller.abort();
controller = null;
}
// 关闭 WebSocket 连接
if (ws) {
ws.close();
ws = null;
}
};
5、使用进度更新
同上
6、追加渲染完成 - 后续逻辑
同上
7、对比代码
更改6处,实现进度条





8、完整代码
<script setup lang="ts">
/**
* 打印抽屉
*
* 使用示例:
* <PrintDrawer :print-visible="drawerVisible" :print-type="PrintType.REPORT" :print-selection="printData" @close-print-drawer="closePrintDrawer" />
*/
defineOptions({
name: "PrintDrawer"
});
import { printCancelService, printService } from "@api";
import { PrintContainer } from "@components";
import { JJDTemplate, OperateType, PrintDirection, PrintType, TestReportTemplate, WspjReportTemplate } from "@types";
import { v4 as uuidv4 } from "uuid";
import { computed, nextTick, onMounted, onUnmounted, provide, ref, watch } from "vue";
interface Props {
/** 打印显隐 */
printVisible: boolean;
/** 打印类型 */
printType: PrintType;
/** 打印选集 */
printSelection: any[];
/** 是否打印数据 */
isPrintData?: boolean;
/** 打印模板 */
printTemplate?: JJDTemplate | TestReportTemplate | WspjReportTemplate | null;
/** 打印方向 */
printDirection?: PrintDirection;
/** 操作类型 */
operateType?: OperateType;
}
const props = withDefaults(defineProps<Props>(), {
printVisible: false,
printSelection: () => [],
isPrintData: false,
printTemplate: null,
printDirection: PrintDirection.PORTRAIT,
operateType: OperateType.PRINT
});
interface Emits {
/**
* 关闭打印抽屉的回调
*/
(e: "close-print-drawer"): void;
}
const emit = defineEmits<Emits>();
// 抽屉显示标识
const drawerVisible = ref(false);
// 数据已加载标识
const isDataLoaded = ref(false);
// 打印按钮禁用标识
const buttonPrintDisabled = ref(true);
// 打印数据,这里使用泛型数组 any[] ,可以灵活接收后端返回的各类打印数据,进行批量打印,从而实现打印组件通用
const printData = ref<any[]>([]);
// 先定义响应式数据,用于接收父组件传递过来的数据,再向后代组件传递数据,这样就会保持响应式
// 打印类型、模板、方向、类名
const printType = ref<PrintType>();
const printTemplate = ref<JJDTemplate | TestReportTemplate | WspjReportTemplate | null>(null);
const printDirection = ref<PrintDirection>(PrintDirection.PORTRAIT);
const printClassName = ref("");
// 打印按钮的宽度(也是打印页面的宽度)
// 纵向打印的宽度为 210mm(793.698px)
// 横向打印的宽度为 297mm(1122.520px)
const printBtnWidth = computed(() => {
return props.printDirection === PrintDirection.LANDSCAPE ? "1122.520px" : "793.698px";
});
// 抽屉尺寸大小
// 纵向打印抽屉尺寸大小为 210mm(793.698px) + 18(0左边距 + 0右边距 + 18右边滚动条的宽度) = 811.698px
// 横向打印抽屉尺寸大小为 297mm(1122.520px) + 18(0左边距 + 0右边距 + 18右边滚动条的宽度)= 1140.520px
const drawerSize = computed(() => {
return props.printDirection === PrintDirection.LANDSCAPE ? "1140.520px" : "811.698px";
});
// 创建请求控制器 AbortController,用于取消请求
let controller: AbortController | null = null;
// 请求唯一ID,用于发送请求让后端取消获取打印数据
const requestId = ref("");
// 进度值,进度从1开始,增强使用体验,感觉一开始就工作了
const progressValue = ref(1);
// WebSocket
let ws: WebSocket | null = null;
// 向后代组件提供数据
provide("printData", printData);
provide("printType", printType);
provide("printTemplate", printTemplate);
provide("printDirection", printDirection);
// 关闭打印抽屉
const onClosePrintDrawerClick = () => {
// 清理前端资源
cleanupFrontendResources();
// 抽屉已关闭则直接退出
if (!drawerVisible.value) {
return;
}
// 数据尚未加载
if (!isDataLoaded.value) {
// 取消后端任务 - 取消打印
cancelBackendTask();
}
// 通知父组件关闭打印抽屉
emit("close-print-drawer");
isDataLoaded.value = false;
};
// 取消后端任务 - 取消打印
const cancelBackendTask = () => {
// 取消打印
printCancelService(requestId.value);
};
// 清理前端资源
const cleanupFrontendResources = () => {
// 前端取消请求,取消后不会接收响应,避免资源占用
if (controller) {
controller.abort();
controller = null;
}
// 关闭 WebSocket 连接
if (ws) {
ws.close();
ws = null;
}
};
// 渲染完成 - 后续逻辑
const RenderCompleted = () => {
// 所有工作全部完成,进度值设置为100,触发隐藏进度条
progressValue.value = 100;
// 打印按钮解除禁用
buttonPrintDisabled.value = false;
};
// 打印对象,vue3-print-nb,v-print="printObj"
const printObj = ref({
id: "print-content",
closeCallback() {
// 关闭打印抽屉
onClosePrintDrawerClick();
}
});
// 添加页面卸载前的处理
const handleBeforeUnload = (event: BeforeUnloadEvent) => {
if (requestId.value && !isDataLoaded.value) {
cancelBackendTask();
}
};
// 格式化进度显示的内容
const progressFormat = (val: number) => {
return `正在加载数据 ${val.toFixed(0)}%`;
};
// 更新进度
const updateProgress = () => {
// WebSocket 双向通信计算进度
// 1、实时计算进度
// 2、使用 WebSocket 双向通信,后端主动发送进度信息,前端实时接收并更新进度
progressValue.value = 1;
ws = new WebSocket(`ws://localhost:8080/ws/print/progress/${encodeURI(requestId.value)}`); // 由后端处理跨域问题
// WebSocket 收到消息时
ws.onmessage = (event) => {
// 解析数据(后端发送的普通文本)
const value: any = event.data;
// 更新进度
if (Number(value)) {
// 计算进度
const progress = Math.trunc(((value as number) * 100) / props.printSelection.length);
// 确保进度不倒退,确保进度大于1并且不超过99(确保进度条不满100%,保持显示,直到数据加载完毕页面渲染完成,进度才设置为100,从而触发隐藏)
progressValue.value = Math.min(Math.max(progressValue.value, Math.max(progress, 1)), 99);
}
};
};
// 监听父组件传递过来的showDrawer值,控制抽屉的显示与隐藏
watch(
() => props.printVisible,
async (newValue) => {
drawerVisible.value = newValue;
if (drawerVisible.value) {
printType.value = props.printType;
if (props.printType === PrintType.JJD_BY_APPLY_ID_LIST) {
printTemplate.value = props.printTemplate as JJDTemplate;
} else {
printTemplate.value = null;
}
printTemplate.value = props.printTemplate;
printDirection.value = props.printDirection ? props.printDirection : PrintDirection.PORTRAIT;
if (printTemplate.value === JJDTemplate.LANDSCAPE_SAMPLE) {
printDirection.value = PrintDirection.LANDSCAPE;
}
printClassName.value = `${printType.value} ${printDirection.value}`;
buttonPrintDisabled.value = true;
// 生成请求唯一ID
requestId.value = uuidv4();
// 更新进度
updateProgress();
// 获取打印数据
printData.value = [];
// 父组件传递过来的 printSelection,如果就是打印数据,不需要处理,直接使用即可打印
if (props.isPrintData) {
printData.value = props.printSelection;
} else {
try {
// 为当前新请求创建新的控制器
controller = new AbortController();
const result = await printService(
props.printType,
props.printSelection,
props.printTemplate,
controller.signal,
requestId.value
);
// 检查请求是否已被取消,如果已取消则直接返回,不继续执行后续逻辑
if (controller.signal.aborted) {
return;
}
printData.value = result.data;
} catch (error) {
// 检查是否是由于请求取消导致的错误,如果是则直接返回
if (error instanceof Error && error.name === "AbortError") {
console.log("Request was cancelled");
return;
}
console.log("printService error: ", error);
}
}
// 检查抽屉是否仍然打开,如果已关闭则不继续执行后续逻辑
if (!drawerVisible.value) {
return;
}
// 数据加载完成,开始渲染DOM
isDataLoaded.value = true;
// 清理前端资源
cleanupFrontendResources();
// 确保DOM渲染完成
await nextTick();
// 渲染完成 - 后续逻辑
RenderCompleted();
}
},
{ immediate: true }
);
onMounted(() => {
window.addEventListener("beforeunload", handleBeforeUnload);
});
onUnmounted(() => {
window.removeEventListener("beforeunload", handleBeforeUnload);
cleanupFrontendResources();
});
</script>
<template>
<div>
<el-drawer
v-model="drawerVisible"
:with-header="true"
:size="drawerSize"
:close-on-click-modal="false"
@close="onClosePrintDrawerClick">
<div class="drawer-div">
<el-button
v-if="props.operateType === OperateType.PRINT"
class="print-btn"
type="primary"
:disabled="buttonPrintDisabled"
v-print="printObj"
>打印</el-button
>
<el-button
v-else
class="print-btn"
type="primary"
:disabled="buttonPrintDisabled"
@click="onClosePrintDrawerClick"
>关闭</el-button
>
<el-progress
v-show="progressValue !== 100"
:text-inside="true"
:stroke-width="20"
:percentage="progressValue"
status="success"
:format="progressFormat">
</el-progress>
</div>
<!-- 打印,这里的 class 是动态值 -->
<div id="print-content" :class="printDirection">
<!-- 这里同时使用:父传子(props) :print-data="printData" 和 祖先传后代 provide("printData", printData) 这两种数据传递方式可以共存,但是props优先级高于provide -->
<PrintContainer :print-data="printData" v-if="isDataLoaded" />
</div>
</el-drawer>
</div>
</template>
<style scoped lang="scss">
// 抽屉头部
:deep(.el-drawer__header) {
margin-bottom: 0;
padding: 0;
height: 32px;
}
// 抽屉内容
:deep(.el-drawer__body) {
padding: 0;
}
// 抽屉关闭按钮
:deep(.el-drawer__close-btn) {
padding: 0;
}
.drawer-div {
// 固定定位,固定在顶部
position: fixed;
// 与【浏览器可视区】顶部的垂直距离
top: 0;
.print-btn {
width: v-bind("printBtnWidth");
}
}
@media print {
/* 打印通用样式 */
@page {
margin: 10mm;
}
/* 设定打印方向 */
/* 纵向打印 */
/* 通过 CSS 的 命名页面(Named Pages) 技术实现作用域隔离,实现 @page 样式仅影响当前组件 */
/* 这里的 portrait 对应的是 <div id="print-content" :class="printClassName"> 的 class,是动态值 */
.portrait {
page: portrait-page; /* 绑定页面名称 */
}
/* 通过媒体样式 @media print 的 @page 设置打印方向, @page portrait-page 这样就不是影响全局了,而是指定的范围 portrait-page */
@page portrait-page {
/* 仅影响绑定了portrait-page 的元素 */
size: A4 portrait;
}
/* 横向打印 */
/* 通过 CSS 的 命名页面(Named Pages) 技术实现作用域隔离,实现 @page 样式仅影响当前组件 */
/* 这里的 landscape 对应的是 <div id="print-content" :class="printClassName"> 的 class,是动态值 */
.landscape {
page: landscape-page; /* 绑定页面名称 */
}
/* 通过媒体样式 @media print 的 @page 设置打印方向, @page landscape-page 这样就不是影响全局了,而是指定的范围 landscape-page */
@page landscape-page {
/* 仅影响绑定了landscape-page 的元素 */
size: A4 landscape;
}
}
</style>
3.1.2、后端
1、安装依赖
pom.xml
<!--websocket依赖-->
<dependency>
<groupId>org.springframework.boot</groupId>
<artifactId>spring-boot-starter-websocket</artifactId>
</dependency>
2、增加 WebSocket 配置类
src/main/java/com/weiyu/config/WebSocketConfig.java
package com.weiyu.config;
import com.weiyu.handler.SessionWebSocketHandler;
import com.weiyu.interceptors.PathParamWebSocketHandshakeInterceptor;
import org.springframework.beans.factory.annotation.Autowired;
import org.springframework.context.annotation.Bean;
import org.springframework.context.annotation.Configuration;
import org.springframework.web.socket.config.annotation.EnableWebSocket;
import org.springframework.web.socket.config.annotation.WebSocketConfigurer;
import org.springframework.web.socket.config.annotation.WebSocketHandlerRegistry;
import org.springframework.web.socket.server.standard.ServletServerContainerFactoryBean;
/**
* WebSocket 配置类
*/
@Configuration
@EnableWebSocket // 开启 WebSocket
public class WebSocketConfig implements WebSocketConfigurer {
@Autowired
private SessionWebSocketHandler sessionWebSocketHandler;
@Autowired
private PathParamWebSocketHandshakeInterceptor pathParamWebSocketHandshakeInterceptor;
@Override
public void registerWebSocketHandlers(WebSocketHandlerRegistry registry) {
// 这个方法的调用是由 @EnableWebSocket 触发的
// 登录拦截器(LoginInterceptor/HandlerInterceptor)com/weiyu/interceptors/LoginInterceptor.java
// 当前这个WebSocket请求路径:/ws/print/progress,有注册处理器,这个路径不会被登录拦截器拦截
// 例如有个WebSocket请求路径:/ws/check/progress,无注册处理器,这个路径就会被登录拦截器拦截
registry.addHandler(sessionWebSocketHandler, "/ws/print/progress/**")
.addInterceptors(pathParamWebSocketHandshakeInterceptor) // 添加路径参数握手拦截器
// 解决跨域,如果是 Vite 代理这里必须要设置,如果是 Nginx 代理这里不用设置
.setAllowedOrigins(
"http://localhost:5173", // Vite 默认端口
"http://127.0.0.1:5173" // 或者用 IP
);
}
@Bean
public ServletServerContainerFactoryBean createWebSocketContainer() {
// 这个 Bean 的创建是由 @EnableWebSocket 触发的
ServletServerContainerFactoryBean container = new ServletServerContainerFactoryBean();
container.setMaxTextMessageBufferSize(8192); // 文本消息流量控制
container.setMaxBinaryMessageBufferSize(8192); // 流消息流量控制
container.setMaxSessionIdleTimeout(300000L); // 5分钟超时
return container;
}
}
3、增加 WebSocket 会话处理器
src/main/java/com/weiyu/handler/SessionWebSocketHandler.java
package com.weiyu.handler;
import lombok.extern.slf4j.Slf4j;
import org.springframework.stereotype.Component;
import org.springframework.lang.NonNull;
import org.springframework.web.socket.TextMessage;
import org.springframework.web.socket.WebSocketSession;
import org.springframework.web.socket.handler.TextWebSocketHandler;
import java.io.IOException;
import java.util.Map;
import java.util.concurrent.ConcurrentHashMap;
/**
* WebSocket 会话处理器
*/
@Component
@Slf4j
public class SessionWebSocketHandler extends TextWebSocketHandler {
/**
* 会话列表,使用线程安全的Map来管理多个会话,key为requestId
*/
private final Map<String, WebSocketSession> sessions = new ConcurrentHashMap<>();
// 连接建立后
@Override
public void afterConnectionEstablished(@NonNull WebSocketSession session) throws IOException {
// 从 session 属性中获取请求唯一id requestId
String requestId = (String) session.getAttributes().get("requestId");
if (requestId == null || requestId.trim().isEmpty()) {
log.warn("WebSocket 连接建立失败:未获取到 requestId,session = {}", session);
session.close();
return;
}
// 发送连接成功消息(普通字符串)
session.sendMessage(new TextMessage("WebSocket 连接成功,requestId = " + requestId + ", session = " + session.getId()));
log.info("WebSocket 连接成功,requestId = {}, session = {}", requestId, session.getId());
// 保存会话
sessions.put(requestId, session);
}
// 收到消息时
@Override
public void handleTextMessage(@NonNull WebSocketSession session, @NonNull TextMessage message) {
}
// 发送进度更新通知 - 在任务执行过程中调用
public void sendProgressUpdate(String requestId, int progress) throws IOException {
WebSocketSession currentSession = sessions.get(requestId);
if (currentSession == null || !currentSession.isOpen()) {
return;
}
// 发送进度消息(普通字符串)
currentSession.sendMessage(new TextMessage(String.valueOf(progress)));
}
}
4、增加 WebSocket 路径参数握手拦截器
src/main/java/com/weiyu/interceptors/PathParamWebSocketHandshakeInterceptor.java
package com.weiyu.interceptors;
import lombok.extern.slf4j.Slf4j;
import org.springframework.http.server.ServerHttpRequest;
import org.springframework.http.server.ServerHttpResponse;
import org.springframework.lang.NonNull;
import org.springframework.stereotype.Component;
import org.springframework.web.socket.WebSocketHandler;
import org.springframework.web.socket.server.HandshakeInterceptor;
import java.util.Map;
import java.util.regex.Matcher;
import java.util.regex.Pattern;
/**
* WebSocket 路径参数握手拦截器
*/
@Component
@Slf4j
public class PathParamWebSocketHandshakeInterceptor implements HandshakeInterceptor {
private static final Pattern PATH_PATTERN = Pattern.compile("/ws/print/progress/([^/]+)");
@Override
public boolean beforeHandshake(@NonNull ServerHttpRequest request,
@NonNull ServerHttpResponse response,
@NonNull WebSocketHandler wsHandler,
@NonNull Map<String, Object> attributes) {
String path = request.getURI().getPath();
log.info("WebSocket 连接路径: {}", path);
// 使用正则表达式提取请求唯一id requestId,并且放入属性 attributes 中
Matcher matcher = PATH_PATTERN.matcher(path);
if (matcher.matches()) {
String requestId = matcher.group(1);
attributes.put("requestId", requestId);
log.info("提取到 requestId: {}", requestId);
} else {
log.warn("WebSocket路径格式不匹配: {}", path);
}
return true;
}
@Override
public void afterHandshake(@NonNull ServerHttpRequest request,
@NonNull ServerHttpResponse response,
@NonNull WebSocketHandler wsHandler,
Exception exception) {
}
}
5、服务层
src/main/java/com/weiyu/service/impl/PrintServiceImpl.java
/**
* 打印 Servive 接口实现
*/
@Service
@Slf4j
public class PrintServiceImpl implements PrintService {
@Autowired
private TestReportMapper testReportMapper;
@Autowired
private WspjReporMapper wspjReporMapper;
@Autowired
private SessionWebSocketHandler sessionWebSocketHandler;
/**
* 获取报告打印数据
*/
@Override
public List<ReportPrintDataVO> printReport(List<Report> reports, String requestId) {
List<ReportPrintDataVO> printDatas = new ArrayList<>();
int progress = 0;
for (Report report : reports) {
// 获取评价报告打印数据
List<WspjReport> wspjReports = wspjReporMapper.selectByOuterApplyId(report.getOuterApplyId());
List<WspjReportPrintDataVO> wspjReportPrintDatas = getWspjReportPrintData(wspjReports, requestId, false);
// 获取检验报告打印数据
List<TestReport> testReports = testReportMapper.selectByOuterApplyId(report.getOuterApplyId());
List<TestReportPrintDataVO> testReportPrintDatas = getTestReportPrintData(testReports, requestId, false);
printDatas.add(new ReportPrintDataVO(wspjReportPrintDatas, testReportPrintDatas));
++progress;
// 发送进度更新(适用于 WebSocket)
try {
sessionWebSocketHandler.sendProgressUpdate(requestId, progress);
}catch (Exception ignored){
}
}
return printDatas;
}
}
3.1.3、应用效果





3.1.4、优缺点
优点:
- 进度条显示与实际数据处理进度一致,前后端实时双向通信
缺点:
- 实现复杂
3.2、使用托管 WebSocket 类 ManagedWebSocket(被封装的WebSocket)
3.2.1、使用 ManagedWebSocket
1、前端
1、定义接口、类
src\types\WebSocket.ts
/**
* WebSocket 消息接口
* 定义 WebSocket 通信的消息格式
* @template T 消息数据的类型,默认为 any
*/
export interface WebSocketMessage<T = any> {
/** 消息类型,用于区分不同的业务场景 */
type: string;
/** 消息数据,泛型T允许灵活定义数据结构 */
data: T;
/** 消息时间戳,用于记录消息创建时间 */
timestamp: number;
}
/**
* 托管 WebSocket 配置选项接口
* 用于配置 ManagedWebSocket 的行为
*/
export interface ManagedWebSocketOptions {
/** WebSocket连接地址,如:ws://localhost:8080 */
url: string;
/** 收到消息时的回调函数 */
onMessage?: <T>(message: WebSocketMessage<T>) => void;
}
/**
* 托管 WebSocket 类
*/
export class ManagedWebSocket {
/** WebSocket实例 */
private ws: WebSocket | null = null;
/**
* 构造函数
* @param options 配置选项
*/
constructor(private options: ManagedWebSocketOptions) {
// 创建实例时立即建立连接
this.connect();
}
/**
* 建立 WebSocket 连接
* 创建 WebSocket 实例并设置事件处理器
*/
private connect(): void {
try {
// 创建 WebSocket 实例
this.ws = new WebSocket(this.options.url);
// 设置事件处理器
this.setupEventHandlers();
} catch (error) {
console.error('WebSocket connection failed:', error);
}
}
/**
* 设置 WebSocket 事件处理器
*/
private setupEventHandlers(): void {
if (!this.ws) return;
// 消息接收事件
this.ws.onmessage = (event: MessageEvent) => {
try {
// 解析 JSON 格式的消息
const message: WebSocketMessage = JSON.parse(event.data);
// 调用用户提供的 onMessage 回调
this.options.onMessage?.(message);
} catch (error) {
console.error('Failed to parse WebSocket message:', error);
}
};
}
/**
* 主动关闭 WebSocket 连接
* @param code 关闭代码,默认 1000 (正常关闭)
* @param reason 关闭原因
*/
public close(code?: number, reason?: string): void {
// 关闭 WebSocket 连接
if (this.ws) {
this.ws.close(code || 1000, reason);
}
}
}
2、导出资源
src\types\index.ts
// 导出 WebSocket
export * from "./WebSocket";
3、打印抽屉
src\components\common\PrintDrawer.vue
1、增加进度条组件
同上
2、增加进度值、格式化进度显示的内容
同上
3、增加进度更新逻辑
// 更新进度
const updateProgress = () => {
// WebSocket 双向通信计算进度
// 1、实时计算进度
// 2、使用 WebSocket 双向通信,后端主动发送进度信息,前端实时接收并更新进度
progressValue.value = 1;
ws = new ManagedWebSocket({
url: `/ws/print/progress/${encodeURI(requestId.value)}`, // 设置代理配置相对路径,Nginx代理(无需后端解决跨域),Vite代理(需要后端解决跨域)
onMessage: (message) => {
// 如果是进度信息,则更新进度
if (message.type === "UPDATE_PROGRESS") {
// 计算进度
const progress = Math.trunc(((message.data as number) * 100) / props.printSelection.length);
// 确保进度不倒退,确保进度大于1并且不超过99(确保进度条不满100%,保持显示,直到数据加载完毕页面渲染完成,进度才设置为100,从而触发隐藏)
progressValue.value = Math.min(Math.max(progressValue.value, Math.max(progress, 1)), 99);
}
}
});
};
4、清理前端资源
同上
5、使用进度更新
同上
6、追加渲染完成 - 后续逻辑
同上
7、对比代码
更改7处,实现进度条






8、完整代码
<script setup lang="ts">
/**
* 打印抽屉
*
* 使用示例:
* <PrintDrawer :print-visible="drawerVisible" :print-type="PrintType.REPORT" :print-selection="printData" @close-print-drawer="closePrintDrawer" />
*/
defineOptions({
name: "PrintDrawer"
});
import { printCancelService, printService } from "@api";
import { PrintContainer } from "@components";
import {
JJDTemplate,
OperateType,
PrintDirection,
PrintType,
TestReportTemplate,
WspjReportTemplate,
ManagedWebSocket
} from "@types";
import { v4 as uuidv4 } from "uuid";
import { computed, nextTick, onMounted, onUnmounted, provide, ref, watch } from "vue";
interface Props {
/** 打印显隐 */
printVisible: boolean;
/** 打印类型 */
printType: PrintType;
/** 打印选集 */
printSelection: any[];
/** 是否打印数据 */
isPrintData?: boolean;
/** 打印模板 */
printTemplate?: JJDTemplate | TestReportTemplate | WspjReportTemplate | null;
/** 打印方向 */
printDirection?: PrintDirection;
/** 操作类型 */
operateType?: OperateType;
}
const props = withDefaults(defineProps<Props>(), {
printVisible: false,
printSelection: () => [],
isPrintData: false,
printTemplate: null,
printDirection: PrintDirection.PORTRAIT,
operateType: OperateType.PRINT
});
interface Emits {
/**
* 关闭打印抽屉的回调
*/
(e: "close-print-drawer"): void;
}
const emit = defineEmits<Emits>();
// 抽屉显示标识
const drawerVisible = ref(false);
// 数据已加载标识
const isDataLoaded = ref(false);
// 打印按钮禁用标识
const buttonPrintDisabled = ref(true);
// 打印数据,这里使用泛型数组 any[] ,可以灵活接收后端返回的各类打印数据,进行批量打印,从而实现打印组件通用
const printData = ref<any[]>([]);
// 先定义响应式数据,用于接收父组件传递过来的数据,再向后代组件传递数据,这样就会保持响应式
// 打印类型、模板、方向、类名
const printType = ref<PrintType>();
const printTemplate = ref<JJDTemplate | TestReportTemplate | WspjReportTemplate | null>(null);
const printDirection = ref<PrintDirection>(PrintDirection.PORTRAIT);
const printClassName = ref("");
// 打印按钮的宽度(也是打印页面的宽度)
// 纵向打印的宽度为 210mm(793.698px)
// 横向打印的宽度为 297mm(1122.520px)
const printBtnWidth = computed(() => {
return props.printDirection === PrintDirection.LANDSCAPE ? "1122.520px" : "793.698px";
});
// 抽屉尺寸大小
// 纵向打印抽屉尺寸大小为 210mm(793.698px) + 18(0左边距 + 0右边距 + 18右边滚动条的宽度) = 811.698px
// 横向打印抽屉尺寸大小为 297mm(1122.520px) + 18(0左边距 + 0右边距 + 18右边滚动条的宽度)= 1140.520px
const drawerSize = computed(() => {
return props.printDirection === PrintDirection.LANDSCAPE ? "1140.520px" : "811.698px";
});
// 创建请求控制器 AbortController,用于取消请求
let controller: AbortController | null = null;
// 请求唯一ID,用于发送请求让后端取消获取打印数据
const requestId = ref("");
// 进度值,进度从1开始,增强使用体验,感觉一开始就工作了
const progressValue = ref(1);
// WebSocket
let ws: ManagedWebSocket | null = null;
// 向后代组件提供数据
provide("printData", printData);
provide("printType", printType);
provide("printTemplate", printTemplate);
provide("printDirection", printDirection);
// 关闭打印抽屉
const onClosePrintDrawerClick = () => {
// 清理前端资源
cleanupFrontendResources();
// 抽屉已关闭则直接退出
if (!drawerVisible.value) {
return;
}
// 数据尚未加载
if (!isDataLoaded.value) {
// 取消后端任务 - 取消打印
cancelBackendTask();
}
// 通知父组件关闭打印抽屉
emit("close-print-drawer");
isDataLoaded.value = false;
};
// 取消后端任务 - 取消打印
const cancelBackendTask = () => {
// 取消打印
printCancelService(requestId.value);
};
// 清理前端资源
const cleanupFrontendResources = () => {
// 前端取消请求,取消后不会接收响应,避免资源占用
if (controller) {
controller.abort();
controller = null;
}
// 关闭 WebSocket 连接
if (ws) {
ws.close();
ws = null;
}
};
// 渲染完成 - 后续逻辑
const RenderCompleted = () => {
// 所有工作全部完成,进度值设置为100,触发隐藏进度条
progressValue.value = 100;
// 打印按钮解除禁用
buttonPrintDisabled.value = false;
};
// 打印对象,vue3-print-nb,v-print="printObj"
const printObj = ref({
id: "print-content",
closeCallback() {
// 关闭打印抽屉
onClosePrintDrawerClick();
}
});
// 添加页面卸载前的处理
const handleBeforeUnload = (event: BeforeUnloadEvent) => {
if (requestId.value && !isDataLoaded.value) {
cancelBackendTask();
}
};
// 格式化进度显示的内容
const progressFormat = (val: number) => {
return `正在加载数据 ${val.toFixed(0)}%`;
};
// 更新进度
const updateProgress = () => {
// WebSocket 双向通信计算进度
// 1、实时计算进度
// 2、使用 WebSocket 双向通信,后端主动发送进度信息,前端实时接收并更新进度
progressValue.value = 1;
ws = new ManagedWebSocket({
url: `/ws/print/progress/${encodeURI(requestId.value)}`, // 设置代理配置相对路径,Nginx代理(无需后端解决跨域),Vite代理(需要后端解决跨域)
onMessage: (message) => {
// 如果是进度信息,则更新进度
if (message.type === "UPDATE_PROGRESS") {
// 计算进度
const progress = Math.trunc(((message.data as number) * 100) / props.printSelection.length);
// 确保进度不倒退,确保进度大于1并且不超过99(确保进度条不满100%,保持显示,直到数据加载完毕页面渲染完成,进度才设置为100,从而触发隐藏)
progressValue.value = Math.min(Math.max(progressValue.value, Math.max(progress, 1)), 99);
}
}
});
};
// 监听父组件传递过来的showDrawer值,控制抽屉的显示与隐藏
watch(
() => props.printVisible,
async (newValue) => {
drawerVisible.value = newValue;
if (drawerVisible.value) {
printType.value = props.printType;
if (props.printType === PrintType.JJD_BY_APPLY_ID_LIST) {
printTemplate.value = props.printTemplate as JJDTemplate;
} else {
printTemplate.value = null;
}
printTemplate.value = props.printTemplate;
printDirection.value = props.printDirection ? props.printDirection : PrintDirection.PORTRAIT;
if (printTemplate.value === JJDTemplate.LANDSCAPE_SAMPLE) {
printDirection.value = PrintDirection.LANDSCAPE;
}
printClassName.value = `${printType.value} ${printDirection.value}`;
buttonPrintDisabled.value = true;
// 生成请求唯一ID
requestId.value = uuidv4();
// 更新进度
updateProgress();
// 获取打印数据
printData.value = [];
// 父组件传递过来的 printSelection,如果就是打印数据,不需要处理,直接使用即可打印
if (props.isPrintData) {
printData.value = props.printSelection;
} else {
try {
// 为当前新请求创建新的控制器
controller = new AbortController();
const result = await printService(
props.printType,
props.printSelection,
props.printTemplate,
controller.signal,
requestId.value
);
// 检查请求是否已被取消,如果已取消则直接返回,不继续执行后续逻辑
if (controller.signal.aborted) {
return;
}
printData.value = result.data;
} catch (error) {
// 检查是否是由于请求取消导致的错误,如果是则直接返回
if (error instanceof Error && error.name === "AbortError") {
console.log("Request was cancelled");
return;
}
console.log("printService error: ", error);
}
}
// 检查抽屉是否仍然打开,如果已关闭则不继续执行后续逻辑
if (!drawerVisible.value) {
return;
}
// 数据加载完成,开始渲染DOM
isDataLoaded.value = true;
// 清理前端资源
cleanupFrontendResources();
// 确保DOM渲染完成
await nextTick();
// 渲染完成 - 后续逻辑
RenderCompleted();
}
},
{ immediate: true }
);
onMounted(() => {
window.addEventListener("beforeunload", handleBeforeUnload);
});
onUnmounted(() => {
window.removeEventListener("beforeunload", handleBeforeUnload);
cleanupFrontendResources();
});
</script>
<template>
<div>
<el-drawer
v-model="drawerVisible"
:with-header="true"
:size="drawerSize"
:close-on-click-modal="false"
@close="onClosePrintDrawerClick">
<div class="drawer-div">
<el-button
v-if="props.operateType === OperateType.PRINT"
class="print-btn"
type="primary"
:disabled="buttonPrintDisabled"
v-print="printObj"
>打印</el-button
>
<el-button
v-else
class="print-btn"
type="primary"
:disabled="buttonPrintDisabled"
@click="onClosePrintDrawerClick"
>关闭</el-button
>
<el-progress
v-show="progressValue !== 100"
:text-inside="true"
:stroke-width="20"
:percentage="progressValue"
status="success"
:format="progressFormat">
</el-progress>
</div>
<!-- 打印,这里的 class 是动态值 -->
<div id="print-content" :class="printDirection">
<!-- 这里同时使用:父传子(props) :print-data="printData" 和 祖先传后代 provide("printData", printData) 这两种数据传递方式可以共存,但是props优先级高于provide -->
<PrintContainer :print-data="printData" v-if="isDataLoaded" />
</div>
</el-drawer>
</div>
</template>
<style scoped lang="scss">
// 抽屉头部
:deep(.el-drawer__header) {
margin-bottom: 0;
padding: 0;
height: 32px;
}
// 抽屉内容
:deep(.el-drawer__body) {
padding: 0;
}
// 抽屉关闭按钮
:deep(.el-drawer__close-btn) {
padding: 0;
}
.drawer-div {
// 固定定位,固定在顶部
position: fixed;
// 与【浏览器可视区】顶部的垂直距离
top: 0;
.print-btn {
width: v-bind("printBtnWidth");
}
}
@media print {
/* 打印通用样式 */
@page {
margin: 10mm;
}
/* 设定打印方向 */
/* 纵向打印 */
/* 通过 CSS 的 命名页面(Named Pages) 技术实现作用域隔离,实现 @page 样式仅影响当前组件 */
/* 这里的 portrait 对应的是 <div id="print-content" :class="printClassName"> 的 class,是动态值 */
.portrait {
page: portrait-page; /* 绑定页面名称 */
}
/* 通过媒体样式 @media print 的 @page 设置打印方向, @page portrait-page 这样就不是影响全局了,而是指定的范围 portrait-page */
@page portrait-page {
/* 仅影响绑定了portrait-page 的元素 */
size: A4 portrait;
}
/* 横向打印 */
/* 通过 CSS 的 命名页面(Named Pages) 技术实现作用域隔离,实现 @page 样式仅影响当前组件 */
/* 这里的 landscape 对应的是 <div id="print-content" :class="printClassName"> 的 class,是动态值 */
.landscape {
page: landscape-page; /* 绑定页面名称 */
}
/* 通过媒体样式 @media print 的 @page 设置打印方向, @page landscape-page 这样就不是影响全局了,而是指定的范围 landscape-page */
@page landscape-page {
/* 仅影响绑定了landscape-page 的元素 */
size: A4 landscape;
}
}
</style>
9、Vite代理设置
vite.config.ts
// 代理设置
proxy: {
// 【代理1】获取路径中包含有 /api 的请求
"/api": {
// 后台服务所在的源
target: "http://localhost:8080",
// 修改源
changeOrigin: true,
// 将 api 替换为 '',如:/api/account/login -> /account/login,最终代理访问的 URL 为 http://localhost:8080/account/login
rewrite: (path) => path.replace(/^\/api/, "")
},
// 【代理2】获取路径中包含有 /apu 的请求,【上传数据】用于前端网面对外请求发送数据
"/apu": {
// 后台服务所在的源
target: "http://localhost:8081",
// 修改源
changeOrigin: true,
// 将 apu 替换为 '',如:/apu/sampleItemResult/upload -> /sampleItemResult/upload,最终代理访问的 URL 为 http://localhost:8081/sampleItemResult/upload
rewrite: (path) => path.replace(/^\/apu/, "")
},
// 【代理3】获取路径中包含有 /ws 的请求,WebSocket双向通信专用路径
"/ws": {
// 后台服务所在的源
target: "http://localhost:8080",
// 修改源
changeOrigin: true,
ws: true // 重要:启用 WebSocket 代理
}
}
2、后端
1、安装依赖
pom.xml
<!--websocket依赖-->
<dependency>
<groupId>org.springframework.boot</groupId>
<artifactId>spring-boot-starter-websocket</artifactId>
</dependency>
<!--fastjson-->
<dependency>
<groupId>com.alibaba</groupId>
<artifactId>fastjson</artifactId>
<version>1.2.83</version>
</dependency>
2、WebSocket 配置类
src/main/java/com/weiyu/config/WebSocketConfig.java
同上
3、WebSocket 会话处理器
src/main/java/com/weiyu/handler/SessionWebSocketHandler.java
package com.weiyu.handler;
import com.alibaba.fastjson.JSON;
import com.alibaba.fastjson.serializer.SerializerFeature;
import com.weiyu.pojo.WebSocketMessage;
import lombok.extern.slf4j.Slf4j;
import org.springframework.beans.factory.annotation.Autowired;
import org.springframework.stereotype.Component;
import org.springframework.lang.NonNull;
import org.springframework.web.socket.TextMessage;
import org.springframework.web.socket.WebSocketSession;
import org.springframework.web.socket.handler.TextWebSocketHandler;
import java.io.IOException;
import java.util.Map;
import java.util.concurrent.ConcurrentHashMap;
/**
* WebSocket 会话处理器
*/
@Component
@Slf4j
public class SessionWebSocketHandler extends TextWebSocketHandler {
@Autowired
private RequestContextHandler requestContextHandler;
/**
* 会话列表,使用线程安全的Map来管理多个会话,key为requestId
*/
private final Map<String, WebSocketSession> sessions = new ConcurrentHashMap<>();
// 连接建立后
@Override
public void afterConnectionEstablished(@NonNull WebSocketSession session) throws IOException {
// 从 session 属性中获取请求唯一id requestId
String requestId = (String) session.getAttributes().get("requestId");
if (requestId == null || requestId.trim().isEmpty()) {
log.warn("WebSocket 连接建立失败:未获取到 requestId,session = {}", session);
session.close();
return;
}
// 创建连接成功消息
WebSocketMessage<String> message = new WebSocketMessage<>("CONNECTED",
"WebSocket 连接成功,requestId = " + requestId + ",session = " + session);
// java对象 转换成 json字符串
String jsonMessage = JSON.toJSONString(message, SerializerFeature.WriteMapNullValue);
// 发送连接成功消息
session.sendMessage(new TextMessage(jsonMessage));
log.info("WebSocket 连接成功,requestId = {}, session = {}", requestId, session.getId());
// 保存会话
sessions.put(requestId, session);
}
// 收到消息时
@Override
public void handleTextMessage(@NonNull WebSocketSession session, @NonNull TextMessage message) {
}
// 发送进度更新通知 - 在任务执行过程中调用
public void sendProgressUpdate(String requestId, int progress) throws IOException {
WebSocketSession currentSession = sessions.get(requestId);
if (currentSession == null || !currentSession.isOpen()) {
return;
}
// 创建进度消息
WebSocketMessage<Integer> progressMessage = new WebSocketMessage<>("UPDATE_PROGRESS", progress);
// java对象 转换成 json字符串
String jsonMessage = JSON.toJSONString(progressMessage, SerializerFeature.WriteMapNullValue);
// 发送进度数据(json数据)
currentSession.sendMessage(new TextMessage(jsonMessage));
}
}
4、增加 WebSocket 消息(DTO)
src/main/java/com/weiyu/pojo/WebSocketMessage.java
package com.weiyu.pojo;
import lombok.AllArgsConstructor;
import lombok.Data;
import lombok.NoArgsConstructor;
/**
* WebSocket 消息
*/
@Data
@AllArgsConstructor
@NoArgsConstructor
public class WebSocketMessage<T> {
private String type;
private T data;
private long timestamp;
public WebSocketMessage(String type, T data) {
this.type = type;
this.data = data;
this.timestamp = System.currentTimeMillis();
}
}
5、WebSocket 路径参数握手拦截器
src/main/java/com/weiyu/interceptors/PathParamWebSocketHandshakeInterceptor.java
同上
6、服务层
src/main/java/com/weiyu/service/impl/PrintServiceImpl.java
同上
3、应用效果






4、优缺点
优点:
- 进度条显示与实际数据处理进度一致,前后端实时双向通信,通过封装可以自定义更多业务逻辑
缺点:
- 实现复杂
3.2.2、使用 Hook(WebSocket 进度 Hook)
1、前端
1、定义 WebSocket 进度 Hook
src\hooks\useWebSocketProgress.ts
import { useTokenStore } from "@/stores";
import { ManagedWebSocket } from "@/types";
import { onUnmounted, ref, watch } from "vue";
/**
* WebSocket 进度 Hook
*/
export function useWebSocketProgress() {
// 进度从1开始,增强使用体验,感觉一开始就工作了
const progressValue = ref(1);
const { token } = useTokenStore();
// 连接状态
const isConnecting = ref(false);
const isConnected = ref(false);
let ws: ManagedWebSocket | null = null;
/**
* 开始进度
* 初始化WebSocket连接,并设置接收消息时的处理逻辑(计算进度
* @param url 连接路径
* @param taskCount 任务数,默认为1(默认值本身就表示该参数是可选的)
*/
const startProgress = async (url: string, taskCount: number = 1) => {
// 数据校验
if (!url) {
throw new Error("无效的URL");
}
if (!taskCount || taskCount <= 0) {
throw new Error("无效的任务数");
}
// 重置状态
// 如果已经在连接中,先停止之前的连接
if (isConnecting.value || isConnected.value) {
stopProgress();
}
isConnecting.value = true;
progressValue.value = 1;
// 构建最终的 URL(包含 token 参数)
let finalUrl = encodeURI(url);
if (token) {
const separator = finalUrl.includes("?") ? "&" : "?";
finalUrl += `${separator}token=${encodeURIComponent(token)}`;
}
return new Promise((resolve, reject) => {
try {
// 实例化 ManagedWebSocket(被封装的WebSocket)
ws = new ManagedWebSocket({
url: finalUrl,
// 收到消息时的回调
onMessage: (message) => {
if (message.type === "UPDATE_PROGRESS" && taskCount) {
// 计算进度
const progress = Math.trunc(((message.data as number) * 100) / taskCount);
// 确保进度不倒退,确保进度大于1并且不超过99(确保进度条不满100%,保持显示,直到数据加载完毕页面渲染完成,进度才设置为100,从而触发隐藏)
progressValue.value = Math.min(Math.max(progressValue.value, Math.max(progress, 1)), 99);
}
}
});
} catch (error) {
console.error("创建WebSocket进度失败:", error);
isConnecting.value = false;
reject(error);
}
});
};
/**
* 完成进度
*/
const completeProgress = (): void => {
progressValue.value = 100;
};
/**
* 停止进度
*/
const stopProgress = () => {
// 断开连接
if (ws) {
ws.close();
ws = null;
}
isConnecting.value = false;
isConnected.value = false;
};
// 监听进度值变化,当进度100时停止进度
watch(
() => progressValue.value,
() => {
if (progressValue.value === 100) {
console.log("进度完成,自动停止WebSocket进度");
stopProgress();
}
}
);
// 组件卸载时停止进度
onUnmounted(() => {
console.log("组件卸载,触发停止WebSocket进度");
stopProgress();
});
return {
progressValue,
isConnecting,
isConnected,
startProgress,
stopProgress,
completeProgress
};
}
export default useWebSocketProgress;
2、导出资源
src\hooks\index.ts
export { default as useWebSocketProgress } from "./useWebSocketProgress";
3、打印抽屉
src\components\common\PrintDrawer.vue
1、增加进度条组件(同上)
2、增加格式化进度显示的内容
// 格式化进度显示的内容
const progressFormat = (val: number) => {
return `正在加载数据 ${val.toFixed(0)}%`;
};
3、导入及使用 WebSocket 进度 Hook
import { useWebSocketProgress } from "@hooks";
// 进度值、开始进度、完成进度
const { progressValue, startProgress, completeProgress } = useWebSocketProgress();
4、使用进度更新
// 监听父组件传递过来的showDrawer值,控制抽屉的显示与隐藏
watch(
() => props.printVisible,
async (newValue) => {
drawerVisible.value = newValue;
if (drawerVisible.value) {
// 生成请求唯一ID
requestId.value = uuidv4();
// 开始进度
startProgress(`/ws/print/progress/${encodeURI(requestId.value)}`, props.printSelection.length);
// 获取打印数据
await
// 数据加载完成,开始渲染DOM
isDataLoaded.value = true;
// 清理前端资源
cleanupFrontendResources();
// 确保DOM渲染完成
await nextTick();
// 渲染完成 - 后续逻辑
RenderCompleted();
}
},
{ immediate: true }
);
5、追加渲染完成 - 后续逻辑
// 渲染完成 - 后续逻辑
const RenderCompleted = () => {
// 完成进度
completeProgress();
// 打印按钮解除禁用
buttonPrintDisabled.value = false;
};
6、对比代码
更改6处,实现进度条





7、完整代码
<script setup lang="ts">
/**
* 打印抽屉
*
* 使用示例:
* <PrintDrawer :print-visible="drawerVisible" :print-type="PrintType.REPORT" :print-selection="printData" @close-print-drawer="closePrintDrawer" />
*/
defineOptions({
name: "PrintDrawer"
});
import { printCancelService, printService } from "@api";
import { PrintContainer } from "@components";
import { useWebSocketProgress } from "@hooks";
import { JJDTemplate, OperateType, PrintDirection, PrintType, TestReportTemplate, WspjReportTemplate } from "@types";
import { v4 as uuidv4 } from "uuid";
import { computed, nextTick, onMounted, onUnmounted, provide, ref, watch } from "vue";
interface Props {
/** 打印显隐 */
printVisible: boolean;
/** 打印类型 */
printType: PrintType;
/** 打印选集 */
printSelection: any[];
/** 是否打印数据 */
isPrintData?: boolean;
/** 打印模板 */
printTemplate?: JJDTemplate | TestReportTemplate | WspjReportTemplate | null;
/** 打印方向 */
printDirection?: PrintDirection;
/** 操作类型 */
operateType?: OperateType;
}
const props = withDefaults(defineProps<Props>(), {
printVisible: false,
printSelection: () => [],
isPrintData: false,
printTemplate: null,
printDirection: PrintDirection.PORTRAIT,
operateType: OperateType.PRINT
});
interface Emits {
/**
* 关闭打印抽屉的回调
*/
(e: "close-print-drawer"): void;
}
const emit = defineEmits<Emits>();
// 抽屉显示标识
const drawerVisible = ref(false);
// 数据已加载标识
const isDataLoaded = ref(false);
// 打印按钮禁用标识
const buttonPrintDisabled = ref(true);
// 打印数据,这里使用泛型数组 any[] ,可以灵活接收后端返回的各类打印数据,进行批量打印,从而实现打印组件通用
const printData = ref<any[]>([]);
// 先定义响应式数据,用于接收父组件传递过来的数据,再向后代组件传递数据,这样就会保持响应式
// 打印类型、模板、方向、类名
const printType = ref<PrintType>();
const printTemplate = ref<JJDTemplate | TestReportTemplate | WspjReportTemplate | null>(null);
const printDirection = ref<PrintDirection>(PrintDirection.PORTRAIT);
const printClassName = ref("");
// 打印按钮的宽度(也是打印页面的宽度)
// 纵向打印的宽度为 210mm(793.698px)
// 横向打印的宽度为 297mm(1122.520px)
const printBtnWidth = computed(() => {
return props.printDirection === PrintDirection.LANDSCAPE ? "1122.520px" : "793.698px";
});
// 抽屉尺寸大小
// 纵向打印抽屉尺寸大小为 210mm(793.698px) + 18(0左边距 + 0右边距 + 18右边滚动条的宽度) = 811.698px
// 横向打印抽屉尺寸大小为 297mm(1122.520px) + 18(0左边距 + 0右边距 + 18右边滚动条的宽度)= 1140.520px
const drawerSize = computed(() => {
return props.printDirection === PrintDirection.LANDSCAPE ? "1140.520px" : "811.698px";
});
// 创建请求控制器 AbortController,用于取消请求
let controller: AbortController | null = null;
// 请求唯一ID,用于发送请求让后端取消获取打印数据
const requestId = ref("");
// 进度值、开始进度、完成进度
const { progressValue, startProgress, completeProgress } = useWebSocketProgress();
// 向后代组件提供数据
provide("printData", printData);
provide("printType", printType);
provide("printTemplate", printTemplate);
provide("printDirection", printDirection);
// 关闭打印抽屉
const onClosePrintDrawerClick = () => {
// 清理前端资源
cleanupFrontendResources();
// 抽屉已关闭则直接退出
if (!drawerVisible.value) {
return;
}
// 数据尚未加载
if (!isDataLoaded.value) {
// 取消后端任务 - 取消打印
cancelBackendTask();
}
// 通知父组件关闭打印抽屉
emit("close-print-drawer");
isDataLoaded.value = false;
};
// 取消后端任务 - 取消打印
const cancelBackendTask = () => {
// 取消打印
printCancelService(requestId.value);
};
// 清理前端资源
const cleanupFrontendResources = () => {
// 前端取消请求,取消后不会接收响应,避免资源占用
if (controller) {
controller.abort();
controller = null;
}
};
// 渲染完成 - 后续逻辑
const RenderCompleted = () => {
// 完成进度
completeProgress();
// 打印按钮解除禁用
buttonPrintDisabled.value = false;
};
// 打印对象,vue3-print-nb,v-print="printObj"
const printObj = ref({
id: "print-content",
closeCallback() {
// 关闭打印抽屉
onClosePrintDrawerClick();
}
});
// 添加页面卸载前的处理
const handleBeforeUnload = (event: BeforeUnloadEvent) => {
if (requestId.value && !isDataLoaded.value) {
cancelBackendTask();
}
};
// 格式化进度显示的内容
const progressFormat = (val: number) => {
return `正在加载数据 ${val.toFixed(0)}%`;
};
// 监听父组件传递过来的showDrawer值,控制抽屉的显示与隐藏
watch(
() => props.printVisible,
async (newValue) => {
drawerVisible.value = newValue;
if (drawerVisible.value) {
printType.value = props.printType;
if (props.printType === PrintType.JJD_BY_APPLY_ID_LIST) {
printTemplate.value = props.printTemplate as JJDTemplate;
} else {
printTemplate.value = null;
}
printTemplate.value = props.printTemplate;
printDirection.value = props.printDirection ? props.printDirection : PrintDirection.PORTRAIT;
if (printTemplate.value === JJDTemplate.LANDSCAPE_SAMPLE) {
printDirection.value = PrintDirection.LANDSCAPE;
}
printClassName.value = `${printType.value} ${printDirection.value}`;
buttonPrintDisabled.value = true;
// 生成请求唯一ID
requestId.value = uuidv4();
// 开始进度
startProgress(`/ws/print/progress/${encodeURI(requestId.value)}`, props.printSelection.length);
// 获取打印数据
printData.value = [];
// 父组件传递过来的 printSelection,如果就是打印数据,不需要处理,直接使用即可打印
if (props.isPrintData) {
printData.value = props.printSelection;
} else {
try {
// 为当前新请求创建新的控制器
controller = new AbortController();
const result = await printService(
props.printType,
props.printSelection,
props.printTemplate,
controller.signal,
requestId.value
);
// 检查请求是否已被取消,如果已取消则直接返回,不继续执行后续逻辑
if (controller.signal.aborted) {
return;
}
printData.value = result.data;
} catch (error) {
// 检查是否是由于请求取消导致的错误,如果是则直接返回
if (error instanceof Error && error.name === "AbortError") {
console.log("Request was cancelled");
return;
}
console.log("printService error: ", error);
}
}
// 检查抽屉是否仍然打开,如果已关闭则不继续执行后续逻辑
if (!drawerVisible.value) {
return;
}
// 数据加载完成,开始渲染DOM
isDataLoaded.value = true;
// 清理前端资源
cleanupFrontendResources();
// 确保DOM渲染完成
await nextTick();
// 渲染完成 - 后续逻辑
RenderCompleted();
}
},
{ immediate: true }
);
onMounted(() => {
window.addEventListener("beforeunload", handleBeforeUnload);
});
onUnmounted(() => {
window.removeEventListener("beforeunload", handleBeforeUnload);
cleanupFrontendResources();
});
</script>
<template>
<div>
<el-drawer
v-model="drawerVisible"
:with-header="true"
:size="drawerSize"
:close-on-click-modal="false"
@close="onClosePrintDrawerClick">
<div class="drawer-div">
<el-button
v-if="props.operateType === OperateType.PRINT"
class="print-btn"
type="primary"
:disabled="buttonPrintDisabled"
v-print="printObj"
>打印</el-button
>
<el-button
v-else
class="print-btn"
type="primary"
:disabled="buttonPrintDisabled"
@click="onClosePrintDrawerClick"
>关闭</el-button
>
<el-progress
v-show="progressValue !== 100"
:text-inside="true"
:stroke-width="20"
:percentage="progressValue"
status="success"
:format="progressFormat">
</el-progress>
</div>
<!-- 打印,这里的 class 是动态值 -->
<div id="print-content" :class="printDirection">
<!-- 这里同时使用:父传子(props) :print-data="printData" 和 祖先传后代 provide("printData", printData) 这两种数据传递方式可以共存,但是props优先级高于provide -->
<PrintContainer :print-data="printData" v-if="isDataLoaded" />
</div>
</el-drawer>
</div>
</template>
<style scoped lang="scss">
// 抽屉头部
:deep(.el-drawer__header) {
margin-bottom: 0;
padding: 0;
height: 32px;
}
// 抽屉内容
:deep(.el-drawer__body) {
padding: 0;
}
// 抽屉关闭按钮
:deep(.el-drawer__close-btn) {
padding: 0;
}
.drawer-div {
// 固定定位,固定在顶部
position: fixed;
// 与【浏览器可视区】顶部的垂直距离
top: 0;
.print-btn {
width: v-bind("printBtnWidth");
}
}
@media print {
/* 打印通用样式 */
@page {
margin: 10mm;
}
/* 设定打印方向 */
/* 纵向打印 */
/* 通过 CSS 的 命名页面(Named Pages) 技术实现作用域隔离,实现 @page 样式仅影响当前组件 */
/* 这里的 portrait 对应的是 <div id="print-content" :class="printClassName"> 的 class,是动态值 */
.portrait {
page: portrait-page; /* 绑定页面名称 */
}
/* 通过媒体样式 @media print 的 @page 设置打印方向, @page portrait-page 这样就不是影响全局了,而是指定的范围 portrait-page */
@page portrait-page {
/* 仅影响绑定了portrait-page 的元素 */
size: A4 portrait;
}
/* 横向打印 */
/* 通过 CSS 的 命名页面(Named Pages) 技术实现作用域隔离,实现 @page 样式仅影响当前组件 */
/* 这里的 landscape 对应的是 <div id="print-content" :class="printClassName"> 的 class,是动态值 */
.landscape {
page: landscape-page; /* 绑定页面名称 */
}
/* 通过媒体样式 @media print 的 @page 设置打印方向, @page landscape-page 这样就不是影响全局了,而是指定的范围 landscape-page */
@page landscape-page {
/* 仅影响绑定了landscape-page 的元素 */
size: A4 landscape;
}
}
</style>
2、后端
同上
3、应用效果





4、优缺点
优点:
- 进度条显示与实际数据处理进度一致,前后端实时双向通信,通过封装可以自定义更多业务逻辑
缺点:
- 实现复杂
3.2.2、使用 组件(WebSocket 进度条组件)
1、前端
1、定义 WebSocket 进度条组件
src\components\base\BaseWebSocketProgress.vue
<script setup lang="ts">
/**
* WebSocket 进度条组件
*
* 使用示例:
* <BaseWebSocketProgress :url="url" :count="taskCount" />
*/
defineOptions({
name: "BaseWebSocketProgress"
});
import { useWebSocketProgress } from "@/hooks";
import { onMounted } from "vue";
interface Props {
/**
* WebSocket 连接地址
*/
url: string;
/**
* 任务数量
*/
count: number;
}
const props = withDefaults(defineProps<Props>(), {
count: 1
});
const { progressValue, startProgress } = useWebSocketProgress();
// 格式化进度显示的内容
const progressFormat = (val: number) => {
return `正在加载数据 ${val.toFixed(0)}%`;
};
onMounted(async () => {
await startProgress(props.url, props.count);
});
</script>
<template>
<el-progress
v-show="progressValue !== 100"
:text-inside="true"
:stroke-width="20"
:percentage="progressValue"
status="success"
:format="progressFormat">
</el-progress>
</template>
2、导出资源
src\components\index.ts
export { default as BaseWebSocketProgress } from "./base/BaseWebSocketProgress.vue";
3、打印抽屉
src\components\common\PrintDrawer.vue
1、增加 WebSocket 进度条组件
<!-- 进度条 -->
<BaseWebSocketProgress
v-if="drawerVisible && !isDataLoaded"
:url="`/ws/print/progress/${requestId}`"
:count="props.printSelection.length" />
4、对比代码
更改2处,实现进度条


5、完整代码
<script setup lang="ts">
/**
* 打印抽屉
*
* 使用示例:
* <PrintDrawer :print-visible="drawerVisible" :print-type="PrintType.REPORT" :print-selection="printData" @close-print-drawer="closePrintDrawer" />
*/
defineOptions({
name: "PrintDrawer"
});
import { printCancelService, printService } from "@api";
import { BaseWebSocketProgress, PrintContainer } from "@components";
import { JJDTemplate, OperateType, PrintDirection, PrintType, TestReportTemplate, WspjReportTemplate } from "@types";
import { v4 as uuidv4 } from "uuid";
import { computed, nextTick, onMounted, onUnmounted, provide, ref, watch } from "vue";
interface Props {
/** 打印显隐 */
printVisible: boolean;
/** 打印类型 */
printType: PrintType;
/** 打印选集 */
printSelection: any[];
/** 是否打印数据 */
isPrintData?: boolean;
/** 打印模板 */
printTemplate?: JJDTemplate | TestReportTemplate | WspjReportTemplate | null;
/** 打印方向 */
printDirection?: PrintDirection;
/** 操作类型 */
operateType?: OperateType;
}
const props = withDefaults(defineProps<Props>(), {
printVisible: false,
printSelection: () => [],
isPrintData: false,
printTemplate: null,
printDirection: PrintDirection.PORTRAIT,
operateType: OperateType.PRINT
});
interface Emits {
/**
* 关闭打印抽屉的回调
*/
(e: "close-print-drawer"): void;
}
const emit = defineEmits<Emits>();
// 抽屉显示标识
const drawerVisible = ref(false);
// 数据已加载标识
const isDataLoaded = ref(false);
// 打印按钮禁用标识
const buttonPrintDisabled = ref(true);
// 打印数据,这里使用泛型数组 any[] ,可以灵活接收后端返回的各类打印数据,进行批量打印,从而实现打印组件通用
const printData = ref<any[]>([]);
// 先定义响应式数据,用于接收父组件传递过来的数据,再向后代组件传递数据,这样就会保持响应式
// 打印类型、模板、方向、类名
const printType = ref<PrintType>();
const printTemplate = ref<JJDTemplate | TestReportTemplate | WspjReportTemplate | null>(null);
const printDirection = ref<PrintDirection>(PrintDirection.PORTRAIT);
const printClassName = ref("");
// 打印按钮的宽度(也是打印页面的宽度)
// 纵向打印的宽度为 210mm(793.698px)
// 横向打印的宽度为 297mm(1122.520px)
const printBtnWidth = computed(() => {
return props.printDirection === PrintDirection.LANDSCAPE ? "1122.520px" : "793.698px";
});
// 抽屉尺寸大小
// 纵向打印抽屉尺寸大小为 210mm(793.698px) + 18(0左边距 + 0右边距 + 18右边滚动条的宽度) = 811.698px
// 横向打印抽屉尺寸大小为 297mm(1122.520px) + 18(0左边距 + 0右边距 + 18右边滚动条的宽度)= 1140.520px
const drawerSize = computed(() => {
return props.printDirection === PrintDirection.LANDSCAPE ? "1140.520px" : "811.698px";
});
// 创建请求控制器 AbortController,用于取消请求
let controller: AbortController | null = null;
// 请求唯一ID,用于发送请求让后端取消获取打印数据
const requestId = ref("");
// 向后代组件提供数据
provide("printData", printData);
provide("printType", printType);
provide("printTemplate", printTemplate);
provide("printDirection", printDirection);
// 关闭打印抽屉
const onClosePrintDrawerClick = () => {
// 清理前端资源
cleanupFrontendResources();
// 抽屉已关闭则直接退出
if (!drawerVisible.value) {
return;
}
// 数据尚未加载
if (!isDataLoaded.value) {
// 取消后端任务 - 取消打印
cancelBackendTask();
}
// 通知父组件关闭打印抽屉
emit("close-print-drawer");
isDataLoaded.value = false;
};
// 取消后端任务 - 取消打印
const cancelBackendTask = () => {
// 取消打印
printCancelService(requestId.value);
};
// 清理前端资源
const cleanupFrontendResources = () => {
// 前端取消请求,取消后不会接收响应,避免资源占用
if (controller) {
controller.abort();
controller = null;
}
};
// 渲染完成 - 后续逻辑
const RenderCompleted = () => {
// 打印按钮解除禁用
buttonPrintDisabled.value = false;
};
// 打印对象,vue3-print-nb,v-print="printObj"
const printObj = ref({
id: "print-content",
closeCallback() {
// 关闭打印抽屉
onClosePrintDrawerClick();
}
});
// 添加页面卸载前的处理
const handleBeforeUnload = (event: BeforeUnloadEvent) => {
if (requestId.value && !isDataLoaded.value) {
cancelBackendTask();
}
};
// 监听父组件传递过来的showDrawer值,控制抽屉的显示与隐藏
watch(
() => props.printVisible,
async (newValue) => {
drawerVisible.value = newValue;
if (drawerVisible.value) {
printType.value = props.printType;
if (props.printType === PrintType.JJD_BY_APPLY_ID_LIST) {
printTemplate.value = props.printTemplate as JJDTemplate;
} else {
printTemplate.value = null;
}
printTemplate.value = props.printTemplate;
printDirection.value = props.printDirection ? props.printDirection : PrintDirection.PORTRAIT;
if (printTemplate.value === JJDTemplate.LANDSCAPE_SAMPLE) {
printDirection.value = PrintDirection.LANDSCAPE;
}
printClassName.value = `${printType.value} ${printDirection.value}`;
buttonPrintDisabled.value = true;
// 生成请求唯一ID
requestId.value = uuidv4();
// 获取打印数据
printData.value = [];
// 父组件传递过来的 printSelection,如果就是打印数据,不需要处理,直接使用即可打印
if (props.isPrintData) {
printData.value = props.printSelection;
} else {
try {
// 为当前新请求创建新的控制器
controller = new AbortController();
const result = await printService(
props.printType,
props.printSelection,
props.printTemplate,
controller.signal,
requestId.value
);
// 检查请求是否已被取消,如果已取消则直接返回,不继续执行后续逻辑
if (controller.signal.aborted) {
return;
}
printData.value = result.data;
} catch (error) {
// 检查是否是由于请求取消导致的错误,如果是则直接返回
if (error instanceof Error && error.name === "AbortError") {
console.log("Request was cancelled");
return;
}
console.log("printService error: ", error);
}
}
// 检查抽屉是否仍然打开,如果已关闭则不继续执行后续逻辑
if (!drawerVisible.value) {
return;
}
// 数据加载完成,开始渲染DOM
isDataLoaded.value = true;
// 清理前端资源
cleanupFrontendResources();
// 确保DOM渲染完成
await nextTick();
// 渲染完成 - 后续逻辑
RenderCompleted();
}
},
{ immediate: true }
);
onMounted(() => {
window.addEventListener("beforeunload", handleBeforeUnload);
});
onUnmounted(() => {
window.removeEventListener("beforeunload", handleBeforeUnload);
cleanupFrontendResources();
});
</script>
<template>
<div>
<el-drawer
v-model="drawerVisible"
:with-header="true"
:size="drawerSize"
:close-on-click-modal="false"
@close="onClosePrintDrawerClick">
<div class="drawer-div">
<el-button
v-if="props.operateType === OperateType.PRINT"
class="print-btn"
type="primary"
:disabled="buttonPrintDisabled"
v-print="printObj"
>打印</el-button
>
<el-button
v-else
class="print-btn"
type="primary"
:disabled="buttonPrintDisabled"
@click="onClosePrintDrawerClick"
>关闭</el-button
>
<!-- 进度条 -->
<BaseWebSocketProgress
v-if="drawerVisible && !isDataLoaded"
:url="`/ws/print/progress/${requestId}`"
:count="props.printSelection.length" />
</div>
<!-- 打印,这里的 class 是动态值 -->
<div id="print-content" :class="printDirection">
<!-- 这里同时使用:父传子(props) :print-data="printData" 和 祖先传后代 provide("printData", printData) 这两种数据传递方式可以共存,但是props优先级高于provide -->
<PrintContainer :print-data="printData" v-if="isDataLoaded" />
</div>
</el-drawer>
</div>
</template>
<style scoped lang="scss">
// 抽屉头部
:deep(.el-drawer__header) {
margin-bottom: 0;
padding: 0;
height: 32px;
}
// 抽屉内容
:deep(.el-drawer__body) {
padding: 0;
}
// 抽屉关闭按钮
:deep(.el-drawer__close-btn) {
padding: 0;
}
.drawer-div {
// 固定定位,固定在顶部
position: fixed;
// 与【浏览器可视区】顶部的垂直距离
top: 0;
.print-btn {
width: v-bind("printBtnWidth");
}
}
@media print {
/* 打印通用样式 */
@page {
margin: 10mm;
}
/* 设定打印方向 */
/* 纵向打印 */
/* 通过 CSS 的 命名页面(Named Pages) 技术实现作用域隔离,实现 @page 样式仅影响当前组件 */
/* 这里的 portrait 对应的是 <div id="print-content" :class="printClassName"> 的 class,是动态值 */
.portrait {
page: portrait-page; /* 绑定页面名称 */
}
/* 通过媒体样式 @media print 的 @page 设置打印方向, @page portrait-page 这样就不是影响全局了,而是指定的范围 portrait-page */
@page portrait-page {
/* 仅影响绑定了portrait-page 的元素 */
size: A4 portrait;
}
/* 横向打印 */
/* 通过 CSS 的 命名页面(Named Pages) 技术实现作用域隔离,实现 @page 样式仅影响当前组件 */
/* 这里的 landscape 对应的是 <div id="print-content" :class="printClassName"> 的 class,是动态值 */
.landscape {
page: landscape-page; /* 绑定页面名称 */
}
/* 通过媒体样式 @media print 的 @page 设置打印方向, @page landscape-page 这样就不是影响全局了,而是指定的范围 landscape-page */
@page landscape-page {
/* 仅影响绑定了landscape-page 的元素 */
size: A4 landscape;
}
}
</style>
2、后端
同上
3、应用效果







4、优缺点
优点:
- 应用极简,组件化可重可
缺点:
- 实现复杂
二、高阶优化一(完整代码)
- 增加 WebSocket 认证握手拦截器
- 增加心跳机制
- 增加取消
- 增加定时调度
- 增加 Nginx 代理 WebSocket 设置
前端
打印抽屉
src\components\common\PrintDrawer.vue
<script setup lang="ts">
/**
* 打印抽屉
*
* 使用示例:
* <PrintDrawer :print-visible="drawerVisible" :print-type="PrintType.REPORT" :print-selection="printData" @close-print-drawer="closePrintDrawer" />
*/
defineOptions({
name: "PrintDrawer"
});
import { printCancelService, printService } from "@api";
import { BaseWebSocketProgress, PrintContainer } from "@components";
import { JJDTemplate, OperateType, PrintDirection, PrintType, TestReportTemplate, WspjReportTemplate } from "@types";
import { v4 as uuidv4 } from "uuid";
import { computed, nextTick, onMounted, onUnmounted, provide, ref, watch } from "vue";
interface Props {
/** 打印显隐 */
printVisible: boolean;
/** 打印类型 */
printType: PrintType;
/** 打印选集 */
printSelection: any[];
/** 是否打印数据 */
isPrintData?: boolean;
/** 打印模板 */
printTemplate?: JJDTemplate | TestReportTemplate | WspjReportTemplate | null;
/** 打印方向 */
printDirection?: PrintDirection;
/** 操作类型 */
operateType?: OperateType;
}
const props = withDefaults(defineProps<Props>(), {
printVisible: false,
printSelection: () => [],
isPrintData: false,
printTemplate: null,
printDirection: PrintDirection.PORTRAIT,
operateType: OperateType.PRINT
});
interface Emits {
/**
* 关闭打印抽屉的回调
*/
(e: "close-print-drawer"): void;
}
const emit = defineEmits<Emits>();
// 抽屉显示标识
const drawerVisible = ref(false);
// 数据已加载标识
const isDataLoaded = ref(false);
// 打印按钮禁用标识
const buttonPrintDisabled = ref(true);
// 打印数据,这里使用泛型数组 any[] ,可以灵活接收后端返回的各类打印数据,进行批量打印,从而实现打印组件通用
const printData = ref<any[]>([]);
// 先定义响应式数据,用于接收父组件传递过来的数据,再向后代组件传递数据,这样就会保持响应式
// 打印类型、模板、方向、类名
const printType = ref<PrintType>();
const printTemplate = ref<JJDTemplate | TestReportTemplate | WspjReportTemplate | null>(null);
const printDirection = ref<PrintDirection>(PrintDirection.PORTRAIT);
const printClassName = ref("");
// 打印按钮的宽度(也是打印页面的宽度)
// 纵向打印的宽度为 210mm(793.698px)
// 横向打印的宽度为 297mm(1122.520px)
const printBtnWidth = computed(() => {
return props.printDirection === PrintDirection.LANDSCAPE ? "1122.520px" : "793.698px";
});
// 抽屉尺寸大小
// 纵向打印抽屉尺寸大小为 210mm(793.698px) + 18(0左边距 + 0右边距 + 18右边滚动条的宽度) = 811.698px
// 横向打印抽屉尺寸大小为 297mm(1122.520px) + 18(0左边距 + 0右边距 + 18右边滚动条的宽度)= 1140.520px
const drawerSize = computed(() => {
return props.printDirection === PrintDirection.LANDSCAPE ? "1140.520px" : "811.698px";
});
// 创建请求控制器 AbortController,用于取消请求
let controller: AbortController | null = null;
// 请求唯一ID,用于发送请求让后端取消获取打印数据
const requestId = ref("");
// 向后代组件提供数据
provide("printData", printData);
provide("printType", printType);
provide("printTemplate", printTemplate);
provide("printDirection", printDirection);
// 关闭打印抽屉
const onClosePrintDrawerClick = () => {
// 清理前端资源
cleanupFrontendResources();
// 抽屉已关闭则直接退出
if (!drawerVisible.value) {
return;
}
// 数据尚未加载
if (!isDataLoaded.value) {
// 取消后端任务 - 取消打印
cancelBackendTask();
}
// 通知父组件关闭打印抽屉
emit("close-print-drawer");
isDataLoaded.value = false;
};
// 取消后端任务 - 取消打印
const cancelBackendTask = () => {
// 取消打印
printCancelService(requestId.value);
};
// 清理前端资源
const cleanupFrontendResources = () => {
// 前端取消请求,取消后不会接收响应,避免资源占用
if (controller) {
controller.abort();
controller = null;
}
};
// 渲染完成 - 后续逻辑
const RenderCompleted = () => {
// 打印按钮解除禁用
buttonPrintDisabled.value = false;
};
// 打印对象,vue3-print-nb,v-print="printObj"
const printObj = ref({
id: "print-content",
closeCallback() {
// 关闭打印抽屉
onClosePrintDrawerClick();
}
});
// 添加页面卸载前的处理
const handleBeforeUnload = (event: BeforeUnloadEvent) => {
if (requestId.value && !isDataLoaded.value) {
cancelBackendTask();
}
};
// 监听父组件传递过来的showDrawer值,控制抽屉的显示与隐藏
watch(
() => props.printVisible,
async (newValue) => {
drawerVisible.value = newValue;
if (drawerVisible.value) {
printType.value = props.printType;
if (props.printType === PrintType.JJD_BY_APPLY_ID_LIST) {
printTemplate.value = props.printTemplate as JJDTemplate;
} else {
printTemplate.value = null;
}
printTemplate.value = props.printTemplate;
printDirection.value = props.printDirection ? props.printDirection : PrintDirection.PORTRAIT;
if (printTemplate.value === JJDTemplate.LANDSCAPE_SAMPLE) {
printDirection.value = PrintDirection.LANDSCAPE;
}
printClassName.value = `${printType.value} ${printDirection.value}`;
buttonPrintDisabled.value = true;
// 生成请求唯一ID
requestId.value = uuidv4();
// 获取打印数据
printData.value = [];
// 父组件传递过来的 printSelection,如果就是打印数据,不需要处理,直接使用即可打印
if (props.isPrintData) {
printData.value = props.printSelection;
} else {
try {
// 为当前新请求创建新的控制器
controller = new AbortController();
const result = await printService(
props.printType,
props.printSelection,
props.printTemplate,
controller.signal,
requestId.value
);
// 检查请求是否已被取消,如果已取消则直接返回,不继续执行后续逻辑
if (controller.signal.aborted) {
return;
}
printData.value = result.data;
} catch (error) {
// 检查是否是由于请求取消导致的错误,如果是则直接返回
if (error instanceof Error && error.name === "AbortError") {
console.log("Request was cancelled");
return;
}
console.log("printService error: ", error);
}
}
// 检查抽屉是否仍然打开,如果已关闭则不继续执行后续逻辑
if (!drawerVisible.value) {
return;
}
// 数据加载完成,开始渲染DOM
isDataLoaded.value = true;
// 清理前端资源
cleanupFrontendResources();
// 确保DOM渲染完成
await nextTick();
// 渲染完成 - 后续逻辑
RenderCompleted();
}
},
{ immediate: true }
);
onMounted(() => {
window.addEventListener("beforeunload", handleBeforeUnload);
});
onUnmounted(() => {
window.removeEventListener("beforeunload", handleBeforeUnload);
cleanupFrontendResources();
});
</script>
<template>
<div>
<el-drawer
v-model="drawerVisible"
:with-header="true"
:size="drawerSize"
:close-on-click-modal="false"
@close="onClosePrintDrawerClick">
<div class="drawer-div">
<el-button
v-if="props.operateType === OperateType.PRINT"
class="print-btn"
type="primary"
:disabled="buttonPrintDisabled"
v-print="printObj"
>打印</el-button
>
<el-button
v-else
class="print-btn"
type="primary"
:disabled="buttonPrintDisabled"
@click="onClosePrintDrawerClick"
>关闭</el-button
>
<!-- 进度条 -->
<BaseWebSocketProgress
v-if="drawerVisible && !isDataLoaded"
:url="`/ws/print/progress/${requestId}`"
:count="props.printSelection.length" />
</div>
<!-- 打印,这里的 class 是动态值 -->
<div id="print-content" :class="printDirection">
<!-- 这里同时使用:父传子(props) :print-data="printData" 和 祖先传后代 provide("printData", printData) 这两种数据传递方式可以共存,但是props优先级高于provide -->
<PrintContainer :print-data="printData" v-if="isDataLoaded" />
</div>
</el-drawer>
</div>
</template>
<style scoped lang="scss">
// 抽屉头部
:deep(.el-drawer__header) {
margin-bottom: 0;
padding: 0;
height: 32px;
}
// 抽屉内容
:deep(.el-drawer__body) {
padding: 0;
}
// 抽屉关闭按钮
:deep(.el-drawer__close-btn) {
padding: 0;
}
.drawer-div {
// 固定定位,固定在顶部
position: fixed;
// 与【浏览器可视区】顶部的垂直距离
top: 0;
.print-btn {
width: v-bind("printBtnWidth");
}
}
@media print {
/* 打印通用样式 */
@page {
margin: 10mm;
}
/* 设定打印方向 */
/* 纵向打印 */
/* 通过 CSS 的 命名页面(Named Pages) 技术实现作用域隔离,实现 @page 样式仅影响当前组件 */
/* 这里的 portrait 对应的是 <div id="print-content" :class="printClassName"> 的 class,是动态值 */
.portrait {
page: portrait-page; /* 绑定页面名称 */
}
/* 通过媒体样式 @media print 的 @page 设置打印方向, @page portrait-page 这样就不是影响全局了,而是指定的范围 portrait-page */
@page portrait-page {
/* 仅影响绑定了portrait-page 的元素 */
size: A4 portrait;
}
/* 横向打印 */
/* 通过 CSS 的 命名页面(Named Pages) 技术实现作用域隔离,实现 @page 样式仅影响当前组件 */
/* 这里的 landscape 对应的是 <div id="print-content" :class="printClassName"> 的 class,是动态值 */
.landscape {
page: landscape-page; /* 绑定页面名称 */
}
/* 通过媒体样式 @media print 的 @page 设置打印方向, @page landscape-page 这样就不是影响全局了,而是指定的范围 landscape-page */
@page landscape-page {
/* 仅影响绑定了landscape-page 的元素 */
size: A4 landscape;
}
}
</style>
定义 WebSocket 相关的接口、枚举、类
src\types\WebSocket.ts
/**
* WebSocket 消息接口
* 定义 WebSocket 通信的消息格式
* @template T 消息数据的类型,默认为any
*/
export interface WebSocketMessage<T = any> {
/** 消息类型,用于区分不同的业务场景 */
type: string;
/** 消息数据,泛型T允许灵活定义数据结构 */
data: T;
/** 消息时间戳,用于记录消息创建时间 */
timestamp: number;
}
/**
* WebSocket 就绪状态枚举
*/
export enum WebSocketReadyState {
/** 连接中 - WebSocket 正在建立连接 */
CONNECTING = 0,
/** 打开/已连接 - 连接已建立,可以通信 */
OPEN = 1,
/** 关闭中/断开中 - 连接正在关闭 */
CLOSING = 2,
/** 已关闭/已断开 - 连接已关闭或未能建立 */
CLOSED = 3
}
/**
* 托管 WebSocket 配置选项接口
* 用于配置 ManagedWebSocket 的行为
*/
export interface ManagedWebSocketOptions {
/** WebSocket 连接地址,如:ws://localhost:8080 */
url: string;
/** 可选的 WebSocket 子协议 */
protocols?: string | string[];
/** 是否自动重连,默认false */
autoReconnect?: boolean;
/** 重连间隔时间(毫秒),默认3000 */
reconnectInterval?: number;
/** 最大重连尝试次数,默认5次 */
maxReconnectAttempts?: number;
/** 心跳间隔时间(毫秒),不设置则不开启心跳 */
heartbeatInterval?: number;
/** 连接成功时的回调函数 */
onOpen?: (event: Event) => void;
/** 收到消息时的回调函数 */
onMessage?: <T>(message: WebSocketMessage<T>) => void;
/** 发生错误时的回调函数 */
onError?: (event: Event) => void;
/** 连接关闭时的回调函数 */
onClose?: (event: CloseEvent) => void;
}
/**
* 托管 WebSocket 类
* 具备自动重连、心跳检测等管理功能的 WebSocket 封装
*
* 功能特性:
* - 自动重连机制(支持指数退避算法)
* - 心跳保活机制
* - 连接状态管理
* - 错误处理和恢复
* - 手动重连控制
*/
export class ManagedWebSocket {
/** WebSocket实例 */
private ws: WebSocket | null = null;
/** 当前重连尝试次数 */
private reconnectAttempts = 0;
/** 心跳定时器ID */
private heartbeatTimer: number | null = null;
/** 是否手动关闭的标志,手动关闭时不自动重连 */
private isManualClose = false;
/**
* 构造函数
* @param options 配置选项
*/
constructor(private options: ManagedWebSocketOptions) {
// 创建实例时立即建立连接
this.connect();
}
/**
* 建立 WebSocket 连接
* 创建 WebSocket 实例并设置事件处理器
*/
private connect(): void {
try {
// 创建 WebSocket 实例
this.ws = new WebSocket(this.options.url, this.options.protocols);
// 设置事件处理器
this.setupEventHandlers();
} catch (error) {
console.error('WebSocket connection failed:', error);
// 连接失败时尝试重连
this.handleReconnect();
}
}
/**
* 设置 WebSocket 事件处理器
* 处理连接打开、消息接收、错误和关闭事件
*/
private setupEventHandlers(): void {
if (!this.ws) return;
// 连接成功事件
this.ws.onopen = (event: Event) => {
console.log('WebSocket connected');
// 重置重连计数器
this.reconnectAttempts = 0;
// 启动心跳检测
this.startHeartbeat();
// 调用用户提供的onOpen回调
this.options.onOpen?.(event);
};
// 消息接收事件
this.ws.onmessage = (event: MessageEvent) => {
try {
// 解析JSON字符串的消息
const message: WebSocketMessage = JSON.parse(event.data);
// 调用用户提供的onMessage回调
this.options.onMessage?.(message);
// 特殊处理:如果是心跳响应消息
if (message.type === 'PONG') {
this.handlePong();
}
} catch (error) {
console.error('Failed to parse WebSocket message:', error);
}
};
// 错误事件
this.ws.onerror = (event: Event) => {
console.error('WebSocket error:', event);
// 调用用户提供的onError回调
this.options.onError?.(event);
};
// 连接关闭事件
this.ws.onclose = (event: CloseEvent) => {
console.log('WebSocket closed:', event.code, event.reason);
// 停止心跳检测
this.stopHeartbeat();
// 调用用户提供的onClose回调
this.options.onClose?.(event);
// 如果不是手动关闭且启用了自动重连,则尝试重连
if (!this.isManualClose && this.options.autoReconnect) {
this.handleReconnect();
}
};
}
/**
* 处理重连逻辑
* 使用指数退避算法避免频繁重连
*/
private handleReconnect(): void {
// 1. 检查是否超过最大重连次数
const maxAttempts = this.options.maxReconnectAttempts || 5;
if (this.reconnectAttempts >= maxAttempts) {
console.error('Max reconnection attempts reached');
return;
}
// 2. 计算重连间隔(指数退避算法)
const baseInterval = this.options.reconnectInterval || 3000;
// 重连间隔 = 基础间隔 × 1.5^重连次数,让重连间隔越来越长
const backoffInterval = baseInterval * Math.pow(1.5, this.reconnectAttempts);
console.log(`Attempting to reconnect in ${backoffInterval}ms (attempt ${this.reconnectAttempts + 1})`);
// 3. 设置定时器进行重连
setTimeout(() => {
this.reconnectAttempts++;
this.connect();
}, backoffInterval);
}
/**
* 启动心跳检测
* 定期发送PING消息检测连接是否存活
*/
private startHeartbeat(): void {
// 如果没有设置心跳间隔,则不启动心跳
if (!this.options.heartbeatInterval) return;
// 设置定时器,定时发送心跳
this.heartbeatTimer = window.setInterval(() => {
if (this.isConnected()) {
// 发送PING消息
this.send({
type: "PING",
data: null,
timestamp: Date.now()
});
}
}, this.options.heartbeatInterval);
}
/**
* 停止心跳检测
* 清理心跳定时器
*/
private stopHeartbeat(): void {
if (this.heartbeatTimer) {
clearInterval(this.heartbeatTimer);
this.heartbeatTimer = null;
}
}
/**
* 处理心跳响应
* 接收到PONG消息时的处理,可用于更新最后活跃时间
*/
private handlePong(): void {
// 这里可以记录最后收到PONG的时间
// 用于检测连接是否真的存活,如果长时间没收到PONG可以主动重连
// 当前实现为空,可根据需要扩展
}
/**
* 发送消息
* @param message 要发送的消息
* @returns 发送是否成功
*/
public send<T>(message: WebSocketMessage<T>): boolean {
// 检查连接状态
if (!this.isConnected()) {
console.error('WebSocket is not connected');
return false;
}
try {
// 将消息对象转换为JSON字符串并发送
this.ws!.send(JSON.stringify(message));
return true;
} catch (error) {
console.error('Failed to send WebSocket message:', error);
return false;
}
}
/**
* 主动关闭 WebSocket 连接
* @param code 关闭代码,默认1000(正常关闭)
* @param reason 关闭原因
*/
public close(code?: number, reason?: string): void {
// 设置手动关闭标志,避免自动重连
this.isManualClose = true;
// 停止心跳检测
this.stopHeartbeat();
// 关闭 WebSocket 连接
if (this.ws) {
this.ws.close(code || 1000, reason);
}
}
/**
* 检查连接是否处于打开状态
* @returns 是否已连接
*/
public isConnected(): boolean {
return this.ws?.readyState === WebSocketReadyState.OPEN;
}
/**
* 获取当前 WebSocket 状态
* @returns WebSocket 状态枚举值
*/
public getReadyState(): WebSocketReadyState {
return this.ws?.readyState ?? WebSocketReadyState.CLOSED;
}
/**
* 手动触发重连
* 用于网络恢复等场景下的主动重连
*/
public reconnect(): void {
// 重置手动关闭标志,允许重连
this.isManualClose = false;
// 重置重连计数器
this.reconnectAttempts = 0;
// 如果存在现有连接,先关闭
if (this.ws) {
this.ws.close();
}
// 建立新连接
this.connect();
}
}
src\types\index.ts
export * from "./WebSocket";
WebSocket 进度 Hook
src\hooks\useWebSocketProgress.ts
import { useTokenStore } from "@/stores";
import { ManagedWebSocket } from "@/types";
import { onUnmounted, ref, watch } from "vue";
/**
* WebSocket 进度 Hook
*/
export function useWebSocketProgress() {
// 进度从1开始,增强使用体验,感觉一开始就工作了
const progressValue = ref(1);
const { token } = useTokenStore();
// 连接状态
const isConnecting = ref(false);
const isConnected = ref(false);
let ws: ManagedWebSocket | null = null;
/**
* 开始进度
* 初始化 WebSocket 连接,并设置接收消息时的处理逻辑(计算进度)
* @param url 连接路径
* @param taskCount 任务数,默认为1(默认值本身就表示该参数是可选的)
*/
const startProgress = async (url: string, taskCount: number = 1) => {
// 数据校验
if (!url) {
throw new Error("无效的URL");
}
if (!taskCount || taskCount <= 0) {
throw new Error("无效的任务数");
}
// 重置状态
// 如果已经在连接中,先停止之前的连接
if (isConnecting.value || isConnected.value) {
stopProgress();
}
isConnecting.value = true;
progressValue.value = 1;
// 构建最终的 URL(包含 token 参数)
let finalUrl = encodeURI(url);
if (token) {
const separator = finalUrl.includes("?") ? "&" : "?";
finalUrl += `${separator}token=${encodeURIComponent(token)}`;
}
return new Promise((resolve, reject) => {
try {
// 实例化 ManagedWebSocket(被封装的WebSocket)
ws = new ManagedWebSocket({
url: finalUrl,
heartbeatInterval: 30000, // 心跳间隔30秒,在ManagedWebSocket类中已经封装心跳逻辑【启动心跳,每 30 秒发送一次心跳】,这里设置后就会生效,自动启动心跳
// 收到消息时的回调
onMessage: (message) => {
if (message.type === "UPDATE_PROGRESS" && taskCount) {
// 计算进度
const progress = Math.trunc(((message.data as number) * 100) / taskCount);
// 确保进度不倒退,确保进度大于1并且不超过99(确保进度条不满100%,保持显示,直到数据加载完毕页面渲染完成,进度才设置为100,从而触发隐藏)
progressValue.value = Math.min(Math.max(progressValue.value, Math.max(progress, 1)), 99);
}
},
// 连接成功时的回调
onOpen: () => {
console.log("WebSocket进度已连接");
isConnecting.value = false;
isConnected.value = true;
resolve(null);
},
// 发出错误时的回调
onError: (error) => {
console.error("WebSocket进度出错了:", error);
isConnecting.value = false;
isConnected.value = false;
reject(error);
},
// 连接关闭时的回调
onClose: () => {
console.log("WebSocket进度已关闭");
isConnecting.value = false;
isConnected.value = false;
}
});
} catch (error) {
console.error("创建WebSocket进度失败:", error);
isConnecting.value = false;
reject(error);
}
});
};
/**
* 完成进度
*/
const completeProgress = (): void => {
progressValue.value = 100;
};
/**
* 停止进度
*/
const stopProgress = () => {
// 断开连接
if (ws) {
ws.close();
ws = null;
}
isConnecting.value = false;
isConnected.value = false;
};
// 监听进度值变化,当进度100时停止进度
watch(
() => progressValue.value,
() => {
if (progressValue.value === 100) {
console.log("进度完成,自动停止WebSocket进度");
stopProgress();
}
}
);
// 组件卸载时停止进度
onUnmounted(() => {
console.log("组件卸载,触发停止WebSocket进度");
stopProgress();
});
return {
progressValue,
isConnecting,
isConnected,
startProgress,
stopProgress,
completeProgress
};
}
export default useWebSocketProgress;
src\hooks\index.ts
export { default as useWebSocketProgress } from "./useWebSocketProgress";
WebSocket 进度条组件
src\components\base\BaseWebSocketProgress.vue
<script setup lang="ts">
/**
* WebSocket 进度条组件
*
* 使用示例:
* <BaseWebSocketProgress :url="url" :count="taskCount" />
*/
defineOptions({
name: "BaseWebSocketProgress"
});
import { useWebSocketProgress } from "@/hooks";
import { onMounted } from "vue";
interface Props {
/**
* WebSocket 连接地址
*/
url: string;
/**
* 任务数量
*/
count: number;
}
const props = withDefaults(defineProps<Props>(), {
count: 1
});
const { progressValue, startProgress } = useWebSocketProgress();
// 格式化进度显示的内容
const progressFormat = (val: number) => {
return `正在加载数据 ${val.toFixed(0)}%`;
};
onMounted(async () => {
await startProgress(props.url, props.count);
});
</script>
<template>
<el-progress
v-show="progressValue !== 100"
:text-inside="true"
:stroke-width="20"
:percentage="progressValue"
status="success"
:format="progressFormat">
</el-progress>
</template>
src\components\index.ts
export { default as BaseWebSocketProgress } from "./base/BaseWebSocketProgress.vue";
后端
安装依赖
pom.xml
<!--websocket依赖-->
<dependency>
<groupId>org.springframework.boot</groupId>
<artifactId>spring-boot-starter-websocket</artifactId>
</dependency>
<!--fastjson-->
<dependency>
<groupId>com.alibaba</groupId>
<artifactId>fastjson</artifactId>
<version>1.2.83</version>
</dependency>
配置类
src/main/java/com/weiyu/config/WebSocketConfig.java
package com.weiyu.config;
import com.weiyu.handler.SessionWebSocketHandler;
import com.weiyu.interceptors.AuthWebSocketHandshakeInterceptor;
import com.weiyu.interceptors.PathParamWebSocketHandshakeInterceptor;
import org.springframework.beans.factory.annotation.Autowired;
import org.springframework.context.annotation.Bean;
import org.springframework.context.annotation.Configuration;
import org.springframework.web.socket.config.annotation.EnableWebSocket;
import org.springframework.web.socket.config.annotation.WebSocketConfigurer;
import org.springframework.web.socket.config.annotation.WebSocketHandlerRegistry;
import org.springframework.web.socket.server.standard.ServletServerContainerFactoryBean;
/**
* WebSocket 配置类
*/
@Configuration
@EnableWebSocket // 开启 WebSocket
public class WebSocketConfig implements WebSocketConfigurer {
@Autowired
private SessionWebSocketHandler sessionWebSocketHandler;
@Autowired
private PathParamWebSocketHandshakeInterceptor pathParamWebSocketHandshakeInterceptor;
@Autowired
private AuthWebSocketHandshakeInterceptor authWebSocketHandshakeInterceptor;
@Override
public void registerWebSocketHandlers(WebSocketHandlerRegistry registry) {
// 这个方法的调用是由 @EnableWebSocket 触发的
// 登录拦截器(LoginInterceptor/HandlerInterceptor)com/weiyu/interceptors/LoginInterceptor.java
// 当前这个WebSocket请求路径:/ws/print/progress,有注册处理器,这个路径不会被登录拦截器拦截
// 例如有个WebSocket请求路径:/ws/check/progress,无注册处理器,这个路径就会被登录拦截器拦截
registry.addHandler(sessionWebSocketHandler, "/ws/print/progress/**")
.addInterceptors(authWebSocketHandshakeInterceptor) // 添加用户认证握手拦截器
.addInterceptors(pathParamWebSocketHandshakeInterceptor) // 添加路径参数握手拦截器
// 解决跨域,如果是 Vite 代理这里必须要设置,如果是 Nginx 代理这里不用设置
.setAllowedOrigins(
"http://localhost:5173", // Vite 默认端口
"http://127.0.0.1:5173" // 或者用 IP
);
}
@Bean
public ServletServerContainerFactoryBean createWebSocketContainer() {
// 这个 Bean 的创建是由 @EnableWebSocket 触发的
ServletServerContainerFactoryBean container = new ServletServerContainerFactoryBean();
container.setMaxTextMessageBufferSize(8192); // 文本消息流量控制
container.setMaxBinaryMessageBufferSize(8192); // 流消息流量控制
container.setMaxSessionIdleTimeout(300000L); // 5分钟超时
return container;
}
}
处理器
src/main/java/com/weiyu/handler/RequestContextHandler.java
package com.weiyu.handler;
import com.weiyu.exception.RequestCancelledException;
import lombok.extern.slf4j.Slf4j;
import org.springframework.scheduling.annotation.Scheduled;
import org.springframework.stereotype.Component;
import java.time.LocalDateTime;
import java.util.Map;
import java.util.Optional;
import java.util.concurrent.ConcurrentHashMap;
import java.util.concurrent.atomic.AtomicBoolean;
/**
* 请求上下文处理器
*/
@Component
@Slf4j
public class RequestContextHandler {
/**
* 请求取消标识
*/
private final Map<String, AtomicBoolean> requestCancelFlags = new ConcurrentHashMap<>();
/**
* 请求线程
*/
private final Map<String, Thread> requestThreads = new ConcurrentHashMap<>();
/**
* 请求进度
*/
private final Map<String, Integer> requestProgresses = new ConcurrentHashMap<>();
/**
* 请求开始时间,用于超时检查
*/
private final Map<String, LocalDateTime> requestStartTimes = new ConcurrentHashMap<>();
/**
* 默认超时时间(秒)
*/
private static final long DEFAULT_TIMEOUT_SECONDS = 60;
/**
* 注册请求,增加 Map 记录
*
* @param requestId 请求唯一id
*/
public void registerRequest(String requestId) {
requestCancelFlags.put(requestId, new AtomicBoolean(false));
requestThreads.put(requestId, Thread.currentThread());
requestProgresses.put(requestId, 0);
requestStartTimes.put(requestId, LocalDateTime.now());
log.info("已注册请求 {}", requestId);
}
/**
* 清理请求,移除 Map 记录
*
* @param requestId 请求唯一id
*/
public void cleanupRequest(String requestId) {
requestCancelFlags.remove(requestId);
requestThreads.remove(requestId);
requestProgresses.remove(requestId);
requestStartTimes.remove(requestId);
log.info("已清理请求 {}", requestId);
}
/**
* 取消请求
*
* @param requestId 请求唯一id
*/
public void cancelRequest(String requestId) {
// 通过请求唯一id获取取消标识
AtomicBoolean flag = requestCancelFlags.get(requestId);
if (flag != null) {
// 设置为已被取消
flag.set(true);
// 通过请求唯一id获取线程
Thread thread = requestThreads.get(requestId);
if (thread != null && thread.isAlive()) {
// 中断线程
thread.interrupt();
log.info("已中断请求线程 {}", requestId);
}
}
}
/**
* 检查是否已被取消
*
* @param requestId 请求唯一id
*/
public void checkCancellation(String requestId) {
if (isCancelled(requestId)) {
throw new RequestCancelledException("请求已被取消");
}
}
/**
* 更新请求进度
*
* @param requestId 请求唯一id
* @param progress 进度
*/
public void updateProgress(String requestId, Integer progress) {
if (progress != null) {
requestProgresses.put(requestId, progress);
}
}
/**
* 获取请求进度
*
* @param requestId 请求唯一id
*/
public Optional<Integer> getProgress(String requestId) {
return Optional.ofNullable(requestProgresses.get(requestId));
}
/**
* 更新请求开始时间
*
* @param requestId 请求唯一id
*/
public void updateRequestStartTime(String requestId) {
requestStartTimes.put(requestId, LocalDateTime.now());
}
/**
* 检查请求是否超时
*
* @param requestId 请求唯一id
* @param timeoutSeconds 超时时间(秒)
*/
public boolean isRequestTimeout(String requestId, long timeoutSeconds) {
LocalDateTime startTime = requestStartTimes.get(requestId);
if (startTime == null) {
return false; // 请求不存在,不算超时
}
LocalDateTime timeoutTime = startTime.plusSeconds(timeoutSeconds);
return LocalDateTime.now().isAfter(timeoutTime);
}
/**
* 取消所有超时请求(自定义超时时间)
*
* @param timeoutSeconds 超时时间(秒)
*/
public void cancelTimeoutRequests(long timeoutSeconds) {
int cancelledCount = 0;
for (String requestId : requestStartTimes.keySet()) {
if (isRequestTimeout(requestId, timeoutSeconds)) {
cancelRequest(requestId);
cancelledCount++;
}
}
if (cancelledCount > 0) {
log.info("已自动取消超时请求数: {}", cancelledCount);
}
}
/**
* 定时任务:每 30 秒检查一次超时请求
*/
@Scheduled(fixedRate = 30 * 1000)
public void scheduledTimeoutCheck() {
// 取消所有超时请求
cancelTimeoutRequests(DEFAULT_TIMEOUT_SECONDS);
}
/**
* 判断是否已被取消
*
* @param requestId 请求唯一id
*/
private boolean isCancelled(String requestId) {
AtomicBoolean flag = requestCancelFlags.get(requestId);
return flag != null && flag.get();
}
}
src/main/java/com/weiyu/handler/SessionWebSocketHandler.java
package com.weiyu.handler;
import com.alibaba.fastjson.JSON;
import com.alibaba.fastjson.serializer.SerializerFeature;
import com.weiyu.pojo.WebSocketMessage;
import lombok.extern.slf4j.Slf4j;
import org.springframework.beans.factory.annotation.Autowired;
import org.springframework.stereotype.Component;
import org.springframework.lang.NonNull;
import org.springframework.web.socket.TextMessage;
import org.springframework.web.socket.WebSocketSession;
import org.springframework.web.socket.handler.TextWebSocketHandler;
import java.io.IOException;
import java.util.Map;
import java.util.concurrent.ConcurrentHashMap;
/**
* WebSocket 会话处理器
*/
@Component
@Slf4j
public class SessionWebSocketHandler extends TextWebSocketHandler {
@Autowired
private RequestContextHandler requestContextHandler;
/**
* 会话列表,使用线程安全的Map来管理多个会话,key为requestId
*/
private final Map<String, WebSocketSession> sessions = new ConcurrentHashMap<>();
// 连接建立后
@Override
public void afterConnectionEstablished(@NonNull WebSocketSession session) throws IOException {
// 从 session 属性中获取请求唯一id requestId
String requestId = (String) session.getAttributes().get("requestId");
if (requestId == null || requestId.trim().isEmpty()) {
log.warn("WebSocket 连接建立失败:未获取到 requestId,session = {}", session);
session.close();
return;
}
// 创建连接成功消息
WebSocketMessage<String> message = new WebSocketMessage<>("CONNECTED",
"WebSocket 连接成功,requestId = " + requestId + ",session = " + session);
// java对象 转换成 json字符串
String jsonMessage = JSON.toJSONString(message, SerializerFeature.WriteMapNullValue);
// 发送连接成功消息
session.sendMessage(new TextMessage(jsonMessage));
log.info("WebSocket 连接成功,requestId = {}, session = {}", requestId, session.getId());
// 保存会话
sessions.put(requestId, session);
}
// 收到消息时
@Override
public void handleTextMessage(@NonNull WebSocketSession session, @NonNull TextMessage message) {
// 解析收到的消息(json字符串),获取内容
String payload = message.getPayload();
log.info("Received WebSocket message: {}", payload);
// json字符串 转换成 java对象
WebSocketMessage<?> wsMessage = JSON.parseObject(payload, WebSocketMessage.class);
// 收到心跳消息
if (wsMessage.getType().equals("PING")) {
// 从 session 属性中获取 请求唯一id requestId
String requestId = (String) session.getAttributes().get("requestId");
// 更新请求开始时间,心跳一下,保持活跃
requestContextHandler.updateRequestStartTime(requestId);
}
}
// 发送进度更新通知 - 在任务执行过程中调用
public void sendProgressUpdate(String requestId, int progress) throws IOException {
WebSocketSession currentSession = sessions.get(requestId);
if (currentSession == null || !currentSession.isOpen()) {
return;
}
// 创建进度消息
WebSocketMessage<Integer> progressMessage = new WebSocketMessage<>("UPDATE_PROGRESS", progress);
// java对象 转换成 json字符串
String jsonMessage = JSON.toJSONString(progressMessage, SerializerFeature.WriteMapNullValue);
// 发送进度消息
currentSession.sendMessage(new TextMessage(jsonMessage));
}
}
拦截器
src/main/java/com/weiyu/interceptors/AuthWebSocketHandshakeInterceptor.java
package com.weiyu.interceptors;
import com.weiyu.utils.JwtUtil;
import lombok.extern.slf4j.Slf4j;
import org.springframework.beans.factory.annotation.Autowired;
import org.springframework.http.HttpStatus;
import org.springframework.http.server.ServerHttpRequest;
import org.springframework.http.server.ServerHttpResponse;
import org.springframework.http.server.ServletServerHttpRequest;
import org.springframework.lang.NonNull;
import org.springframework.stereotype.Component;
import org.springframework.web.socket.WebSocketHandler;
import org.springframework.web.socket.server.HandshakeInterceptor;
import java.util.Map;
/**
* WebSocket 认证握手拦截器
*/
@Component
@Slf4j
public class AuthWebSocketHandshakeInterceptor implements HandshakeInterceptor {
@Autowired
private JwtUtil jwtUtil;
@Override
public boolean beforeHandshake(@NonNull ServerHttpRequest request,
@NonNull ServerHttpResponse response,
@NonNull WebSocketHandler wsHandler,
@NonNull Map<String, Object> attributes) {
String token = null;
if (request instanceof ServletServerHttpRequest servletRequest) {
// 从查询参数获取 token
token = servletRequest.getServletRequest().getParameter("token");
}
// 验证 token
try {
Map<String, Object> claims = jwtUtil.parseToken(token);
String userName = (String) claims.get("userName");
attributes.put("userName", userName);
log.info("WebSocket 用户认证成功: userName = {}", userName);
return true;
} catch (Exception e) {
log.error("Token validation failed: {}", e.getMessage());
response.setStatusCode(HttpStatus.UNAUTHORIZED);
return false;
}
}
@Override
public void afterHandshake(@NonNull ServerHttpRequest request,
@NonNull ServerHttpResponse response,
@NonNull WebSocketHandler wsHandler,
Exception exception) {
}
}
src/main/java/com/weiyu/interceptors/PathParamWebSocketHandshakeInterceptor.java
package com.weiyu.interceptors;
import lombok.extern.slf4j.Slf4j;
import org.springframework.http.server.ServerHttpRequest;
import org.springframework.http.server.ServerHttpResponse;
import org.springframework.lang.NonNull;
import org.springframework.stereotype.Component;
import org.springframework.web.socket.WebSocketHandler;
import org.springframework.web.socket.server.HandshakeInterceptor;
import java.util.Map;
import java.util.regex.Matcher;
import java.util.regex.Pattern;
/**
* WebSocket 路径参数握手拦截器
*/
@Component
@Slf4j
public class PathParamWebSocketHandshakeInterceptor implements HandshakeInterceptor {
private static final Pattern PATH_PATTERN = Pattern.compile("/ws/print/progress/([^/]+)");
@Override
public boolean beforeHandshake(@NonNull ServerHttpRequest request,
@NonNull ServerHttpResponse response,
@NonNull WebSocketHandler wsHandler,
@NonNull Map<String, Object> attributes) {
String path = request.getURI().getPath();
log.info("WebSocket 连接路径: {}", path);
// 使用正则表达式提取请求唯一id requestId,并且放入属性 attributes 中
Matcher matcher = PATH_PATTERN.matcher(path);
if (matcher.matches()) {
String requestId = matcher.group(1);
attributes.put("requestId", requestId);
log.info("提取到 requestId: {}", requestId);
} else {
log.warn("WebSocket路径格式不匹配: {}", path);
}
return true;
}
@Override
public void afterHandshake(@NonNull ServerHttpRequest request,
@NonNull ServerHttpResponse response,
@NonNull WebSocketHandler wsHandler,
Exception exception) {
}
}
控制器
src/main/java/com/weiyu/controller/PrintController.java
/**
* 打印控制器
*/
@RestController
@RequestMapping("/print")
@Slf4j
public class PrintController {
@Autowired
private PrintService printService;
@Autowired
private RequestContextHandler requestContextHandler;
/**
* 获取报告打印数据
*
* @param reports 报告列表
* @param request 请求对象,可以访问请求头属性,获取请求唯一id(X-Request-Id)
* @return 报告打印数据列表 {@link Result}<{@link List}<{@link ReportPrintDataVO}>>
*/
@PostMapping("/report")
public Result<?> printReport(@RequestBody List<Report> reports, HttpServletRequest request) {
String requestId = request.getHeader("X-Request-Id");
log.info("【报告编制/打印发放/查询】,查看/打印报告,/print/report,reports = {}, requestId = {}", reports, requestId);
try {
if (requestId != null && !requestId.isEmpty()) {
requestContextHandler.registerRequest(requestId);
}
// 执行长时间运行的报告打印任务
List<ReportPrintDataVO> printDatas = printService.printReport(reports, requestId);
log.info("报告打印数据 = {}", printDatas);
return Result.success(printDatas);
} finally {
if (requestId != null && !requestId.isEmpty()) {
requestContextHandler.cleanupRequest(requestId);
}
}
}
/**
* 打印进度
*
* @param requestId 请求唯一id,直接通过 @RequestHeader("X-Request-Id") 获取
* @return 进度值
*/
@GetMapping("/progress")
public Result<Optional<Integer>> printProgress(@RequestHeader("X-Request-Id") String requestId) {
log.info("【打印进度】,进度,/print/progress,requestId = {}", requestId);
return Result.success(requestContextHandler.getProgress(requestId));
}
}
服务层
src/main/java/com/weiyu/service/impl/PrintServiceImpl.java
/**
* 打印 Servive 接口实现
*/
@Service
@Slf4j
public class PrintServiceImpl implements PrintService {
@Autowired
private TestReportMapper testReportMapper;
@Autowired
private WspjReporMapper wspjReporMapper;
@Autowired
private RequestContextHandler requestContextHandler;
@Autowired
private SessionWebSocketHandler sessionWebSocketHandler;
/**
* 获取报告打印数据
*/
@Override
public List<ReportPrintDataVO> printReport(List<Report> reports, String requestId) {
List<ReportPrintDataVO> printDatas = new ArrayList<>();
int progress = 0;
// 检查锚点1和2均匀分布,之前检查锚点1设在循环体最上面,基本上都是由检查锚点2抛出异常
for (Report report : reports) {
// 获取评价报告打印数据
List<WspjReport> wspjReports = wspjReporMapper.selectByOuterApplyId(report.getOuterApplyId());
List<WspjReportPrintDataVO> wspjReportPrintDatas = getWspjReportPrintData(wspjReports, requestId, false);
// 检查锚点1:检查当前请求是否已被取消
requestContextHandler.checkCancellation(requestId);
// 获取检验报告打印数据
List<TestReport> testReports = testReportMapper.selectByOuterApplyId(report.getOuterApplyId());
List<TestReportPrintDataVO> testReportPrintDatas = getTestReportPrintData(testReports, requestId, false);
printDatas.add(new ReportPrintDataVO(wspjReportPrintDatas, testReportPrintDatas));
++progress;
// 轮询更新进度(适用于 http/https)
requestContextHandler.updateProgress(requestId, progress);
// 发送进度更新(适用于 WebSocket)
try {
sessionWebSocketHandler.sendProgressUpdate(requestId, progress);
}catch (Exception ignored){
}
// 检查锚点2:检查当前请求线程是否已被中断,多加一层检查,双重检查机制,双重保障
if (Thread.currentThread().isInterrupted()) {
throw new RequestCancelledException("取消请求任务已被中断");
}
}
return printDatas;
}
}
应用代理
Vite 代理配置
import { fileURLToPath, URL } from "node:url";
import { defineConfig } from "vite";
import vue from "@vitejs/plugin-vue";
// 引入插件 vite-plugin-vue-setup-extend,.vue 文件中,<script> 标签中就可以使用 name 属性,如:<script setup lang="ts" name="Login">
import VueSetupExtend from "vite-plugin-vue-setup-extend";
import VueDevTools from "vite-plugin-vue-devtools";
// https://vitejs.dev/config/
export default defineConfig({
// 插件配置
plugins: [vue(), VueSetupExtend(), VueDevTools()],
// 解析配置
resolve: {
// 设置路径别名
alias: {
// new URL('./src', import.meta.url) 创建从当前文件到 ./src 目录的绝对URL
// fileURLToPath() 将 URL 转换为文件系统路径
// @ 作为别名,指向 src 目录的绝对路径
"@": fileURLToPath(new URL("./src", import.meta.url)),
"@api": fileURLToPath(new URL("./src/api", import.meta.url)),
"@assets": fileURLToPath(new URL("./src/assets", import.meta.url)),
"@components": fileURLToPath(new URL("./src/components", import.meta.url)),
"@hooks": fileURLToPath(new URL("./src/hooks", import.meta.url)),
"@router": fileURLToPath(new URL("./src/router", import.meta.url)),
"@stores": fileURLToPath(new URL("./src/stores", import.meta.url)),
"@types": fileURLToPath(new URL("./src/types", import.meta.url)),
"@utils": fileURLToPath(new URL("./src/utils", import.meta.url)),
"@views": fileURLToPath(new URL("./src/views", import.meta.url))
}
},
// 服务配置
server: {
// 指定端口,vite默认 5173
port: 5173,
// 指定服务器监听的 IP 地址,如果将此设置为 0.0.0.0 或者 true 将监听所有地址
host: "0.0.0.0",
// 代理设置
proxy: {
// 【代理1】获取路径中包含有 /api 的请求
"/api": {
// 后台服务所在的源
target: "http://localhost:8080",
// 修改源
changeOrigin: true,
// 将 api 替换为 '',如:/api/account/login -> /account/login,最终代理访问的 URL 为 http://localhost:8080/account/login
rewrite: (path) => path.replace(/^\/api/, "")
},
// 【代理2】获取路径中包含有 /apu 的请求,【上传数据】用于前端网面对外请求发送数据
"/apu": {
// 后台服务所在的源
target: "http://localhost:8081",
// 修改源
changeOrigin: true,
// 将 apu 替换为 '',如:/apu/sampleItemResult/upload -> /sampleItemResult/upload,最终代理访问的 URL 为 http://localhost:8081/sampleItemResult/upload
rewrite: (path) => path.replace(/^\/apu/, "")
},
// 【代理3】获取路径中包含有 /ws 的请求,WebSocket双向通信专用路径
"/ws": {
// 后台服务所在的源
target: "http://localhost:8080",
// 修改源
changeOrigin: true,
ws: true // 重要:启用 WebSocket 代理
}
}
}
});
Nginx 代理配置
#user nobody;
worker_processes 1;
#error_log logs/error.log;
#error_log logs/error.log notice;
#error_log logs/error.log info;
#pid logs/nginx.pid;
events {
worker_connections 1024;
}
http {
include mime.types;
default_type application/octet-stream;
#log_format main '$remote_addr - $remote_user [$time_local] "$request" '
# '$status $body_bytes_sent "$http_referer" '
# '"$http_user_agent" "$http_x_forwarded_for"';
#access_log logs/access.log main;
sendfile on;
#tcp_nopush on;
#keepalive_timeout 0;
keepalive_timeout 65;
#gzip on;
server {
listen 8025;
server_name localhost;
#charset koi8-r;
#access_log logs/host.access.log main;
location / {
root html;
index index.html index.htm;
# 处理点击页面刷新,提示404的问题
try_files $uri $uri/ /index.html;
# 核心解决方案:禁用缓存
add_header Cache-Control "no-cache, no-store, must-revalidate";
add_header Pragma "no-cache";
expires -1;
}
# 设置代理
# 处理跨域问题,nginx 用的是 8025 端口,tomcat 用的是 8080 端口,这就存在跨域的情况
# 将请求路径中包含有 /api/ 的,将其前面和其内容替换为 http://localhost:8080/
# 比如:http://localhost/api/test
# 替换:http://localhost:8080/test
location /api/ {
proxy_pass http://localhost:8080/;
# 设置用户客户端的请求头
# $host:表示HTTP请求中的Host头字段(用户客户端请求的目标域名或IP,不包含端口号)
# 如 http://example.com,$host 的值为 example.com
# 如 http://example.com:5173,$host 的值为 example.com
# 如 http://192.168.31.42,$host 的值为 192.168.31.42
# 如 http://192.168.31.42:5173,$host 的值为 192.168.31.42
proxy_set_header Host $host;
# $remote_addr: 客户端的直接IP地址(与Nginx直接建立连接的地址)
# 若请求经过代理(如CDN、负载均衡器),$remote_addr为最后一个代理的IP,而非用户客户端真实IP。
proxy_set_header X-Real-IP $remote_addr;
# $proxy_add_x_forwarded_for: 用户客户端真实IP地址(通过代理传递给服务器)
proxy_set_header X-Forwarded-For $proxy_add_x_forwarded_for;
# $scheme: 请求协议(http或https)
proxy_set_header X-Forwarded-Proto $scheme;
}
# WebSocket代理
location /ws/ {
# 保留 /ws/ 路径
proxy_pass http://localhost:8080/ws/;
proxy_http_version 1.1;
proxy_set_header Upgrade $http_upgrade;
proxy_set_header Connection "upgrade";
proxy_set_header Host $host;
# 关键修正:移除Origin头,让后端认为是同源请求
proxy_set_header Origin "";
# 修正协议和端口设置
proxy_set_header X-Real-IP $remote_addr;
proxy_set_header X-Forwarded-Proto $scheme;
proxy_set_header X-Forwarded-For $proxy_add_x_forwarded_for;
proxy_set_header X-Forwarded-Port $server_port;
# 添加超时设置
proxy_read_timeout 60s;
proxy_send_timeout 60s;
proxy_connect_timeout 60s;
# 重要:禁用缓存
proxy_buffering off;
}
#error_page 404 /404.html;
# redirect server error pages to the static page /50x.html
#
error_page 500 502 503 504 /50x.html;
location = /50x.html {
root html;
}
# proxy the PHP scripts to Apache listening on 127.0.0.1:80
#
#location ~ \.php$ {
# proxy_pass http://127.0.0.1;
#}
# pass the PHP scripts to FastCGI server listening on 127.0.0.1:9000
#
#location ~ \.php$ {
# root html;
# fastcgi_pass 127.0.0.1:9000;
# fastcgi_index index.php;
# fastcgi_param SCRIPT_FILENAME /scripts$fastcgi_script_name;
# include fastcgi_params;
#}
# deny access to .htaccess files, if Apache's document root
# concurs with nginx's one
#
#location ~ /\.ht {
# deny all;
#}
}
# another virtual host using mix of IP-, name-, and port-based configuration
#
#server {
# listen 8000;
# listen somename:8080;
# server_name somename alias another.alias;
# location / {
# root html;
# index index.html index.htm;
# }
#}
# HTTPS server
#
#server {
# listen 443 ssl;
# server_name localhost;
# ssl_certificate cert.pem;
# ssl_certificate_key cert.key;
# ssl_session_cache shared:SSL:1m;
# ssl_session_timeout 5m;
# ssl_ciphers HIGH:!aNULL:!MD5;
# ssl_prefer_server_ciphers on;
# location / {
# root html;
# index index.html index.htm;
# }
#}
}
三、高阶优化二(完整代码)
请求上下文处理器 RequestContextHandler
src/main/java/com/weiyu/handler/RequestContextHandler.java
/**
* 定时任务:每 30 秒检查一次超时请求
*/
@Scheduled(fixedRate = 30 * 1000)
public void scheduledTimeoutCheck() {
// 取消所有超时请求
cancelTimeoutRequests(DEFAULT_TIMEOUT_SECONDS);
}
需求目标:
- 定时任务的检查间隔由目前固定的30秒,升级为支持在配置文件中设置,也支持在数据库配置表中设置,优先数据库配置。
- 超时时间由目前固定的内部变量,升级为支持在配置文件中设置,也支持在数据库配置表中设置,优先数据库配置。
1、查看数据库原有的系统配置表(没有则新建)

2、系统配置实体类
src/main/java/com/weiyu/model/SysConfig.java
package com.weiyu.model;
import com.baomidou.mybatisplus.annotation.TableField;
import com.baomidou.mybatisplus.annotation.TableName;
import lombok.Data;
/**
* 系统配置
*/
@Data
@TableName("SystemOptions")
public class SysConfig {
@TableField("sop_OptionItemID")
private String configKey; // 配置项
@TableField("sop_OptionValue")
private String configValue; // 配置值
}
3、系统配置 Mapper
src/main/java/com/weiyu/mapper/SysConfigMapper.java
package com.weiyu.mapper;
import com.baomidou.mybatisplus.core.mapper.BaseMapper;
import com.weiyu.model.SysConfig;
import org.apache.ibatis.annotations.Select;
import java.util.List;
import java.util.Map;
/**
* 系统配置
*/
public interface SysConfigMapper extends BaseMapper<SysConfig> {
/**
* 根据配置键查询配置值
*/
@Select("select sop_OptionValue from SystemOptions where sop_OptionItemID = #{key}")
String selectValueByKey(String key);
/**
* 查询所有启用的配置
*/
@Select("select sop_OptionItemID, sop_OptionValue from SystemOptions where sop_OptionValue is not null")
List<Map<String, String>> selectAllEnabledConfigs();
}
4、系统(数据库)配置服务
src/main/java/com/weiyu/service/SysConfigService.java
package com.weiyu.service;
import com.weiyu.mapper.SysConfigMapper;
import jakarta.annotation.PostConstruct;
import lombok.extern.slf4j.Slf4j;
import org.springframework.beans.factory.annotation.Autowired;
import org.springframework.stereotype.Service;
import java.util.List;
import java.util.Map;
import java.util.concurrent.ConcurrentHashMap;
/**
* 系统(数据库)配置服务
*/
@Service
@Slf4j
public class SysConfigService {
@Autowired
private SysConfigMapper sysConfigMapper;
// 配置缓存
private final Map<String, String> configCache = new ConcurrentHashMap<>();
/**
* 获取字符串配置
*/
public String getString(String key, String defaultValue) {
try {
// 缓存没有配置,则从数据库配置表中查询获取
return configCache.computeIfAbsent(key, k -> {
String value = sysConfigMapper.selectValueByKey(k);
return value != null ? value : defaultValue;
});
} catch (Exception e) {
log.warn("获取数据库配置失败 key: {}, 使用默认值: {}", key, defaultValue, e);
return defaultValue;
}
}
/**
* 获取整数配置
*/
public Integer getInteger(String key, Integer defaultValue) {
String value = getString(key, null);
if (value == null) return defaultValue;
try {
return Integer.parseInt(value);
} catch (NumberFormatException e) {
log.warn("数据库配置值格式错误 key: {}, value: {}", key, value);
return defaultValue;
}
}
/**
* 获取长整型配置
*/
public Long getLong(String key, Long defaultValue) {
String value = getString(key, null);
if (value == null) return defaultValue;
try {
return Long.parseLong(value);
} catch (NumberFormatException e) {
log.warn("数据库配置值格式有误 key: {}, value: {}", key, value);
return defaultValue;
}
}
/**
* 获取布尔配置
*/
public Boolean getBoolean(String key, Boolean defaultValue) {
String value = getString(key, null);
if (value == null) return defaultValue;
return Boolean.parseBoolean(value);
}
/**
* 刷新配置缓存
*/
public void refreshCache() {
log.info("刷新数据库配置缓存");
configCache.clear();
List<Map<String, String>> configs = sysConfigMapper.selectAllEnabledConfigs();
for (Map<String, String> config : configs) {
String key = config.get("sop_OptionItemID");
String value = config.get("sop_OptionValue");
// 添加空值检查
if (key != null && value != null) {
configCache.put(key, value);
} else {
log.warn("跳过无效配置项: key={}, value={}", key, value);
}
}
log.info("数据库配置缓存刷新完成,共加载 {} 个配置项", configCache.size());
}
/**
* 应用启动时初始化配置缓存
*/
@PostConstruct
public void init() {
refreshCache();
}
}
5、系统配置控制器(可选)
src/main/java/com/weiyu/controller/SysConfigController.java
package com.weiyu.controller;
import com.weiyu.service.CompositeConfigService;
import com.weiyu.service.SysConfigService;
import lombok.extern.slf4j.Slf4j;
import org.springframework.beans.factory.annotation.Autowired;
import org.springframework.web.bind.annotation.*;
import java.util.Map;
/**
* 系统配置控制器
*/
@RestController
@RequestMapping("/config")
@Slf4j
public class SysConfigController {
@Autowired
private CompositeConfigService compositeConfigService;
@Autowired
private SysConfigService sysConfigService;
/**
* 获取当前所有配置信息
*/
@GetMapping("/current")
public Map<String, Object> getCurrentConfig() {
return compositeConfigService.getCurrentConfig();
}
/**
* 刷新配置缓存
*/
@PostMapping("/refresh")
public String refreshConfig() {
compositeConfigService.refreshAllConfig();
return "配置刷新成功";
}
/**
* 获取数据库配置缓存信息
*/
@GetMapping("/db-cache")
public Map<String, String> getDbConfigCache() {
// 注意:这里返回的是缓存内容,实际项目中可能需要保护
// 可以通过反射获取,或者修改SysConfigService提供获取缓存的方法
return Map.of("message", "数据库配置缓存信息受保护");
}
}
6、超时检查配置属性
src/main/java/com/weiyu/config/properties/TimeoutProperties.java
package com.weiyu.config.properties;
import lombok.Data;
import org.springframework.boot.context.properties.ConfigurationProperties;
import org.springframework.stereotype.Component;
/**
* 超时检查配置属性 - 从 application.yml 读取
*/
@Data
@Component
@ConfigurationProperties(prefix = "app.timeout")
public class TimeoutProperties {
/**
* 超时检查间隔(毫秒)
*/
private Long checkIntervalMs = 1200000L; // 默认20分种
/**
* 请求超时时间(秒)
*/
private Integer requestTimeoutSeconds = 1800; // 默认30分钟
/**
* 是否启用超时检查
*/
private Boolean enabled = true;
}
7、综合配置服务 - 整合yml配置和数据库配置
src/main/java/com/weiyu/service/CompositeConfigService.java
package com.weiyu.service;
import com.weiyu.config.properties.TimeoutProperties;
import lombok.extern.slf4j.Slf4j;
import org.springframework.beans.factory.annotation.Autowired;
import org.springframework.stereotype.Service;
import jakarta.annotation.PostConstruct;
import java.util.HashMap;
import java.util.Map;
/**
* 综合配置服务 - 整合yml配置和数据库配置
* 优先级:数据库配置 > 文件配置 > 代码默认值
*/
@Service
@Slf4j
public class CompositeConfigService {
@Autowired
private TimeoutProperties timeoutProperties;
@Autowired
private SysConfigService sysConfigService;
// 配置键常量
private static final String KEY_CHECK_INTERVAL_MS = "app.timeout.check-interval-ms";
private static final String KEY_REQUEST_TIMEOUT_SECONDS = "app.timeout.request-timeout-seconds";
private static final String KEY_CHECK_ENABLED = "app.timeout.enabled";
/**
* 获取检查间隔(毫秒)
* 优先级:数据库 > 文件 > 默认值
*/
public Long getCheckIntervalMs() {
// 先从数据库获取,如果没有则用文件配置,再没有则用默认值
Long dbValue = sysConfigService.getLong(KEY_CHECK_INTERVAL_MS, null);
if (dbValue != null) {
return dbValue;
}
return timeoutProperties.getCheckIntervalMs();
}
/**
* 获取请求超时时间(秒)
* 优先级:数据库 > 文件 > 默认值
*/
public Integer getRequestTimeoutSeconds() {
Integer dbValue = sysConfigService.getInteger(KEY_REQUEST_TIMEOUT_SECONDS, null);
if (dbValue != null) {
return dbValue;
}
return timeoutProperties.getRequestTimeoutSeconds();
}
/**
* 是否启用超时检查
* 优先级:数据库 > 文件 > 默认值
*/
public Boolean isTimeoutCheckEnabled() {
Boolean dbValue = sysConfigService.getBoolean(KEY_CHECK_ENABLED, null);
if (dbValue != null) {
return dbValue;
}
return timeoutProperties.getEnabled();
}
/**
* 刷新所有配置(数据库配置 + 文件配置)
*/
public void refreshAllConfig() {
sysConfigService.refreshCache();
log.info("所有配置已刷新");
logCurrentConfig();
}
/**
* 获取当前所有配置信息(用于监控)
*/
public Map<String, Object> getCurrentConfig() {
Map<String, Object> config = new HashMap<>();
// 数据库配置
config.put("dbCheckIntervalMs", sysConfigService.getLong(KEY_CHECK_INTERVAL_MS, null));
config.put("dbRequestTimeoutSeconds", sysConfigService.getInteger(KEY_REQUEST_TIMEOUT_SECONDS, null));
config.put("dbCheckEnabled", sysConfigService.getBoolean(KEY_CHECK_ENABLED, null));
// 文件配置
config.put("fileCheckIntervalMs", timeoutProperties.getCheckIntervalMs());
config.put("fileRequestTimeoutSeconds", timeoutProperties.getRequestTimeoutSeconds());
config.put("fileCheckEnabled", timeoutProperties.getEnabled());
// 最终生效配置
config.put("finalCheckIntervalMs", getCheckIntervalMs());
config.put("finalRequestTimeoutSeconds", getRequestTimeoutSeconds());
config.put("finalCheckEnabled", isTimeoutCheckEnabled());
return config;
}
/**
* 应用启动时记录配置信息
*/
@PostConstruct
public void logConfigOnStartup() {
log.info("=== 应用配置初始化 ===");
logCurrentConfig();
log.info("====================");
}
private void logCurrentConfig() {
Map<String, Object> config = getCurrentConfig();
log.info("最终生效配置 - 检查间隔: {}ms, 超时时间: {}s, 启用状态: {}",
config.get("finalCheckIntervalMs"),
config.get("finalRequestTimeoutSeconds"),
config.get("finalCheckEnabled"));
log.debug("详细配置信息: {}", config);
}
}
8、定时任务配置类
src/main/java/com/weiyu/config/ScheduleConfig.java
package com.weiyu.config;
import com.weiyu.service.CompositeConfigService;
import lombok.extern.slf4j.Slf4j;
import org.springframework.beans.factory.annotation.Autowired;
import org.springframework.context.annotation.Bean;
import org.springframework.context.annotation.Configuration;
import org.springframework.scheduling.annotation.EnableScheduling;
import org.springframework.scheduling.annotation.SchedulingConfigurer;
import org.springframework.scheduling.config.ScheduledTaskRegistrar;
import java.util.concurrent.Executor;
import java.util.concurrent.Executors;
/**
* 定时任务配置类
*/
@Configuration
@EnableScheduling
@Slf4j
public class ScheduleConfig implements SchedulingConfigurer {
@Autowired
private CompositeConfigService compositeConfigService;
/**
* 配置定时任务线程池
*/
@Bean(destroyMethod = "shutdown")
public Executor taskExecutor() {
return Executors.newScheduledThreadPool(5, r -> {
Thread t = new Thread(r);
t.setDaemon(true);
t.setName("schedule-task-" + t.getId());
return t;
});
}
@Override
public void configureTasks(ScheduledTaskRegistrar taskRegistrar) {
taskRegistrar.setScheduler(taskExecutor());
Long interval = compositeConfigService.getCheckIntervalMs();
log.info("定时任务配置完成,超时检查间隔: {}ms", interval);
}
/**
* 获取超时检查间隔(用于@Scheduled注解)
* 该方法通过SpEL在@Scheduled注解中调用,IDEA会误报未使用警告
*/
@SuppressWarnings("unused")
public Long getTimeoutCheckInterval() {
return compositeConfigService.getCheckIntervalMs();
}
/**
* 获取请求超时时间(秒)
*/
public Integer getRequestTimeoutSeconds() {
return compositeConfigService.getRequestTimeoutSeconds();
}
/**
* 是否启用超时检查
*/
public Boolean isTimeoutCheckEnabled() {
return compositeConfigService.isTimeoutCheckEnabled();
}
}
9、请求上下文处理器
src/main/java/com/weiyu/handler/RequestContextHandler.java
关键修改
@Autowired
private ScheduleConfig scheduleConfig;
/**
* 定时任务:超时检查
*/
@Scheduled(fixedRateString = "#{@scheduleConfig.getTimeoutCheckInterval()}")
public void scheduledTimeoutCheck() {
try {
// 检查是否启用超时检查
if (!scheduleConfig.isTimeoutCheckEnabled()) {
return;
}
// 获取超时时间配置
int timeoutSeconds = scheduleConfig.getRequestTimeoutSeconds();
log.debug("执行超时检查,超时阈值: {}秒", timeoutSeconds);
// 取消所有超时请求
cancelTimeoutRequests(timeoutSeconds);
} catch (Exception e) {
log.error("超时检查任务执行失败", e);
}
}
全部代码
package com.weiyu.handler;
import com.weiyu.config.ScheduleConfig;
import com.weiyu.exception.RequestCancelledException;
import lombok.extern.slf4j.Slf4j;
import org.springframework.beans.factory.annotation.Autowired;
import org.springframework.scheduling.annotation.Scheduled;
import org.springframework.stereotype.Component;
import java.time.LocalDateTime;
import java.util.Map;
import java.util.Optional;
import java.util.concurrent.ConcurrentHashMap;
import java.util.concurrent.atomic.AtomicBoolean;
/**
* 请求上下文处理器
*/
@Component
@Slf4j
public class RequestContextHandler {
@Autowired
private ScheduleConfig scheduleConfig;
/**
* 请求取消标识
*/
private final Map<String, AtomicBoolean> requestCancelFlags = new ConcurrentHashMap<>();
/**
* 请求线程
*/
private final Map<String, Thread> requestThreads = new ConcurrentHashMap<>();
/**
* 请求进度
*/
private final Map<String, Integer> requestProgresses = new ConcurrentHashMap<>();
/**
* 请求开始时间,用于超时检查
*/
private final Map<String, LocalDateTime> requestStartTimes = new ConcurrentHashMap<>();
/**
* 注册请求,增加 Map 记录
*
* @param requestId 请求唯一id
*/
public void registerRequest(String requestId) {
requestCancelFlags.put(requestId, new AtomicBoolean(false));
requestThreads.put(requestId, Thread.currentThread());
requestProgresses.put(requestId, 0);
requestStartTimes.put(requestId, LocalDateTime.now());
log.info("已注册请求: requestId={}", requestId);
}
/**
* 清理请求,移除 Map 记录
*
* @param requestId 请求唯一id
*/
public void cleanupRequest(String requestId) {
requestCancelFlags.remove(requestId);
requestThreads.remove(requestId);
requestProgresses.remove(requestId);
requestStartTimes.remove(requestId);
log.info("已清理请求: requestId={}", requestId);
}
/**
* 取消请求
*
* @param requestId 请求唯一id
*/
public void cancelRequest(String requestId) {
// 通过请求唯一id获取取消标识
AtomicBoolean flag = requestCancelFlags.get(requestId);
if (flag != null) {
// 设置为已被取消
flag.set(true);
// 通过请求唯一id获取线程
Thread thread = requestThreads.get(requestId);
if (thread != null && thread.isAlive()) {
// 中断线程
thread.interrupt();
log.info("已中断请求线程: requestId={}", requestId);
}
}
}
/**
* 检查是否已被取消
*
* @param requestId 请求唯一id
*/
public void checkCancellation(String requestId) {
if (isCancelled(requestId)) {
throw new RequestCancelledException("请求已被取消");
}
}
/**
* 更新请求进度
*
* @param requestId 请求唯一id
* @param progress 进度
*/
public void updateProgress(String requestId, Integer progress) {
if (progress != null) {
requestProgresses.put(requestId, progress);
}
}
/**
* 获取请求进度
*
* @param requestId 请求唯一id
*/
public Optional<Integer> getProgress(String requestId) {
return Optional.ofNullable(requestProgresses.get(requestId));
}
/**
* 更新请求开始时间
*
* @param requestId 请求唯一id
*/
public void updateRequestStartTime(String requestId) {
requestStartTimes.put(requestId, LocalDateTime.now());
}
/**
* 检查请求是否超时
*
* @param requestId 请求唯一id
* @param timeoutSeconds 超时时间(秒)
*/
public boolean isRequestTimeout(String requestId, long timeoutSeconds) {
LocalDateTime startTime = requestStartTimes.get(requestId);
if (startTime == null) {
return false; // 请求不存在,不算超时
}
LocalDateTime timeoutTime = startTime.plusSeconds(timeoutSeconds);
return LocalDateTime.now().isAfter(timeoutTime);
}
/**
* 取消所有超时请求(自定义超时时间)
*
* @param timeoutSeconds 超时时间(秒)
*/
public void cancelTimeoutRequests(long timeoutSeconds) {
int cancelledCount = 0;
for (String requestId : requestStartTimes.keySet()) {
if (isRequestTimeout(requestId, timeoutSeconds)) {
cancelRequest(requestId);
cancelledCount++;
}
}
if (cancelledCount > 0) {
log.info("已自动取消超时请求数: {}", cancelledCount);
}
}
/**
* 定时任务:超时检查
*/
@Scheduled(fixedRateString = "#{@scheduleConfig.getTimeoutCheckInterval()}")
public void scheduledTimeoutCheck() {
try {
// 检查是否启用超时检查
if (!scheduleConfig.isTimeoutCheckEnabled()) {
return;
}
// 获取超时时间配置
int timeoutSeconds = scheduleConfig.getRequestTimeoutSeconds();
log.debug("执行超时检查,超时阈值: {}秒", timeoutSeconds);
// 取消所有超时请求
cancelTimeoutRequests(timeoutSeconds);
} catch (Exception e) {
log.error("超时检查任务执行失败", e);
}
}
/**
* 判断是否已被取消
*
* @param requestId 请求唯一id
*/
private boolean isCancelled(String requestId) {
AtomicBoolean flag = requestCancelFlags.get(requestId);
return flag != null && flag.get();
}
// /**
// * 获取当前统计信息(用于监控)
// */
// public Map<String, Object> getStats() {
// Map<String, Object> stats = new ConcurrentHashMap<>();
// stats.put("activeRequests", requestCancelFlags.size());
// stats.put("checkIntervalMs", scheduleConfig.getTimeoutCheckInterval());
// stats.put("timeoutSeconds", scheduleConfig.getRequestTimeoutSeconds());
// stats.put("enabled", scheduleConfig.isTimeoutCheckEnabled());
// return stats;
// }
}
10、yml文件配置
10.1、开发环境配置
src/main/resources/application-dev.yml
# 系统配置
app:
# 应用超时配置
timeout:
# 超时检查间隔(毫秒)
check-interval-ms: 30000
# 请求超时时间(秒)
request-timeout-seconds: 60
# 启用超时检查
enabled: true
10.2、生产环境配置
src/main/resources/application-prod.yml
# 系统配置
app:
# 应用超时配置
timeout:
# 超时检查间隔(毫秒)
check-interval-ms: 1200000
# 请求超时时间(秒)
request-timeout-seconds: 1800
# 启用超时检查
enabled: true
11、数据库配置
-- 系统配置
-- 应用超时配置 - 超时检查间隔(毫秒)
if not exists(select * from SystemOptions where sop_OptionItemID = 'app.timeout.check-interval-ms')
insert into SystemOptions(sop_OptionItemID, sop_OptionItemName, sop_Checked, sop_OptionValue,sop_Remark,sop_Type)
values('app.timeout.check-interval-ms', '超时检查间隔(毫秒)',null,'30000',null,null)
go
-- 应用超时配置 - 请求超时时间(秒)
if not exists(select * from SystemOptions where sop_OptionItemID = 'app.timeout.request-timeout-seconds')
insert into SystemOptions(sop_OptionItemID, sop_OptionItemName, sop_Checked, sop_OptionValue,sop_Remark,sop_Type)
values('app.timeout.request-timeout-seconds', '请求超时时间(秒)',null,'60',null,null)
go
-- 应用超时配置 - 启用超时检查
if not exists(select * from SystemOptions where sop_OptionItemID = 'app.timeout.enabled')
insert into SystemOptions(sop_OptionItemID, sop_OptionItemName, sop_Checked, sop_OptionValue,sop_Remark,sop_Type)
values('app.timeout.enabled', '启用超时检查',null,'true',null,null)
go
12、应用效果
服务启动情况
D:\Develop\jdk\bin\java.exe "-javaagent:D:\Develop\IntelliJ IDEA Community Edition\lib\idea_rt.jar=58370:D:\Develop\IntelliJ IDEA Community Edition\bin" -Dfile.encoding=UTF-8 -classpath D:\MyCode\wylims-jm\lims-server\target\classes;D:\Develop\apache-maven-3.9.6\mvn_repo\org\springframework\boot\spring-boot-starter-web\3.2.12\spring-boot-starter-web-3.2.12.jar;D:\Develop\apache-maven-3.9.6\mvn_repo\org\springframework\boot\spring-boot-starter\3.2.12\spring-boot-starter-3.2.12.jar;D:\Develop\apache-maven-3.9.6\mvn_repo\org\springframework\boot\spring-boot\3.2.12\spring-boot-3.2.12.jar;D:\Develop\apache-maven-3.9.6\mvn_repo\org\springframework\boot\spring-boot-starter-logging\3.2.12\spring-boot-starter-logging-3.2.12.jar;D:\Develop\apache-maven-3.9.6\mvn_repo\ch\qos\logback\logback-classic\1.4.14\logback-classic-1.4.14.jar;D:\Develop\apache-maven-3.9.6\mvn_repo\ch\qos\logback\logback-core\1.4.14\logback-core-1.4.14.jar;D:\Develop\apache-maven-3.9.6\mvn_repo\org\apache\logging\log4j\log4j-to-slf4j\2.21.1\log4j-to-slf4j-2.21.1.jar;D:\Develop\apache-maven-3.9.6\mvn_repo\org\slf4j\jul-to-slf4j\2.0.16\jul-to-slf4j-2.0.16.jar;D:\Develop\apache-maven-3.9.6\mvn_repo\jakarta\annotation\jakarta.annotation-api\2.1.1\jakarta.annotation-api-2.1.1.jar;D:\Develop\apache-maven-3.9.6\mvn_repo\org\springframework\spring-core\6.1.15\spring-core-6.1.15.jar;D:\Develop\apache-maven-3.9.6\mvn_repo\org\springframework\spring-jcl\6.1.15\spring-jcl-6.1.15.jar;D:\Develop\apache-maven-3.9.6\mvn_repo\org\yaml\snakeyaml\2.2\snakeyaml-2.2.jar;D:\Develop\apache-maven-3.9.6\mvn_repo\org\springframework\boot\spring-boot-starter-json\3.2.12\spring-boot-starter-json-3.2.12.jar;D:\Develop\apache-maven-3.9.6\mvn_repo\com\fasterxml\jackson\datatype\jackson-datatype-jdk8\2.15.4\jackson-datatype-jdk8-2.15.4.jar;D:\Develop\apache-maven-3.9.6\mvn_repo\com\fasterxml\jackson\datatype\jackson-datatype-jsr310\2.15.4\jackson-datatype-jsr310-2.15.4.jar;D:\Develop\apache-maven-3.9.6\mvn_repo\com\fasterxml\jackson\module\jackson-module-parameter-names\2.15.4\jackson-module-parameter-names-2.15.4.jar;D:\Develop\apache-maven-3.9.6\mvn_repo\org\springframework\boot\spring-boot-starter-tomcat\3.2.12\spring-boot-starter-tomcat-3.2.12.jar;D:\Develop\apache-maven-3.9.6\mvn_repo\org\apache\tomcat\embed\tomcat-embed-core\10.1.33\tomcat-embed-core-10.1.33.jar;D:\Develop\apache-maven-3.9.6\mvn_repo\org\apache\tomcat\embed\tomcat-embed-websocket\10.1.33\tomcat-embed-websocket-10.1.33.jar;D:\Develop\apache-maven-3.9.6\mvn_repo\org\springframework\spring-web\6.1.15\spring-web-6.1.15.jar;D:\Develop\apache-maven-3.9.6\mvn_repo\org\springframework\spring-beans\6.1.15\spring-beans-6.1.15.jar;D:\Develop\apache-maven-3.9.6\mvn_repo\io\micrometer\micrometer-observation\1.12.13\micrometer-observation-1.12.13.jar;D:\Develop\apache-maven-3.9.6\mvn_repo\io\micrometer\micrometer-commons\1.12.13\micrometer-commons-1.12.13.jar;D:\Develop\apache-maven-3.9.6\mvn_repo\org\springframework\spring-webmvc\6.1.15\spring-webmvc-6.1.15.jar;D:\Develop\apache-maven-3.9.6\mvn_repo\org\springframework\spring-context\6.1.15\spring-context-6.1.15.jar;D:\Develop\apache-maven-3.9.6\mvn_repo\org\springframework\spring-expression\6.1.15\spring-expression-6.1.15.jar;D:\Develop\apache-maven-3.9.6\mvn_repo\com\baomidou\mybatis-plus-spring-boot3-starter\3.5.14\mybatis-plus-spring-boot3-starter-3.5.14.jar;D:\Develop\apache-maven-3.9.6\mvn_repo\com\baomidou\mybatis-plus\3.5.14\mybatis-plus-3.5.14.jar;D:\Develop\apache-maven-3.9.6\mvn_repo\com\baomidou\mybatis-plus-core\3.5.14\mybatis-plus-core-3.5.14.jar;D:\Develop\apache-maven-3.9.6\mvn_repo\com\baomidou\mybatis-plus-annotation\3.5.14\mybatis-plus-annotation-3.5.14.jar;D:\Develop\apache-maven-3.9.6\mvn_repo\com\baomidou\mybatis-plus-spring\3.5.14\mybatis-plus-spring-3.5.14.jar;D:\Develop\apache-maven-3.9.6\mvn_repo\com\baomidou\mybatis-plus-extension\3.5.14\mybatis-plus-extension-3.5.14.jar;D:\Develop\apache-maven-3.9.6\mvn_repo\org\mybatis\mybatis\3.5.19\mybatis-3.5.19.jar;D:\Develop\apache-maven-3.9.6\mvn_repo\org\mybatis\mybatis-spring\3.0.5\mybatis-spring-3.0.5.jar;D:\Develop\apache-maven-3.9.6\mvn_repo\com\baomidou\mybatis-plus-spring-boot-autoconfigure\3.5.14\mybatis-plus-spring-boot-autoconfigure-3.5.14.jar;D:\Develop\apache-maven-3.9.6\mvn_repo\org\springframework\boot\spring-boot-autoconfigure\3.2.12\spring-boot-autoconfigure-3.2.12.jar;D:\Develop\apache-maven-3.9.6\mvn_repo\org\springframework\boot\spring-boot-starter-jdbc\3.2.12\spring-boot-starter-jdbc-3.2.12.jar;D:\Develop\apache-maven-3.9.6\mvn_repo\com\zaxxer\HikariCP\5.0.1\HikariCP-5.0.1.jar;D:\Develop\apache-maven-3.9.6\mvn_repo\org\springframework\spring-jdbc\6.1.15\spring-jdbc-6.1.15.jar;D:\Develop\apache-maven-3.9.6\mvn_repo\org\springframework\spring-tx\6.1.15\spring-tx-6.1.15.jar;D:\Develop\apache-maven-3.9.6\mvn_repo\com\microsoft\sqlserver\mssql-jdbc\8.2.2.jre8\mssql-jdbc-8.2.2.jre8.jar;D:\Develop\apache-maven-3.9.6\mvn_repo\org\projectlombok\lombok\1.18.36\lombok-1.18.36.jar;D:\Develop\apache-maven-3.9.6\mvn_repo\org\springframework\boot\spring-boot-starter-validation\3.2.12\spring-boot-starter-validation-3.2.12.jar;D:\Develop\apache-maven-3.9.6\mvn_repo\org\apache\tomcat\embed\tomcat-embed-el\10.1.33\tomcat-embed-el-10.1.33.jar;D:\Develop\apache-maven-3.9.6\mvn_repo\org\hibernate\validator\hibernate-validator\8.0.1.Final\hibernate-validator-8.0.1.Final.jar;D:\Develop\apache-maven-3.9.6\mvn_repo\jakarta\validation\jakarta.validation-api\3.0.2\jakarta.validation-api-3.0.2.jar;D:\Develop\apache-maven-3.9.6\mvn_repo\org\jboss\logging\jboss-logging\3.5.3.Final\jboss-logging-3.5.3.Final.jar;D:\Develop\apache-maven-3.9.6\mvn_repo\com\fasterxml\classmate\1.6.0\classmate-1.6.0.jar;D:\Develop\apache-maven-3.9.6\mvn_repo\com\auth0\java-jwt\4.4.0\java-jwt-4.4.0.jar;D:\Develop\apache-maven-3.9.6\mvn_repo\com\fasterxml\jackson\core\jackson-databind\2.15.4\jackson-databind-2.15.4.jar;D:\Develop\apache-maven-3.9.6\mvn_repo\com\fasterxml\jackson\core\jackson-annotations\2.15.4\jackson-annotations-2.15.4.jar;D:\Develop\apache-maven-3.9.6\mvn_repo\com\fasterxml\jackson\core\jackson-core\2.15.4\jackson-core-2.15.4.jar;D:\Develop\apache-maven-3.9.6\mvn_repo\com\github\pagehelper\pagehelper-spring-boot-starter\1.4.6\pagehelper-spring-boot-starter-1.4.6.jar;D:\Develop\apache-maven-3.9.6\mvn_repo\org\mybatis\spring\boot\mybatis-spring-boot-starter\2.2.2\mybatis-spring-boot-starter-2.2.2.jar;D:\Develop\apache-maven-3.9.6\mvn_repo\org\mybatis\spring\boot\mybatis-spring-boot-autoconfigure\2.2.2\mybatis-spring-boot-autoconfigure-2.2.2.jar;D:\Develop\apache-maven-3.9.6\mvn_repo\com\github\pagehelper\pagehelper-spring-boot-autoconfigure\1.4.6\pagehelper-spring-boot-autoconfigure-1.4.6.jar;D:\Develop\apache-maven-3.9.6\mvn_repo\com\github\pagehelper\pagehelper\5.3.2\pagehelper-5.3.2.jar;D:\Develop\apache-maven-3.9.6\mvn_repo\com\github\jsqlparser\jsqlparser\4.5\jsqlparser-4.5.jar;D:\Develop\apache-maven-3.9.6\mvn_repo\org\apache\poi\poi\5.3.0\poi-5.3.0.jar;D:\Develop\apache-maven-3.9.6\mvn_repo\commons-codec\commons-codec\1.16.1\commons-codec-1.16.1.jar;D:\Develop\apache-maven-3.9.6\mvn_repo\org\apache\commons\commons-collections4\4.4\commons-collections4-4.4.jar;D:\Develop\apache-maven-3.9.6\mvn_repo\org\apache\commons\commons-math3\3.6.1\commons-math3-3.6.1.jar;D:\Develop\apache-maven-3.9.6\mvn_repo\commons-io\commons-io\2.16.1\commons-io-2.16.1.jar;D:\Develop\apache-maven-3.9.6\mvn_repo\com\zaxxer\SparseBitSet\1.3\SparseBitSet-1.3.jar;D:\Develop\apache-maven-3.9.6\mvn_repo\org\apache\logging\log4j\log4j-api\2.21.1\log4j-api-2.21.1.jar;D:\Develop\apache-maven-3.9.6\mvn_repo\org\apache\poi\poi-ooxml\5.3.0\poi-ooxml-5.3.0.jar;D:\Develop\apache-maven-3.9.6\mvn_repo\org\apache\poi\poi-ooxml-lite\5.3.0\poi-ooxml-lite-5.3.0.jar;D:\Develop\apache-maven-3.9.6\mvn_repo\org\apache\xmlbeans\xmlbeans\5.2.1\xmlbeans-5.2.1.jar;D:\Develop\apache-maven-3.9.6\mvn_repo\org\apache\commons\commons-compress\1.26.2\commons-compress-1.26.2.jar;D:\Develop\apache-maven-3.9.6\mvn_repo\org\apache\commons\commons-lang3\3.13.0\commons-lang3-3.13.0.jar;D:\Develop\apache-maven-3.9.6\mvn_repo\com\github\virtuald\curvesapi\1.08\curvesapi-1.08.jar;D:\Develop\apache-maven-3.9.6\mvn_repo\com\alibaba\fastjson\1.2.83\fastjson-1.2.83.jar;D:\Develop\apache-maven-3.9.6\mvn_repo\com\itextpdf\barcodes\7.2.5\barcodes-7.2.5.jar;D:\Develop\apache-maven-3.9.6\mvn_repo\org\slf4j\slf4j-api\2.0.16\slf4j-api-2.0.16.jar;D:\Develop\apache-maven-3.9.6\mvn_repo\com\itextpdf\font-asian\7.2.5\font-asian-7.2.5.jar;D:\Develop\apache-maven-3.9.6\mvn_repo\com\itextpdf\forms\7.2.5\forms-7.2.5.jar;D:\Develop\apache-maven-3.9.6\mvn_repo\com\itextpdf\hyph\7.2.5\hyph-7.2.5.jar;D:\Develop\apache-maven-3.9.6\mvn_repo\com\itextpdf\io\7.2.5\io-7.2.5.jar;D:\Develop\apache-maven-3.9.6\mvn_repo\com\itextpdf\commons\7.2.5\commons-7.2.5.jar;D:\Develop\apache-maven-3.9.6\mvn_repo\com\itextpdf\kernel\7.2.5\kernel-7.2.5.jar;D:\Develop\apache-maven-3.9.6\mvn_repo\org\bouncycastle\bcpkix-jdk15on\1.70\bcpkix-jdk15on-1.70.jar;D:\Develop\apache-maven-3.9.6\mvn_repo\org\bouncycastle\bcutil-jdk15on\1.70\bcutil-jdk15on-1.70.jar;D:\Develop\apache-maven-3.9.6\mvn_repo\org\bouncycastle\bcprov-jdk15on\1.70\bcprov-jdk15on-1.70.jar;D:\Develop\apache-maven-3.9.6\mvn_repo\com\itextpdf\layout\7.2.5\layout-7.2.5.jar;D:\Develop\apache-maven-3.9.6\mvn_repo\com\itextpdf\pdfa\7.2.5\pdfa-7.2.5.jar;D:\Develop\apache-maven-3.9.6\mvn_repo\com\itextpdf\sign\7.2.5\sign-7.2.5.jar;D:\Develop\apache-maven-3.9.6\mvn_repo\com\itextpdf\styled-xml-parser\7.2.5\styled-xml-parser-7.2.5.jar;D:\Develop\apache-maven-3.9.6\mvn_repo\com\itextpdf\svg\7.2.5\svg-7.2.5.jar;D:\Develop\apache-maven-3.9.6\mvn_repo\org\springframework\boot\spring-boot-starter-aop\3.2.12\spring-boot-starter-aop-3.2.12.jar;D:\Develop\apache-maven-3.9.6\mvn_repo\org\springframework\spring-aop\6.1.15\spring-aop-6.1.15.jar;D:\Develop\apache-maven-3.9.6\mvn_repo\org\aspectj\aspectjweaver\1.9.22.1\aspectjweaver-1.9.22.1.jar;D:\Develop\apache-maven-3.9.6\mvn_repo\com\github\ulisesbocchio\jasypt-spring-boot-starter\3.0.5\jasypt-spring-boot-starter-3.0.5.jar;D:\Develop\apache-maven-3.9.6\mvn_repo\com\github\ulisesbocchio\jasypt-spring-boot\3.0.5\jasypt-spring-boot-3.0.5.jar;D:\Develop\apache-maven-3.9.6\mvn_repo\org\jasypt\jasypt\1.9.3\jasypt-1.9.3.jar;D:\Develop\apache-maven-3.9.6\mvn_repo\org\springframework\boot\spring-boot-starter-websocket\3.2.12\spring-boot-starter-websocket-3.2.12.jar;D:\Develop\apache-maven-3.9.6\mvn_repo\org\springframework\spring-messaging\6.1.15\spring-messaging-6.1.15.jar;D:\Develop\apache-maven-3.9.6\mvn_repo\org\springframework\spring-websocket\6.1.15\spring-websocket-6.1.15.jar com.weiyu.LimsServerApplication
. ____ _ __ _ _
/\\ / ___'_ __ _ _(_)_ __ __ _ \ \ \ \
( ( )\___ | '_ | '_| | '_ \/ _` | \ \ \ \
\\/ ___)| |_)| | | | | || (_| | ) ) ) )
' |____| .__|_| |_|_| |_\__, | / / / /
=========|_|==============|___/=/_/_/_/
:: Spring Boot :: (v3.2.12)
2025-11-21T20:37:36.802+08:00 INFO 34652 --- [ main] com.weiyu.LimsServerApplication : Starting LimsServerApplication using Java 17.0.10 with PID 34652 (D:\MyCode\wylims-jm\lims-server\target\classes started by 27973 in D:\MyCode\wylims-jm\lims-server)
2025-11-21T20:37:36.805+08:00 INFO 34652 --- [ main] com.weiyu.LimsServerApplication : The following 1 profile is active: "dev"
2025-11-21T20:37:38.870+08:00 INFO 34652 --- [ main] ptablePropertiesBeanFactoryPostProcessor : Post-processing PropertySource instances
2025-11-21T20:37:38.874+08:00 INFO 34652 --- [ main] c.u.j.EncryptablePropertySourceConverter : Skipping PropertySource configurationProperties [class org.springframework.boot.context.properties.source.ConfigurationPropertySourcesPropertySource
2025-11-21T20:37:38.882+08:00 INFO 34652 --- [ main] c.u.j.EncryptablePropertySourceConverter : Skipping PropertySource servletConfigInitParams [class org.springframework.core.env.PropertySource$StubPropertySource
2025-11-21T20:37:38.882+08:00 INFO 34652 --- [ main] c.u.j.EncryptablePropertySourceConverter : Skipping PropertySource servletContextInitParams [class org.springframework.core.env.PropertySource$StubPropertySource
2025-11-21T20:37:38.884+08:00 INFO 34652 --- [ main] c.u.j.EncryptablePropertySourceConverter : Converting PropertySource systemProperties [org.springframework.core.env.PropertiesPropertySource] to EncryptableMapPropertySourceWrapper
2025-11-21T20:37:38.885+08:00 INFO 34652 --- [ main] c.u.j.EncryptablePropertySourceConverter : Converting PropertySource systemEnvironment [org.springframework.boot.env.SystemEnvironmentPropertySourceEnvironmentPostProcessor$OriginAwareSystemEnvironmentPropertySource] to EncryptableSystemEnvironmentPropertySourceWrapper
2025-11-21T20:37:38.885+08:00 INFO 34652 --- [ main] c.u.j.EncryptablePropertySourceConverter : Converting PropertySource random [org.springframework.boot.env.RandomValuePropertySource] to EncryptablePropertySourceWrapper
2025-11-21T20:37:38.886+08:00 INFO 34652 --- [ main] c.u.j.EncryptablePropertySourceConverter : Converting PropertySource Config resource 'class path resource [application-dev.yml]' via location 'optional:classpath:/' [org.springframework.boot.env.OriginTrackedMapPropertySource] to EncryptableMapPropertySourceWrapper
2025-11-21T20:37:38.886+08:00 INFO 34652 --- [ main] c.u.j.EncryptablePropertySourceConverter : Converting PropertySource Config resource 'class path resource [application.yml]' via location 'optional:classpath:/' [org.springframework.boot.env.OriginTrackedMapPropertySource] to EncryptableMapPropertySourceWrapper
2025-11-21T20:37:39.539+08:00 INFO 34652 --- [ main] c.u.j.filter.DefaultLazyPropertyFilter : Property Filter custom Bean not found with name 'encryptablePropertyFilter'. Initializing Default Property Filter
2025-11-21T20:37:39.562+08:00 INFO 34652 --- [ main] c.u.j.r.DefaultLazyPropertyResolver : Property Resolver custom Bean not found with name 'encryptablePropertyResolver'. Initializing Default Property Resolver
2025-11-21T20:37:39.568+08:00 INFO 34652 --- [ main] c.u.j.d.DefaultLazyPropertyDetector : Property Detector custom Bean not found with name 'encryptablePropertyDetector'. Initializing Default Property Detector
2025-11-21T20:37:40.254+08:00 INFO 34652 --- [ main] o.s.b.w.embedded.tomcat.TomcatWebServer : Tomcat initialized with port 8080 (http)
2025-11-21T20:37:40.317+08:00 INFO 34652 --- [ main] o.apache.catalina.core.StandardService : Starting service [Tomcat]
2025-11-21T20:37:40.318+08:00 INFO 34652 --- [ main] o.apache.catalina.core.StandardEngine : Starting Servlet engine: [Apache Tomcat/10.1.33]
2025-11-21T20:37:40.444+08:00 INFO 34652 --- [ main] o.a.c.c.C.[Tomcat].[localhost].[/] : Initializing Spring embedded WebApplicationContext
2025-11-21T20:37:40.445+08:00 INFO 34652 --- [ main] w.s.c.ServletWebServerApplicationContext : Root WebApplicationContext: initialization completed in 3550 ms
Logging initialized using 'class org.apache.ibatis.logging.stdout.StdOutImpl' adapter.
Get /192.168.188.1 network interface
Get network interface info: name:eth5 (VMware Virtual Ethernet Adapter for VMnet1)
Initialization Sequence datacenterId:4 workerId:30
_ _ |_ _ _|_. ___ _ | _
| | |\/|_)(_| | |_\ |_)||_|_\
/ |
3.5.14
This "id" is the table primary key by @TableId annotation in Class: "com.weiyu.model.RecordLog",So @TableField annotation will not work!
Can not find table primary key in Class: "com.weiyu.model.SysConfig".
2025-11-21T20:37:42.733+08:00 WARN 34652 --- [ main] c.b.m.core.injector.DefaultSqlInjector : class com.weiyu.model.SysConfig ,Not found @TableId annotation, Cannot use Mybatis-Plus 'xxById' Method.
2025-11-21T20:37:42.770+08:00 INFO 34652 --- [ main] com.weiyu.service.SysConfigService : 刷新数据库配置缓存
Creating a new SqlSession
SqlSession [org.apache.ibatis.session.defaults.DefaultSqlSession@782fd504] was not registered for synchronization because synchronization is not active
2025-11-21T20:37:42.921+08:00 INFO 34652 --- [ main] com.zaxxer.hikari.HikariDataSource : HikariPool-1 - Starting...
2025-11-21T20:37:43.611+08:00 INFO 34652 --- [ main] com.zaxxer.hikari.pool.HikariPool : HikariPool-1 - Added connection ConnectionID:1 ClientConnectionId: 2add60f4-9b9f-40f3-8dd2-56b8a86e6616
2025-11-21T20:37:43.613+08:00 INFO 34652 --- [ main] com.zaxxer.hikari.HikariDataSource : HikariPool-1 - Start completed.
JDBC Connection [HikariProxyConnection@165255249 wrapping ConnectionID:1 ClientConnectionId: 2add60f4-9b9f-40f3-8dd2-56b8a86e6616] will not be managed by Spring
==> Preparing: select sop_OptionItemID, sop_OptionValue from SystemOptions where sop_OptionValue is not null
==> Parameters:
<== Columns: sop_OptionItemID, sop_OptionValue
<== Row: AcceptMode, 1
<== Row: app.timeout.check-interval-ms, 30000
<== Row: app.timeout.enabled, true
<== Row: app.timeout.request-timeout-seconds, 60
<== Row: ApplicationTimeOut, 3600
<== Total: 154
Closing non transactional SqlSession [org.apache.ibatis.session.defaults.DefaultSqlSession@782fd504]
2025-11-21T20:37:44.099+08:00 INFO 34652 --- [ main] com.weiyu.aop.TimeAspect : List com.weiyu.mapper.SysConfigMapper.selectAllEnabledConfigs() 执行sql时间:1308 ms
2025-11-21T20:37:44.099+08:00 INFO 34652 --- [ main] com.weiyu.service.SysConfigService : 数据库配置缓存刷新完成,共加载 154 个配置项
2025-11-21T20:37:44.102+08:00 INFO 34652 --- [ main] c.weiyu.service.CompositeConfigService : === 应用配置初始化 ===
2025-11-21T20:37:44.105+08:00 INFO 34652 --- [ main] c.weiyu.service.CompositeConfigService : 最终生效配置 - 检查间隔: 30000ms, 超时时间: 60s, 启用状态: true
2025-11-21T20:37:44.105+08:00 INFO 34652 --- [ main] c.weiyu.service.CompositeConfigService : ====================
2025-11-21T20:37:46.762+08:00 INFO 34652 --- [ main] m.e.s.MybatisPlusApplicationContextAware : Register ApplicationContext instances org.springframework.boot.web.servlet.context.AnnotationConfigServletWebServerApplicationContext@21fd5faa
,------. ,--. ,--. ,--.
| .--. ' ,--,--. ,---. ,---. | '--' | ,---. | | ,---. ,---. ,--.--.
| '--' | ' ,-. | | .-. | | .-. : | .--. | | .-. : | | | .-. | | .-. : | .--'
| | --' \ '-' | ' '-' ' \ --. | | | | \ --. | | | '-' ' \ --. | |
`--' `--`--' .`- / `----' `--' `--' `----' `--' | |-' `----' `--'
`---' `--' is intercepting.
2025-11-21T20:37:47.319+08:00 INFO 34652 --- [ main] o.s.b.w.embedded.tomcat.TomcatWebServer : Tomcat started on port 8080 (http) with context path ''
2025-11-21T20:37:47.323+08:00 INFO 34652 --- [ main] u.j.c.RefreshScopeRefreshedEventListener : Refreshing cached encryptable property sources on ServletWebServerInitializedEvent
2025-11-21T20:37:47.326+08:00 INFO 34652 --- [ main] CachingDelegateEncryptablePropertySource : Property Source systemProperties refreshed
2025-11-21T20:37:47.326+08:00 INFO 34652 --- [ main] CachingDelegateEncryptablePropertySource : Property Source systemEnvironment refreshed
2025-11-21T20:37:47.326+08:00 INFO 34652 --- [ main] CachingDelegateEncryptablePropertySource : Property Source random refreshed
2025-11-21T20:37:47.326+08:00 INFO 34652 --- [ main] CachingDelegateEncryptablePropertySource : Property Source Config resource 'class path resource [application-dev.yml]' via location 'optional:classpath:/' refreshed
2025-11-21T20:37:47.326+08:00 INFO 34652 --- [ main] CachingDelegateEncryptablePropertySource : Property Source Config resource 'class path resource [application.yml]' via location 'optional:classpath:/' refreshed
2025-11-21T20:37:47.326+08:00 INFO 34652 --- [ main] c.u.j.EncryptablePropertySourceConverter : Skipping PropertySource configurationProperties [class org.springframework.boot.context.properties.source.ConfigurationPropertySourcesPropertySource
2025-11-21T20:37:47.326+08:00 INFO 34652 --- [ main] c.u.j.EncryptablePropertySourceConverter : Skipping PropertySource servletConfigInitParams [class org.springframework.core.env.PropertySource$StubPropertySource
2025-11-21T20:37:47.327+08:00 INFO 34652 --- [ main] c.u.j.EncryptablePropertySourceConverter : Converting PropertySource servletContextInitParams [org.springframework.web.context.support.ServletContextPropertySource] to EncryptableEnumerablePropertySourceWrapper
2025-11-21T20:37:47.358+08:00 INFO 34652 --- [ main] com.weiyu.config.ScheduleConfig : 定时任务配置完成,超时检查间隔: 30000ms
2025-11-21T20:37:47.379+08:00 INFO 34652 --- [ main] com.weiyu.LimsServerApplication : Started LimsServerApplication in 11.143 seconds (process running for 11.547)
应用情况










13、指导资料
配置属性 + 配置类 + 数据库配置 完整实现方案
这种组合方案可以实现配置的优先级管理:数据库配置 > 配置文件 > 代码默认值,非常适合需要动态调整配置的生产环境。
1. 整体架构设计
text
应用启动
↓
加载 application.yml 默认配置
↓
初始化数据库配置服务
↓
加载数据库中的配置(覆盖文件配置)
↓
提供统一的配置访问接口
2. 项目结构
text
src/main/java/com/weiyu/
├── config/
│ ├── properties/
│ │ └── TimeoutProperties.java
│ └── CompositeConfig.java
├── handler/
│ └── RequestContextHandler.java
├── service/
│ ├── SysConfigService.java
│ └── CompositeConfigService.java
├── mapper/
│ └── SysConfigMapper.java
└── model/
└── SysConfig.java
3. 完整代码实现
3.1 数据库表结构
sql
CREATE TABLE sys_config (
id BIGINT AUTO_INCREMENT PRIMARY KEY,
config_key VARCHAR(100) NOT NULL UNIQUE COMMENT '配置键',
config_value TEXT COMMENT '配置值',
config_desc VARCHAR(200) COMMENT '配置描述',
config_type VARCHAR(20) DEFAULT 'STRING' COMMENT '配置类型:STRING,NUMBER,BOOLEAN,JSON',
is_enabled TINYINT DEFAULT 1 COMMENT '是否启用',
create_time DATETIME DEFAULT CURRENT_TIMESTAMP,
update_time DATETIME DEFAULT CURRENT_TIMESTAMP ON UPDATE CURRENT_TIMESTAMP
);
-- 插入默认配置数据
INSERT INTO sys_config (config_key, config_value, config_desc) VALUES
('timeout.check.interval.ms', '30000', '超时检查间隔(毫秒)'),
('timeout.request.timeout.seconds', '300', '请求超时时间(秒)'),
('timeout.check.enabled', 'true', '是否启用超时检查');
3.2 配置属性类
java
package com.weiyu.config.properties;
import lombok.Data;
import org.springframework.boot.context.properties.ConfigurationProperties;
import org.springframework.stereotype.Component;
/**
* 超时检查配置属性 - 从application.yml读取
*/
@Data
@Component
@ConfigurationProperties(prefix = "app.timeout")
public class TimeoutProperties {
// 文件配置中的默认值
private Long checkIntervalMs = 30000L;
private Integer requestTimeoutSeconds = 300;
private Boolean enabled = true;
}
3.3 数据库配置实体类
java
package com.weiyu.model;
import com.baomidou.mybatisplus.annotation.TableField;
import com.baomidou.mybatisplus.annotation.TableId;
import com.baomidou.mybatisplus.annotation.TableName;
import lombok.Data;
import java.time.LocalDateTime;
@Data
@TableName("sys_config")
public class SysConfig {
@TableId
private Long id;
@TableField("config_key")
private String configKey;
@TableField("config_value")
private String configValue;
@TableField("config_desc")
private String configDesc;
@TableField("config_type")
private String configType;
@TableField("is_enabled")
private Boolean enabled;
@TableField("create_time")
private LocalDateTime createTime;
@TableField("update_time")
private LocalDateTime updateTime;
}
3.4 数据库配置Mapper
java
package com.weiyu.mapper;
import com.baomidou.mybatisplus.core.mapper.BaseMapper;
import com.weiyu.model.SysConfig;
import org.apache.ibatis.annotations.Mapper;
import org.apache.ibatis.annotations.Select;
import java.util.List;
import java.util.Map;
@Mapper
public interface SysConfigMapper extends BaseMapper<SysConfig> {
/**
* 根据配置键查询配置值
*/
@Select("SELECT config_value FROM sys_config WHERE config_key = #{key} AND is_enabled = 1")
String selectValueByKey(String key);
/**
* 查询所有启用的配置
*/
@Select("SELECT config_key, config_value FROM sys_config WHERE is_enabled = 1")
List<Map<String, String>> selectAllEnabledConfigs();
}
3.5 数据库配置服务
java
package com.weiyu.service;
import com.weiyu.mapper.SysConfigMapper;
import lombok.extern.slf4j.Slf4j;
import org.springframework.beans.factory.annotation.Autowired;
import org.springframework.stereotype.Service;
import java.util.List;
import java.util.Map;
import java.util.concurrent.ConcurrentHashMap;
/**
* 数据库配置服务
*/
@Service
@Slf4j
public class SysConfigService {
@Autowired
private SysConfigMapper sysConfigMapper;
// 配置缓存
private final Map<String, String> configCache = new ConcurrentHashMap<>();
/**
* 获取字符串配置
*/
public String getString(String key, String defaultValue) {
try {
return configCache.computeIfAbsent(key, k -> {
String value = sysConfigMapper.selectValueByKey(k);
return value != null ? value : defaultValue;
});
} catch (Exception e) {
log.warn("获取数据库配置失败 key: {}, 使用默认值: {}", key, defaultValue, e);
return defaultValue;
}
}
/**
* 获取整数配置
*/
public Integer getInteger(String key, Integer defaultValue) {
String value = getString(key, null);
if (value == null) return defaultValue;
try {
return Integer.parseInt(value);
} catch (NumberFormatException e) {
log.warn("数据库配置值格式错误 key: {}, value: {}", key, value);
return defaultValue;
}
}
/**
* 获取长整型配置
*/
public Long getLong(String key, Long defaultValue) {
String value = getString(key, null);
if (value == null) return defaultValue;
try {
return Long.parseLong(value);
} catch (NumberFormatException e) {
log.warn("数据库配置值格式错误 key: {}, value: {}", key, value);
return defaultValue;
}
}
/**
* 获取布尔配置
*/
public Boolean getBoolean(String key, Boolean defaultValue) {
String value = getString(key, null);
if (value == null) return defaultValue;
return Boolean.parseBoolean(value);
}
/**
* 刷新配置缓存
*/
public void refreshCache() {
log.info("刷新数据库配置缓存");
configCache.clear();
List<Map<String, String>> configs = sysConfigMapper.selectAllEnabledConfigs();
for (Map<String, String> config : configs) {
configCache.put(config.get("config_key"), config.get("config_value"));
}
log.info("数据库配置缓存刷新完成,共加载 {} 个配置项", configCache.size());
}
/**
* 应用启动时初始化配置缓存
*/
@javax.annotation.PostConstruct
public void init() {
refreshCache();
}
}
3.6 综合配置服务(核心)
java
package com.weiyu.service;
import com.weiyu.config.properties.TimeoutProperties;
import lombok.extern.slf4j.Slf4j;
import org.springframework.beans.factory.annotation.Autowired;
import org.springframework.stereotype.Service;
import javax.annotation.PostConstruct;
import java.util.HashMap;
import java.util.Map;
/**
* 综合配置服务 - 整合文件配置和数据库配置
* 优先级:数据库配置 > 文件配置 > 代码默认值
*/
@Service
@Slf4j
public class CompositeConfigService {
@Autowired
private TimeoutProperties timeoutProperties;
@Autowired
private SysConfigService sysConfigService;
// 配置键常量
private static final String KEY_CHECK_INTERVAL_MS = "timeout.check.interval.ms";
private static final String KEY_REQUEST_TIMEOUT_SECONDS = "timeout.request.timeout.seconds";
private static final String KEY_CHECK_ENABLED = "timeout.check.enabled";
/**
* 获取检查间隔(毫秒)
* 优先级:数据库 > 文件 > 默认值
*/
public Long getCheckIntervalMs() {
// 先从数据库获取,如果没有则用文件配置,再没有则用默认值
Long dbValue = sysConfigService.getLong(KEY_CHECK_INTERVAL_MS, null);
if (dbValue != null) {
return dbValue;
}
return timeoutProperties.getCheckIntervalMs();
}
/**
* 获取请求超时时间(秒)
* 优先级:数据库 > 文件 > 默认值
*/
public Integer getRequestTimeoutSeconds() {
Integer dbValue = sysConfigService.getInteger(KEY_REQUEST_TIMEOUT_SECONDS, null);
if (dbValue != null) {
return dbValue;
}
return timeoutProperties.getRequestTimeoutSeconds();
}
/**
* 是否启用超时检查
* 优先级:数据库 > 文件 > 默认值
*/
public Boolean isTimeoutCheckEnabled() {
Boolean dbValue = sysConfigService.getBoolean(KEY_CHECK_ENABLED, null);
if (dbValue != null) {
return dbValue;
}
return timeoutProperties.getEnabled();
}
/**
* 刷新所有配置(数据库配置 + 文件配置)
*/
public void refreshAllConfig() {
sysConfigService.refreshCache();
log.info("所有配置已刷新");
logCurrentConfig();
}
/**
* 获取当前所有配置信息(用于监控)
*/
public Map<String, Object> getCurrentConfig() {
Map<String, Object> config = new HashMap<>();
// 数据库配置
config.put("dbCheckIntervalMs", sysConfigService.getLong(KEY_CHECK_INTERVAL_MS, null));
config.put("dbRequestTimeoutSeconds", sysConfigService.getInteger(KEY_REQUEST_TIMEOUT_SECONDS, null));
config.put("dbCheckEnabled", sysConfigService.getBoolean(KEY_CHECK_ENABLED, null));
// 文件配置
config.put("fileCheckIntervalMs", timeoutProperties.getCheckIntervalMs());
config.put("fileRequestTimeoutSeconds", timeoutProperties.getRequestTimeoutSeconds());
config.put("fileCheckEnabled", timeoutProperties.getEnabled());
// 最终生效配置
config.put("finalCheckIntervalMs", getCheckIntervalMs());
config.put("finalRequestTimeoutSeconds", getRequestTimeoutSeconds());
config.put("finalCheckEnabled", isTimeoutCheckEnabled());
return config;
}
/**
* 应用启动时记录配置信息
*/
@PostConstruct
public void logConfigOnStartup() {
log.info("=== 应用配置初始化 ===");
logCurrentConfig();
log.info("====================");
}
private void logCurrentConfig() {
Map<String, Object> config = getCurrentConfig();
log.info("最终生效配置 - 检查间隔: {}ms, 超时时间: {}s, 启用状态: {}",
config.get("finalCheckIntervalMs"),
config.get("finalRequestTimeoutSeconds"),
config.get("finalCheckEnabled"));
log.debug("详细配置信息: {}", config);
}
}
3.7 配置类
java
package com.weiyu.config;
import com.weiyu.service.CompositeConfigService;
import lombok.extern.slf4j.Slf4j;
import org.springframework.beans.factory.annotation.Autowired;
import org.springframework.context.annotation.Bean;
import org.springframework.context.annotation.Configuration;
import org.springframework.scheduling.annotation.EnableScheduling;
import org.springframework.scheduling.annotation.SchedulingConfigurer;
import org.springframework.scheduling.config.ScheduledTaskRegistrar;
import java.util.concurrent.Executor;
import java.util.concurrent.Executors;
/**
* 定时任务配置类
*/
@Configuration
@EnableScheduling
@Slf4j
public class ScheduleConfig implements SchedulingConfigurer {
@Autowired
private CompositeConfigService compositeConfigService;
/**
* 配置定时任务线程池
*/
@Bean(destroyMethod = "shutdown")
public Executor taskExecutor() {
return Executors.newScheduledThreadPool(5, r -> {
Thread t = new Thread(r);
t.setDaemon(true);
t.setName("schedule-task-" + t.getId());
return t;
});
}
@Override
public void configureTasks(ScheduledTaskRegistrar taskRegistrar) {
taskRegistrar.setScheduler(taskExecutor());
Long interval = compositeConfigService.getCheckIntervalMs();
log.info("定时任务配置完成,超时检查间隔: {}ms", interval);
}
/**
* 获取超时检查间隔(用于@Scheduled注解)
*/
public Long getTimeoutCheckInterval() {
return compositeConfigService.getCheckIntervalMs();
}
/**
* 获取请求超时时间(秒)
*/
public Integer getRequestTimeoutSeconds() {
return compositeConfigService.getRequestTimeoutSeconds();
}
/**
* 是否启用超时检查
*/
public Boolean isTimeoutCheckEnabled() {
return compositeConfigService.isTimeoutCheckEnabled();
}
}
3.8 修改RequestContextHandler
java
package com.weiyu.handler;
import com.weiyu.config.ScheduleConfig;
import com.weiyu.exception.RequestCancelledException;
import lombok.extern.slf4j.Slf4j;
import org.springframework.beans.factory.annotation.Autowired;
import org.springframework.scheduling.annotation.Scheduled;
import org.springframework.stereotype.Component;
import java.time.LocalDateTime;
import java.util.Map;
import java.util.Optional;
import java.util.concurrent.ConcurrentHashMap;
import java.util.concurrent.atomic.AtomicBoolean;
@Component
@Slf4j
public class RequestContextHandler {
@Autowired
private ScheduleConfig scheduleConfig;
// 请求管理相关字段
private final Map<String, AtomicBoolean> requestCancelFlags = new ConcurrentHashMap<>();
private final Map<String, Thread> requestThreads = new ConcurrentHashMap<>();
private final Map<String, Integer> requestProgresses = new ConcurrentHashMap<>();
private final Map<String, LocalDateTime> requestStartTimes = new ConcurrentHashMap<>();
/**
* 定时任务:超时检查
*/
@Scheduled(fixedRateString = "#{@scheduleConfig.getTimeoutCheckInterval()}")
public void scheduledTimeoutCheck() {
try {
// 检查是否启用超时检查
if (!scheduleConfig.isTimeoutCheckEnabled()) {
return;
}
// 获取超时时间配置
int timeoutSeconds = scheduleConfig.getRequestTimeoutSeconds();
log.debug("执行超时检查,超时阈值: {}秒", timeoutSeconds);
cancelTimeoutRequests(timeoutSeconds);
} catch (Exception e) {
log.error("超时检查任务执行失败", e);
}
}
// 其他方法保持不变...
public void registerRequest(String requestId) {
requestCancelFlags.put(requestId, new AtomicBoolean(false));
requestThreads.put(requestId, Thread.currentThread());
requestProgresses.put(requestId, 0);
requestStartTimes.put(requestId, LocalDateTime.now());
log.info("已注册请求 {}", requestId);
}
public void cleanupRequest(String requestId) {
requestCancelFlags.remove(requestId);
requestThreads.remove(requestId);
requestProgresses.remove(requestId);
requestStartTimes.remove(requestId);
log.info("已清理请求 {}", requestId);
}
public void cancelRequest(String requestId) {
AtomicBoolean flag = requestCancelFlags.get(requestId);
if (flag != null) {
flag.set(true);
Thread thread = requestThreads.get(requestId);
if (thread != null && thread.isAlive()) {
thread.interrupt();
log.info("已中断请求线程 {}", requestId);
}
}
}
public void checkCancellation(String requestId) {
if (isCancelled(requestId)) {
throw new RequestCancelledException("请求已被取消");
}
}
public void updateProgress(String requestId, Integer progress) {
if (progress != null) {
requestProgresses.put(requestId, progress);
}
}
public Optional<Integer> getProgress(String requestId) {
return Optional.ofNullable(requestProgresses.get(requestId));
}
public boolean isRequestTimeout(String requestId, long timeoutSeconds) {
LocalDateTime startTime = requestStartTimes.get(requestId);
if (startTime == null) {
return false;
}
LocalDateTime timeoutTime = startTime.plusSeconds(timeoutSeconds);
return LocalDateTime.now().isAfter(timeoutTime);
}
public void cancelTimeoutRequests(long timeoutSeconds) {
int cancelledCount = 0;
for (String requestId : requestStartTimes.keySet()) {
if (isRequestTimeout(requestId, timeoutSeconds)) {
cancelRequest(requestId);
cancelledCount++;
log.info("已取消超时请求: {}", requestId);
}
}
if (cancelledCount > 0) {
log.info("已自动取消超时请求数: {}", cancelledCount);
}
}
private boolean isCancelled(String requestId) {
AtomicBoolean flag = requestCancelFlags.get(requestId);
return flag != null && flag.get();
}
/**
* 获取当前统计信息(用于监控)
*/
public Map<String, Object> getStats() {
Map<String, Object> stats = new ConcurrentHashMap<>();
stats.put("activeRequests", requestCancelFlags.size());
stats.put("checkIntervalMs", scheduleConfig.getTimeoutCheckInterval());
stats.put("timeoutSeconds", scheduleConfig.getRequestTimeoutSeconds());
stats.put("enabled", scheduleConfig.isTimeoutCheckEnabled());
return stats;
}
}
3.9 配置文件
application.yml
yaml
# 应用超时配置 - 默认值(会被数据库配置覆盖)
app:
timeout:
check-interval-ms: 30000 # 默认30秒
request-timeout-seconds: 300 # 默认5分钟
enabled: true # 默认启用
# 数据库配置
spring:
datasource:
url: jdbc:mysql://localhost:3306/your_database
username: your_username
password: your_password
driver-class-name: com.mysql.cj.jdbc.Driver
# MyBatis-Plus配置
mybatis-plus:
configuration:
map-underscore-to-camel-case: true
mapper-locations: classpath*:mapper/**/*.xml
# 日志配置
logging:
level:
com.weiyu: DEBUG
3.10 配置管理控制器
java
package com.weiyu.controller;
import com.weiyu.service.CompositeConfigService;
import com.weiyu.service.SysConfigService;
import lombok.extern.slf4j.Slf4j;
import org.springframework.beans.factory.annotation.Autowired;
import org.springframework.web.bind.annotation.*;
import java.util.Map;
/**
* 配置管理控制器
*/
@RestController
@RequestMapping("/api/config")
@Slf4j
public class ConfigManagerController {
@Autowired
private CompositeConfigService compositeConfigService;
@Autowired
private SysConfigService sysConfigService;
/**
* 获取当前所有配置信息
*/
@GetMapping("/current")
public Map<String, Object> getCurrentConfig() {
return compositeConfigService.getCurrentConfig();
}
/**
* 刷新配置缓存
*/
@PostMapping("/refresh")
public String refreshConfig() {
compositeConfigService.refreshAllConfig();
return "配置刷新成功";
}
/**
* 获取数据库配置缓存信息
*/
@GetMapping("/db-cache")
public Map<String, String> getDbConfigCache() {
// 注意:这里返回的是缓存内容,实际项目中可能需要保护
// 可以通过反射获取,或者修改SysConfigService提供获取缓存的方法
return Map.of("message", "数据库配置缓存信息受保护");
}
}
4. 配置优先级验证
启动应用后,访问 http://localhost:8080/api/config/current 可以看到:
json
{
"dbCheckIntervalMs": 30000,
"dbRequestTimeoutSeconds": 300,
"dbCheckEnabled": true,
"fileCheckIntervalMs": 30000,
"fileRequestTimeoutSeconds": 300,
"fileCheckEnabled": true,
"finalCheckIntervalMs": 30000,
"finalRequestTimeoutSeconds": 300,
"finalCheckEnabled": true
}
5. 动态更新配置
方式一:直接修改数据库
sql
UPDATE sys_config SET config_value = '60000' WHERE config_key = 'timeout.check.interval.ms';
然后调用刷新接口:
bash
curl -X POST http://localhost:8080/api/config/refresh
方式二:通过管理界面(可以扩展)
可以开发一个配置管理界面,直接修改数据库中的配置值。
6. 方案优势
-
配置优先级:数据库配置 > 文件配置 > 代码默认值
-
动态更新:修改数据库配置后无需重启应用
-
配置回退:如果数据库配置有问题,可以删除或禁用,自动回退到文件配置
-
环境隔离:不同环境可以使用不同的数据库
-
监控完善:提供完整的配置查看和刷新功能
-
性能优化:配置缓存避免频繁查询数据库
这种方案特别适合生产环境,可以在不影响服务的情况下动态调整系统参数。
火山引擎开发者社区是火山引擎打造的AI技术生态平台,聚焦Agent与大模型开发,提供豆包系列模型(图像/视频/视觉)、智能分析与会话工具,并配套评测集、动手实验室及行业案例库。社区通过技术沙龙、挑战赛等活动促进开发者成长,新用户可领50万Tokens权益,助力构建智能应用。
更多推荐
所有评论(0)