自定义训练Azure语音识别服务
Azure的Speech服务大家可能都不陌生,但是统一的Azure Speech to text有时候对一些企业、特殊行业的名词识别效果表现不佳,这时候需要我们对其模型进行微调以适用于不同的场景。自定义语音识别,你可以上传自己的数据、测试和训练自定义模型、比较模型之间的准确度,以及将模型部署到自定义终结点。
在Azure AI Foundry中对ASR语音识别进行fine tuning
前言
Azure的Speech服务大家可能都不陌生,但是统一的Azure Speech to text有时候对一些企业、特殊行业的名词识别效果表现不佳,这时候需要我们对其模型进行微调以适用于不同的场景。
一、自定义语音识别是什么?
自定义语音识别,你可以上传自己的数据、测试和训练自定义模型、比较模型之间的准确度,以及将模型部署到自定义终结点。
二、使用步骤
1.登录Azure并创建AI Foundry项目
①进入AI Foundry界面

②创建AI中心

③在AI中心中创建对应的AI项目

④项目创建完成以后,点击跳转到studio界面

2.创建AI服务微调
①创建AI服务微调


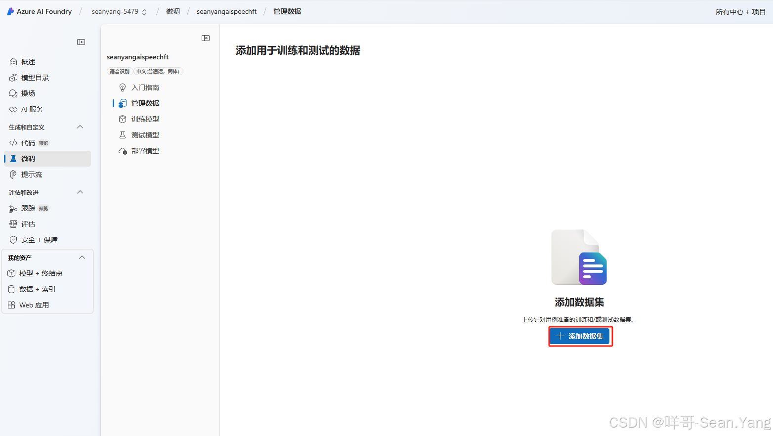
②添加训练集,根据自己需求选择上传的训练数据类型



③选择训练集,进行训练。



④测试模型




⑤模型部署

训练结果对比
实际文本:北京云馥信息科技作为微软合作伙伴,拥有微软认证专业技术团队,我们致力于提供各式云端应用解决方案,作为云端解决方案服务提供商CSP(Cloud Solution Provider)及云端管理服务提供商MSP(Managed Service Provider),我们针对客户各项应用需求提供客制化的云端服务解决方案,并且协助客户上云之前进行架构咨询与评估、安全建议与检查、拟定执行迁移计划、容灾备份、提供客户上云之后资源代管与监控、7x24小时技术支持、定期提供客户资源检查与架构优化建议报告,服务的客户横跨媒体、游戏、电商零售、制造、汽车、金融等行业。
通用模型
识别为北京云复
经过微调训练后的模型
可以正确识别转换出特定文本
火山引擎开发者社区是火山引擎打造的AI技术生态平台,聚焦Agent与大模型开发,提供豆包系列模型(图像/视频/视觉)、智能分析与会话工具,并配套评测集、动手实验室及行业案例库。社区通过技术沙龙、挑战赛等活动促进开发者成长,新用户可领50万Tokens权益,助力构建智能应用。
更多推荐
所有评论(0)