轻量级视频生成新标杆:LTX Video模型全攻略与实践指南
在AIGC视频生成领域,参数规模与性能效率的平衡一直是行业痛点。Lightricks团队推出的LTX Video模型以仅20亿参数的轻量化架构,实现了实时级视频生成能力,为创作者带来兼具速度与质量的全新解决方案。这款基于DiT架构的视频生成模型,不仅支持768x512分辨率、24FPS的高清视频输出,更创新性地整合了文本驱动、图像扩展及视频风格迁移三大核心功能,重新定义了中端硬件环境下的内容创作可
轻量级视频生成新标杆:LTX Video模型全攻略与实践指南
【免费下载链接】LTX-Video 项目地址: https://ai.gitcode.com/hf_mirrors/Lightricks/LTX-Video
在AIGC视频生成领域,参数规模与性能效率的平衡一直是行业痛点。Lightricks团队推出的LTX Video模型以仅20亿参数的轻量化架构,实现了实时级视频生成能力,为创作者带来兼具速度与质量的全新解决方案。这款基于DiT架构的视频生成模型,不仅支持768x512分辨率、24FPS的高清视频输出,更创新性地整合了文本驱动、图像扩展及视频风格迁移三大核心功能,重新定义了中端硬件环境下的内容创作可能性。
环境部署全流程
系统配置基准线
成功运行LTX Video模型需满足以下环境要求:Python 3.10.5及以上版本提供语言支持,CUDA 12.2作为GPU加速基础,PyTorch 2.1.2及更高版本确保深度学习框架兼容性,而ComfyUI可视化节点系统则是实现零代码操作的核心平台。建议使用显存16GB以上的NVIDIA显卡以获得最佳性能表现。
ComfyUI生态集成方案
作为当前最受欢迎的AI创作工作台,ComfyUI的版本更新是确保插件兼容性的首要步骤。用户可通过内置的ComfyUI Manager实现一站式插件管理:在界面中搜索"LTXVideo"关键词即可完成插件的自动安装与依赖配置。对于偏好手动操作的高级用户,可通过命令行进入ComfyUI的custom_nodes目录,执行git clone https://gitcode.com/hf_mirrors/Lightricks/LTX-Video克隆仓库,随后运行pip install -r requirements.txt完成环境依赖部署。
模型资源配置清单
模型部署需要三个核心组件的协同工作:主模型文件"ltx-video-2b-v0.9.safetensors"应存放于models/checkpoints目录,负责视频帧的生成计算;PixArt文本编码器需完整下载text_encoder文件夹内容并置于models/text_encoders/PixArt-XL-2-1024-MS路径下,处理视觉语义转换;而9.79GB的T5文本编码器(t5xxl_fp16.safetensors)则需存放于models/text_encoders目录,提供自然语言理解支持。建议使用专业下载工具处理T5模型的大文件传输,避免因网络不稳定导致的校验失败。
可视化工作流实战
核心节点功能解析
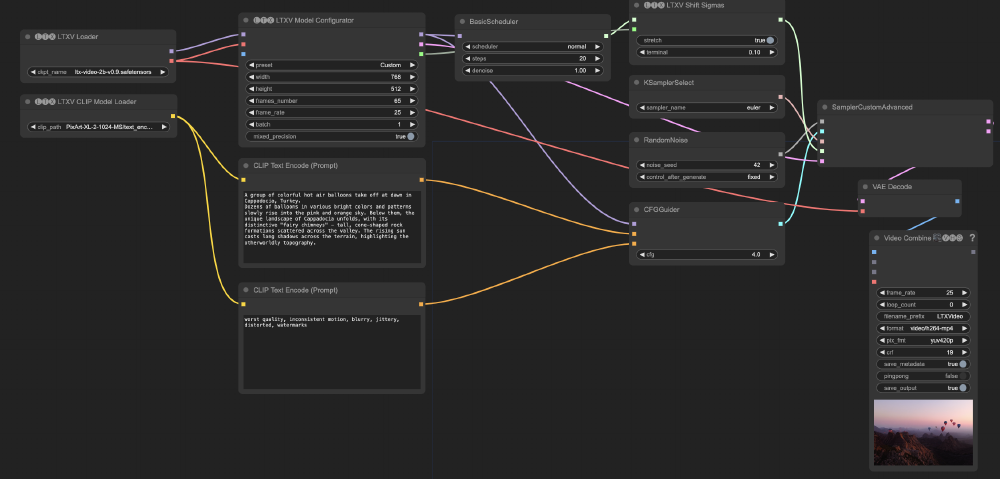
LTX Video的工作流由五大功能模块构成完整创作链路:模型加载层包含LTXVLoader(主模型加载)、LTXVCLIPModelLoader(文本编码器加载)和LTXVModelConfigurator(参数配置中枢),其中配置节点可精确设定分辨率、帧数、FPS等关键参数;提示词处理系统通过双路CLIPTextEncode节点分别处理正向与负向描述,配合CFGGuider节点(推荐值2-7)控制文本引导强度;采样控制模块提供KSamplerSelect(推荐euler算法)、BasicScheduler(10-25步采样)和RandomNoise(种子控制)三重调节机制;最终通过VAEDecode解码与VHS_VideoCombine合成输出完整视频文件。
如上图所示,LTX Video的节点式工作流将复杂的视频生成过程拆解为直观的模块化操作。这种可视化编程方式降低了AI视频创作的技术门槛,使创作者能够通过节点连接而非代码编写来实现创意构想,特别适合非技术背景的设计师快速上手。
多模态创作模式详解
文本到视频模式作为基础创作形态,建议配置768x512分辨率、65帧(约2.5秒)的标准参数组合。提示词撰写需遵循"场景描述+动态特征+细节刻画"的三段式结构,例如"A small wooden boat floating on crystal clear lake, gentle ripples forming around the hull, morning sunlight reflecting on water surface, pine trees lining the shore"。负向提示词推荐包含"worst quality, inconsistent motion, blurry edges, color distortion"等质量控制词汇,采样步数设置20步可平衡生成效率与细节表现。
图像到视频功能则通过LoadImage节点引入参考画面,在保持基础参数不变的前提下,建议将CFG值降低至3-5区间以保留原图特征,同时可适当减少采样步数至15-20步加速生成过程。视频到视频转换需使用VHS_LoadVideo节点导入源素材,通过调整sigma_shift参数控制风格迁移强度,配合低CFG值(2-4)实现平滑的视觉转换效果。
该图像展示了图像到视频模式下的节点连接逻辑,特别突出了参考图像加载与参数调节的关键节点。这种可视化流程设计使创作者能够精准控制视频生成的每一个环节,通过参数微调实现从静态图像到动态视频的自然过渡,为产品演示、场景扩展等应用提供了高效解决方案。
高级创作技巧与优化策略
技术参数调校指南
分辨率设置需严格遵循32倍数规则,推荐使用768x512(16:9)或512x768(9:16)的标准画幅,最高不建议超过720x1280以避免显存溢出。帧数配置采用8n+1公式(如65帧=2.6秒@25FPS),单段视频建议控制在257帧以内确保生成效率。采样策略方面,euler采样器配合20步迭代可在10秒内完成65帧视频生成,适当提高CFG值(5-7)能增强文本相关性,但过高会导致画面僵硬。
提示词工程最佳实践
LTX Video采用英文提示词系统,创作时需构建包含场景设定、主体描述、动作序列、环境细节的四维描述体系。正向提示词示例:"A red fox hunting in snow-covered forest, slow-motion close-up, fur details glistening with frost, pine trees in background, soft morning light filtering through branches"。负向提示词应包含"low resolution, frame duplication, unnatural movement, color banding, compression artifacts"等质量控制关键词。建议建立个人提示词模板库,记录不同场景下的参数组合效果。
多模态创作应用场景
在广告创意领域,文本到视频功能可将产品描述直接转化为30秒宣传短片;游戏开发中,图像到视频技术能快速实现场景动态扩展;而视频到视频模式则为影视后期提供风格迁移解决方案。通过组合使用不同工作流,创作者可构建从概念草图到动态视频的完整创作链路,显著降低传统视频制作的时间与人力成本。
【免费下载链接】LTX-Video 项目地址: https://ai.gitcode.com/hf_mirrors/Lightricks/LTX-Video
火山引擎开发者社区是火山引擎打造的AI技术生态平台,聚焦Agent与大模型开发,提供豆包系列模型(图像/视频/视觉)、智能分析与会话工具,并配套评测集、动手实验室及行业案例库。社区通过技术沙龙、挑战赛等活动促进开发者成长,新用户可领50万Tokens权益,助力构建智能应用。
更多推荐
所有评论(0)