ComfyUI ComfyUI初认识
├── 📁ComfyUI // comfy UI主要文件夹│ ├── .git // Git版本控制文件夹,代码版本管理用│ ├── .github // GitHub Actions 工作流文件夹│ ├── 📁 custom_nodes // comfyUI 自定义节点文件目录(插件安装目录)│ ├── 📁 input // comfyUI上传文件夹,当你使用了如**load image*
·
ComfyUI | ComfyUI初认识
一、认识ComfyUI
1.1 什么是ComfyUI
ComfyUI 是一个功能强大、高度模块化的 Stable Diffusion 图形用户界面和后端系统。
1.2 下载安装
# 官方的ComfyUI在GitHub上;
# 我用的秋叶大佬的整合包;
1.3 第一次启动
- 双击点击启动
- 会提示安装一些东西,按照提示安装;



二、第一次打开软件

2.1 设置代理
- 因为后续很多东西用GitHub下载,所以第一步设置代理;



2.2 目录介绍


📁ComfyUI_windows_portable
├── 📁ComfyUI // comfy UI主要文件夹
│ ├── .git // Git版本控制文件夹,代码版本管理用
│ ├── .github // GitHub Actions 工作流文件夹
│ ├── 📁 comfy //
│ ├── 📁 comfy_extras //
│ ├── 📁 custom_nodes // comfyUI 自定义节点文件目录(插件安装目录)
│ ├── 📁 input // comfyUI上传文件夹,当你使用了如**load image**节点,对应上传的图片会存储到这个文件夹
│ ├── 📁 models // 对应模型文件配置文件夹
│ | ├── 📁 checkpoints // 检查点大模型文件存放路径
│ | ├── 📁 clip // CLIP文件存放路径
│ | ├── 📁 clip_vision // CLIP_vision文件存放路径
│ | ├── 📁 configs
│ | ├── 📁 controlnet // ControlNet 模型存放路径
│ | ├── 📁 diffusers
│ | ├── 📁 embedding // embedding 模型存放路径
│ | ├── 📁 gligen
│ | ├── 📁 hypernetworks // 超网络模型
│ | ├── 📁 loras // Lora 模型存放路径
│ | ├── 📁 style_models
│ | ├── 📁 unet
│ | ├── 📁 upscale_models // upscale_models 放大模型存放路径
│ | ├── 📁 vae // VAE 模型存放路径
│ | └── 📁 vae_approx
│ ├── 📁 notebooks
│ ├── 📁 user // comfyUI 用户信息(如配置文件,工作流信息等)
│ | ├── 📁 default // 默认 comfyUI 用户文件夹
│ | | ├─ 📁 workflow // 用户保存的 workflow 文件
│ | | ├─ 📄 xxx.json // 用户的配置文件
│ | | └── ... xxx.json // 其它配置文件
│ | └── ...[username] // 如果你启用了多用户且存在多用户则会显示对应不同用户的名称
│ ├── 📁 output // comfyUI图片输出文件夹,当使用类似 ** save image** 节点时,生成的图片会存储到这个文件夹
│ | ├── 📁 checkpoints // 如果有使用模型合并节点,和保存合并后的模型相关功能,则合并后的模型会输出到这里
│ | └── ... xxx.png // 运行过程中生成的文件会保存到这里
│ ├── extra_model_paths.yaml.example // 额外模型文件路径配置文件,如设置此项,请删除**.example** 后缀用记事本进行编辑
│ └── ... // 其它文件
├── config // 配置文件夹
├── 📁 Python_embeded // 嵌入的python 文件
├──📁 update
│ ├── update.py // 用于comfyUI的 python 脚本
│ ├── update_comfyUI.bat // comfyUI作者推荐使用此批处理命令对 ComfyUI 进行升级
│ └── update_comfyui_and_python_dependencies.bat // 只有当你的 python 依赖文件存在问题时才需要运行此批处理命令
├── comfyui.log // Comfy UI运行日志文件
├── README_VERY_IMPORTANT.txt // README 文件,包含了文件使用的方法和说明等等
├── run_cpu.bat // 批处理文件,当你的显卡为A卡或只有 CPU 时,双击运行它启动 ComfyUI
└── run_nvidia_gpu.bat // 批处理文件,当你的显卡为N卡(Nvidia)时,双击运行它启动 ComfyUI
2.3 启动


三、运行
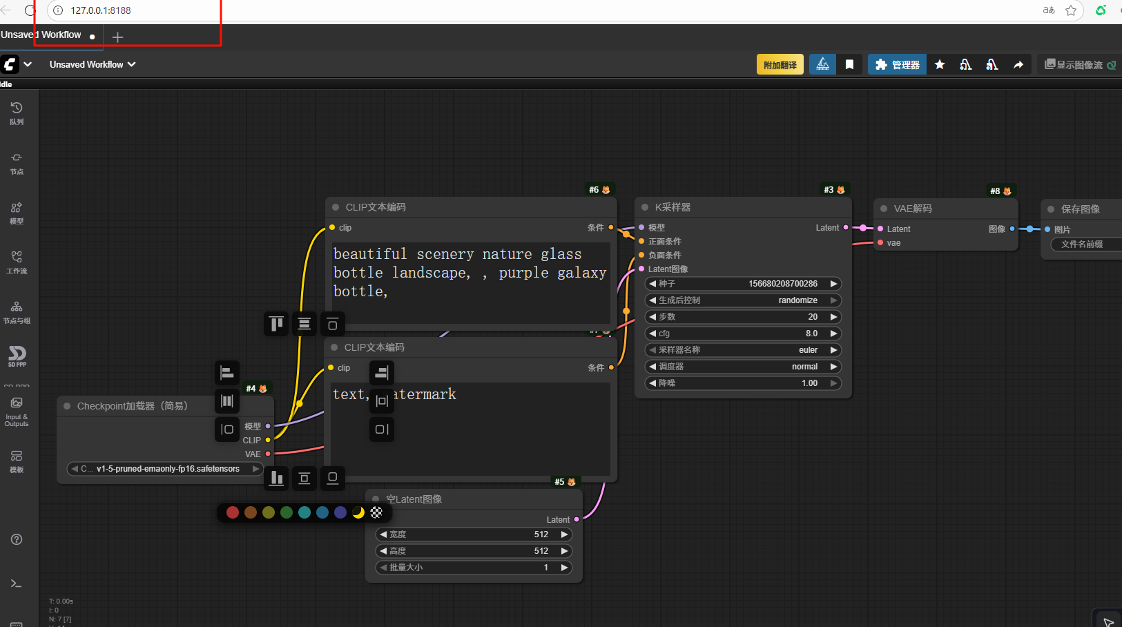
3.1 选择大模型


3.2 试运行


火山引擎开发者社区是火山引擎打造的AI技术生态平台,聚焦Agent与大模型开发,提供豆包系列模型(图像/视频/视觉)、智能分析与会话工具,并配套评测集、动手实验室及行业案例库。社区通过技术沙龙、挑战赛等活动促进开发者成长,新用户可领50万Tokens权益,助力构建智能应用。
更多推荐
所有评论(0)