无需代码玩转AI 图片生成!ComfyUI一键安装全面指南
ComfyUI是一款基于节点式操作的开源AI创作工具,专为Stable Diffusion等生成模型设计。它通过拖拽节点连线的方式,让用户无需编程即可构建复杂的图像、视频生成流程,支持SD系列模型及ControlNet等扩展功能。工具具有离线运行、工作流保存、性能优化等特点,适用于艺术创作和技术开发。安装简单,只需下载解压即可使用,支持CPU和GPU两种运行模式,显著降低了AI创作门槛。
·
ComfyUI 是一款专为 Stable Diffusion 等生成式 AI 模型打造的开源节点式图形界面工具,凭借“拖拽节点+连线”的创新操作模式,让用户无需编写一行代码,就能灵活构建复杂的图像、视频甚至 3D 内容生成流程,被社区誉为“AI 绘画界的 LabVIEW”。
核心特性:自由度与实用性双在线
- 兼容性广泛,支持 SD 1.x、2.x、SDXL 等主流模型,同时覆盖超分、LoRA、ControlNet、区域合成、视频生成、模型合并等核心功能。
- 效率与隐私兼顾,异步队列系统仅重跑变化节点,大幅降低显存占用;提供 CLI 与 Electron GUI 两种模式,可本地离线运行,不主动连接外网。
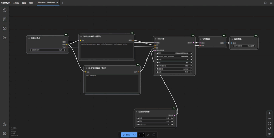
- 可复现性强,支持将完整工作流保存为 JSON 格式分享,他人只需拖入配套 PNG 即可一键还原全部设置。
- 性能持续优化,最新版本新增实时预览、RTX AI 加速、TensorRT 优化节点,推理速度最高提升 3 倍,显存占用降低 50%。

多元应用场景:覆盖创作与开发需求在这里插入图片描述
对创作者而言,ComfyUI 是灵感落地的高效工具,可广泛应用于文生图、图生图、动漫转真人、老旧照片修复、四维彩超预测、线稿上色等场景。日常使用中,还能轻松制作隐藏文字、赛博风格作品、红包封面、表情包、手机壁纸及电商海报,甚至实现视频风格化处理。
对开发者来说,它更是可视化的调试平台,能够直观验证论文算法、测试模型性能,让技术验证过程更高效。
简单三步安装:快速启动AI创作
- 下载安装包,通过网盘链接(https://pan.quark.cn/s/b8bb1dd29207
)获取 ComfyUI_windows_portable_nvidia.7z 压缩包。 - 解压文件,将下载的压缩包解压到本地磁盘(如 D 盘),得到 ComfyUI_windows_portable 文件夹。
- 启动程序,进入解压后的文件夹,根据硬件选择启动方式:点击 run_cpu.bat 调用 CPU 生图,或点击 run_nvidia_gpu.bat 调用 N 卡加速生图,启动后即可进入工作流编辑界面。
ComfyUI 既降低了 AI 生成工具的使用门槛,又满足了专业用户的深度需求,无论是艺术创作还是技术研发,都能提供高效、灵活的解决方案。
火山引擎开发者社区是火山引擎打造的AI技术生态平台,聚焦Agent与大模型开发,提供豆包系列模型(图像/视频/视觉)、智能分析与会话工具,并配套评测集、动手实验室及行业案例库。社区通过技术沙龙、挑战赛等活动促进开发者成长,新用户可领50万Tokens权益,助力构建智能应用。
更多推荐
所有评论(0)