Z-Image - 低配显卡玩转高质量AI文生图 6G显存可用 支持50系显卡 ComfyUI工作流 一键整合包下载
Z-Image(造相)除了更快、更强、更丝滑的使用体验,还在速度、显存占用、中文能力、编辑体验上表现出惊人的能力。消费级显卡上可实现秒级生成,真实感、构图、美学表现均超同类开源模型,总结四个字:快、稳、轻、准。Z-Image(造相)是阿里巴巴通义实验室最新开源的一个强大且高效的图像生成模型,凭借轻量参数实现重量级模型的视觉质量,支持中英双语渲染并在消费级显卡上实现秒级出图。今天分享的 Z-Ima

Z-Image(造相)是阿里巴巴通义实验室最新开源的一个强大且高效的图像生成模型,凭借轻量参数实现重量级模型的视觉质量,支持中英双语渲染并在消费级显卡上实现秒级出图。
Z-Image(造相)除了更快、更强、更丝滑的使用体验,还在速度、显存占用、中文能力、编辑体验上表现出惊人的能力。消费级显卡上可实现秒级生成,真实感、构图、美学表现均超同类开源模型,总结四个字:快、稳、轻、准。
今天分享的 Z-Image 使用的是最新开源的 Z-Image-Turbo 文生图模型,基于社区大佬制作的GGUF量化模型打包制作,低配电脑的福音,最低6G显存、16G运行内存即可流畅运行。
如果显卡较好,显存12G起,追求更高质量图像生成效果的用户,建议使用精度更高的BF16,点此进入。8G显存用户建议使用 这个版本。
下载地址:点此下载
Z-Image包括三款模型:
Z-Image-Turbo:已开源!速度王者!在专业显卡上1秒内出图,家用显卡(8G显存)也能流畅运行。擅长生成照片级真实图像,中英文文字渲染精准,能准确理解用户指令。
Z-Image-Base:即将开源!基础全能版,开放给开发者自由定制训练。
Z-Image-Edit:即将开源!修图大师!根据文字指令智能修改图片,比如把“沙滩换成雪山”这种复杂操作。
生成案例











应用场景
广告设计:输入“国风少女手持发光灯笼站在古城墙前”,直接生成宣传海报
文创设计:自动生成含中英文的logo/包装设计(如茶叶罐上的“茶π”字样)
智能修图:对照片进行自然语言修改,比如“把阴天改成晚霞”
内容创作:自媒体配图、电商商品场景图快速生成
使用教程:(建议N卡,显存6G起,支持50系显卡)
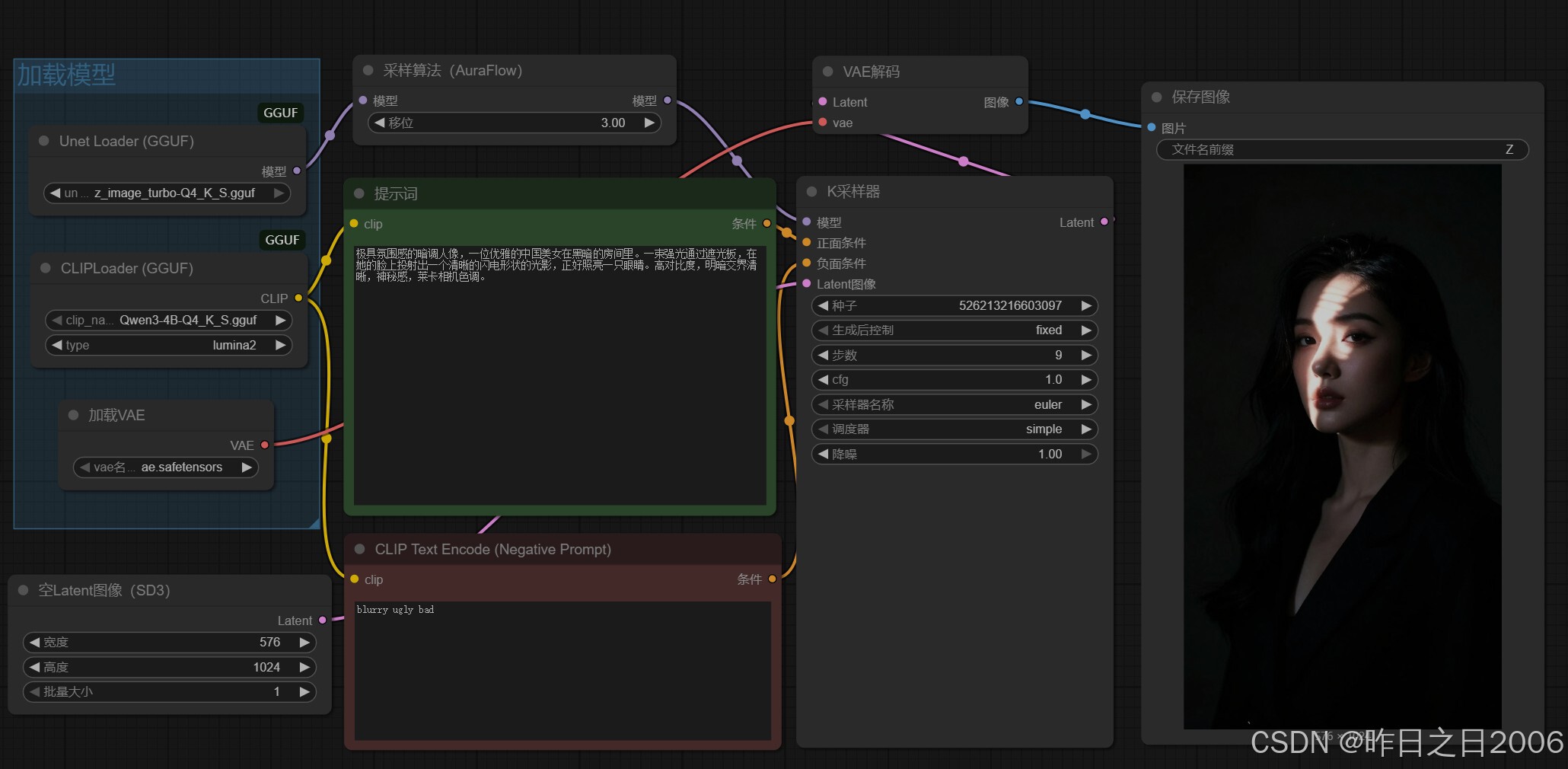
ComfyUI工作流:整合包包含所需所有节点,下载主程序和模型(ComfyUI文件夹),解压主程序一键包,将ComfyUI文件夹移动到主程序目录下即可。
双击启动,进入WebUI后,点击左侧的 工作流程,选择对应的工作流
进入工作流后,输入提示词,设置生成图片的宽度和高度,最后运行即可。
软件目录结构:
📂 ComfyUI/
├── 📂 models/
│ ├── 📂 text_encoders/
│ │ └── Qwen3-4B-Q4_K_S.gguf
│ ├── 📂 unet/
│ │ └── z_image_turbo-Q4_K_S.gguf
│ └── 📂 vae/
│ └── ae.safetensors
📂 deepface/
......
火山引擎开发者社区是火山引擎打造的AI技术生态平台,聚焦Agent与大模型开发,提供豆包系列模型(图像/视频/视觉)、智能分析与会话工具,并配套评测集、动手实验室及行业案例库。社区通过技术沙龙、挑战赛等活动促进开发者成长,新用户可领50万Tokens权益,助力构建智能应用。
更多推荐
所有评论(0)