2025年值得关注的21个RAG开源项目
提供工具对大文档进行摘要处理。•。
引言
检索增强生成(RAG)框架通过将检索机制与生成模型相结合,彻底改变了大型语言模型(LLM)的使用方式。随着人工智能解决方案需求的不断上升,GitHub 上陆续出现了多个开源的 RAG 框架,每个框架都提供了独特的功能和特性。

以下是 RAG 框架的主要特点:
• 知识检索 —— 这一核心功能使 RAG 框架能够通过从外部知识库中提取相关信息,为大型语言模型提供上下文支持。
• 生成模型增强 —— 通过利用检索到的信息来改善 LLM 的输入,从而使模型能够生成更准确、更新、更符合上下文的响应。
• 多轮交互 —— 此功能允许 RAG 系统通过与用户的多次交互不断完善查询和生成内容,从而提升用户满意度和系统的整体准确率。
• 模型优化 —— 通过各种技术手段(例如查询消歧、查询抽象以及索引优化)提升 RAG 系统的性能。
21 大著名的 RAG 框架
这些框架通过将大型语言模型与外部知识库相结合,提高了生成内容的准确性和可靠性,在医疗、金融、客户服务及教育等领域具有重要价值。

RAGFlow

• 网址:https://github.com/infiniflow/ragflow
• 特点:简化的工作流设计,内置预构建组件,并与向量数据库集成。
• 适用对象:希望快速构建 RAG 应用的开发者和组织。
• 工作流设计:直观的界面用于设计和配置 RAG 工作流。
• 预配置工作流:提供常见场景的即用型工作流。
• 向量数据库集成:与向量数据库无缝集成,实现高效检索。
• 应用场景:实时应用,如聊天机器人和即时问答系统。
• 用户体验:用户友好且高效,降低了学习曲线和开发时间。
• 社区支持:因其简单有效,RAGFlow 正逐渐受到越来越多人的青睐。
Haystack

• 网址:https://github.com/deepset-ai/haystack
• 特点:模块化设计,包含文档检索、问答和文本摘要等组件;支持 Elasticsearch、FAISS 和 SQL 等多种文档存储方案。
• 适用对象:开发者、研究人员以及构建端到端问答与搜索系统的组织。
• 文档检索:采用多种索引方法高效地检索相关文档。
• 问答生成:利用预训练模型,根据检索到的文档生成答案。
• 文本摘要:提供工具对大文档进行摘要处理。
• 应用场景:广泛应用于医疗、金融以及客户支持领域的问答系统和搜索引擎。
• 用户体验:具有简单的 API 和详尽的文档,新手和有经验的开发者都能轻松使用。
• 社区支持:拥有活跃的社区和不断更新的开发成果。
STORM

• 网址:https://github.com/stanford-oval/storm
• 特点:侧重于高效的检索机制和生成过程。
• 适用对象:需要快速、准确地完成文本检索和响应生成的开发者及组织。
• 高度可配置的检索:支持多种检索策略和嵌入模型。
• 优化的生成:灵活地与生成模型集成,以提高响应质量。
• 应用场景:特别适用于在线客户支持和智能助手。
• 性能特点:设计注重高性能和高效率,适合实时应用。
• 社区支持:在学术研究与实际应用中均有涉及。
LLM-App

• 网址:https://github.com/pathwaycom/llm-app
• 特点:提供文档解析、索引、检索及响应生成的一体化工具链。
• 适用对象:面向希望利用大型语言模型构建 RAG 应用的企业和开发者。
• 文档解析:具备文档解析和预处理工具。
• 索引功能:支持多种文档存储解决方案。
• 检索与生成:集成高效的检索模块与高质量的响应生成模块。
• 应用场景:在法律、医疗和客户服务等领域构建问答系统或搜索引擎。
• 用户体验:凭借详细的文档和丰富示例,使得系统搭建与使用更加便捷。
• 兼容性:支持多种语言模型和文档存储方案,提供均衡的 RAG 解决方案。
txtai

• 网址:https://github.com/neuml/txtai
• 特点:一个集成了语义搜索、语言模型工作流与文档处理管道的一体化平台。
• 适用对象:需要全面解决方案以应对多项 AI 任务的各类组织。
• 语义搜索:利用内嵌数据库实现高效的相似性搜索。
• 语言模型工作流:轻松整合各种语言模型及 AI 服务。
• 文档处理:支持多语言、多格式数据处理。
• 应用场景:适用于客户服务、内容推荐以及数据分析。
• 用户体验:高度集成且使用方便,适合小规模和大规模项目,同时提供详尽文档与实例帮助用户快速上手。
R2R

• 网址:https://github.com/SciPhi-AI/R2R
• 特点:一个轻量化框架,旨在简化从检索到响应的整个流程。
• 功能:支持多步检索与生成,优化中间步骤;灵活的检索和生成策略。
• 应用场景:适用于实时应用,如聊天机器人和即时问答系统。
• 优势:能够在不牺牲准确性的前提下大幅降低推理延迟。
Cognita

• 网址:https://github.com/truefoundry/cognita
• 特点:针对知识密集型应用设计,集成了高效的文档管理和检索机制。
• 适用对象:适用于处理复杂知识图谱和问答系统的专业人士与组织。
• 支持:多模态数据支持、可定制的索引方案以及高级生成模型。
• 应用场景:例如医疗咨询、法律咨询等。
• 优势:高度定制化和灵活,适合需要精细知识管理的大型项目。
FlashRAG

• 网址:https://github.com/RUC-NLPIR/FlashRAG
• 特点:针对推理速度进行了优化,采用了多种加速技术。
• 适用对象:适用于需要实时 RAG 应用的开发者和组织。
• 功能:支持多种检索模型、经过优化的重排序器以及高性能生成器。
• 应用场景:例如在线客户支持和智能助手等需要即时、准确响应的系统。
• 优势:在保持准确性的同时,显著降低了推理延迟。
Neurite

• 网址:https://github.com/satellitecomponent/Neurite
• 特点:将神经网络技术与检索机制相结合。
• 适用对象:适用于需要高精度和高性能的研究人员及组织。
• 支持:支持各种深度学习模型、经过优化的大规模向量检索以及灵活的生成策略。
• 应用场景:特别适合科学研究和数据驱动应用。
• 优势:高精度与高性能,能够显著提升检索和生成的准确性。
Canopy

• 网址:https://github.com/pinecone-io/canopy
• 特点:采用模块化和递归设计,允许灵活组合各组件。
• 适用对象:适用于需要高度定制的 RAG 系统的开发者和组织。
• 功能:支持多步检索与生成(通过递归调用模型)、完全可定制的组件以及广泛的模型集成。
• 应用场景:适合企业级知识管理系统,能够处理复杂和动态数据。
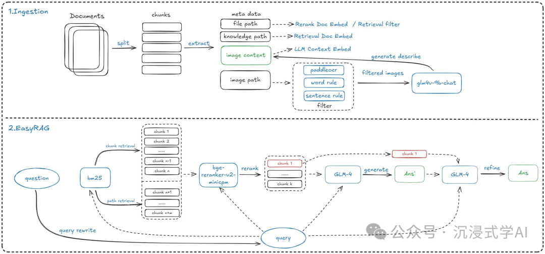
EasyRAG

• 网址:https://github.com/BUAADreamer/EasyRAG
• 特点:专为提升 RAG 系统效率而设计,尤其适用于自动化网络操作。
• 适用对象:对于希望自动化网络任务(例如自动内容生成、网页抓取、社交媒体分析等)的开发者和组织非常合适。
• 优势:简化了 RAG 系统的搭建过程,提供友好的 API 和工具;其检索和生成算法经过精心优化,可在处理海量数据时保持高效。
• 工作流程:通常包括双向稀疏检索初步排序、随后利用 LLM 进行重排序进行细调,再由 LLM 生成最终答案,从而确保响应的精准性。
• 额外优点:基于灵活的代码库,支持多种检索与生成策略,无需微调模型即可实现低内存占用、易于部署和极佳的可扩展性。
TableRAG

• 网址:https://arxiv.org/html/2410.04739v1
• 特点:专为处理大规模标签化的表格数据而设计,能够高效理解和生成与表格相关的内容。
• 适用对象:适用于进行数据分析、报告生成以及财务报表处理等场景。
• 优势:通过查询扩展、模式和单元格检索,为语言模型提供关键信息,从而提高生成响应的准确性和效率。
• 流程:包括多步检索和生成过程,显著缩短提示长度并降低重要信息丢失的风险。
Modular RAG

• 网址:https://arxiv.org/html/2407.21059v1
• 特点:将 RAG 系统转变成类似乐高积木般可重构的框架。
• 适用对象:适用于需要高度灵活和可定制的 RAG 应用,如企业知识管理系统、个性化推荐系统等。
• 优势:支持多步检索与生成,用户可以自选和配置各个组件,打造高度定制化的 RAG 系统。
Speculative RAG

• 网址:https://arxiv.org/pdf/2407.08223
• 特点:它首先生成草稿,然后在生成过程中通过检索和优化不断完善草稿,从而提高准确性和效率。
• 适用对象:特别适合要求高精度输出的场景,如内容创作、基于知识的问答、技术文档生成等。
• 优势:采用多步检索与生成流程,用户可以灵活配置组件,打造高度定制的系统。
RAGAR

• 网址:https://arxiv.org/html/2404.12065v2
• 特点:将多模态数据与 RAG 技术整合,专为政治事实核查设计。
• 适用对象:适用于新闻机构、政府部门以及政治研究机构等需要进行政治事实核查的环境。
• 优势:通过多步检索与生成,用户可自定义组件,打造高度定制化系统,以应对复杂和不断变化的数据需求。
Blended RAG

• 网址:https://arxiv.org/html/2404.07220v1
• 特点:结合语义搜索和混合查询检索技术,提升检索准确性和效率。
• 适用对象:适合处理大量长尾知识,如企业内部知识库或专业领域问答系统。
• 优势:通过多步检索和生成流程实现高效响应,用户可以灵活定制各组件以满足具体需求。
ARAGOG (Advanced Retrieval Augmented Generation Output Grading)

• 网址:https://arxiv.org/html/2404.01037v1
• 特点:评估 RAG 系统生成答案的质量。
• 适用对象:适用于教育、医疗和法律咨询等需要对生成响应进行质量控制的场景。
• 优势:采用多步骤流程进行检索与生成,并通过高级输出评分定制各组件,实现高精度控制。
RAPTOR

• 网址:https://arxiv.org/html/2401.18059v1
• 特点:通过递归方法提升数据检索的效率和准确性。
• 适用对象:适用于处理层级数据,例如法律文件、企业记录以及技术手册等。
• 优势:利用递归技术实现多步检索与生成,用户可灵活配置组件,打造专属定制化的 RAG 系统。
LightRAG

• 网址:https://arxiv.org/pdf/2410.05779
• 特点:利用图结构提升检索流程效率。
• 适用对象:适用于处理复杂查询和海量数据集,如企业知识库和学术研究。
• 优势:采用双层检索系统实现多步检索与生成,用户可以定制各组件以构建高度定制化的系统。
Invar-RAG

• 网址:https://arxiv.org/html/2411.07021v1
• 特点:利用不变对齐技术提升检索和生成过程。
• 适用对象:适用于需要高精度响应生成和检索的场景,如知识密集型任务和专业领域问答。
• 优势:通过多步流程和不变对齐方法,实现高精度定制化检索与生成。
RankRAG

• 网址:https://arxiv.org/pdf/2407.02485
• 特点:通过对大型语言模型进行微调,实现检索增强生成流程的简化。
• 适用对象:适用于要求高性能和高效率的 RAG 应用,如企业内部知识库和专业领域问答系统。
• 优势:采用微调方法实现多步检索与生成过程,允许用户灵活选取和配置组件,打造高度定制的 RAG 系统。
如何学习大模型 AI ?
由于新岗位的生产效率,要优于被取代岗位的生产效率,所以实际上整个社会的生产效率是提升的。
但是具体到个人,只能说是:
“最先掌握AI的人,将会比较晚掌握AI的人有竞争优势”。
这句话,放在计算机、互联网、移动互联网的开局时期,都是一样的道理。
我在一线互联网企业工作十余年里,指导过不少同行后辈。帮助很多人得到了学习和成长。
我意识到有很多经验和知识值得分享给大家,也可以通过我们的能力和经验解答大家在人工智能学习中的很多困惑,所以在工作繁忙的情况下还是坚持各种整理和分享。但苦于知识传播途径有限,很多互联网行业朋友无法获得正确的资料得到学习提升,故此将并将重要的AI大模型资料包括AI大模型入门学习思维导图、精品AI大模型学习书籍手册、视频教程、实战学习等录播视频免费分享出来。

第一阶段(10天):初阶应用
该阶段让大家对大模型 AI有一个最前沿的认识,对大模型 AI 的理解超过 95% 的人,可以在相关讨论时发表高级、不跟风、又接地气的见解,别人只会和 AI 聊天,而你能调教 AI,并能用代码将大模型和业务衔接。
- 大模型 AI 能干什么?
- 大模型是怎样获得「智能」的?
- 用好 AI 的核心心法
- 大模型应用业务架构
- 大模型应用技术架构
- 代码示例:向 GPT-3.5 灌入新知识
- 提示工程的意义和核心思想
- Prompt 典型构成
- 指令调优方法论
- 思维链和思维树
- Prompt 攻击和防范
- …
第二阶段(30天):高阶应用
该阶段我们正式进入大模型 AI 进阶实战学习,学会构造私有知识库,扩展 AI 的能力。快速开发一个完整的基于 agent 对话机器人。掌握功能最强的大模型开发框架,抓住最新的技术进展,适合 Python 和 JavaScript 程序员。
- 为什么要做 RAG
- 搭建一个简单的 ChatPDF
- 检索的基础概念
- 什么是向量表示(Embeddings)
- 向量数据库与向量检索
- 基于向量检索的 RAG
- 搭建 RAG 系统的扩展知识
- 混合检索与 RAG-Fusion 简介
- 向量模型本地部署
- …
第三阶段(30天):模型训练
恭喜你,如果学到这里,你基本可以找到一份大模型 AI相关的工作,自己也能训练 GPT 了!通过微调,训练自己的垂直大模型,能独立训练开源多模态大模型,掌握更多技术方案。
到此为止,大概2个月的时间。你已经成为了一名“AI小子”。那么你还想往下探索吗?
- 为什么要做 RAG
- 什么是模型
- 什么是模型训练
- 求解器 & 损失函数简介
- 小实验2:手写一个简单的神经网络并训练它
- 什么是训练/预训练/微调/轻量化微调
- Transformer结构简介
- 轻量化微调
- 实验数据集的构建
- …
第四阶段(20天):商业闭环
对全球大模型从性能、吞吐量、成本等方面有一定的认知,可以在云端和本地等多种环境下部署大模型,找到适合自己的项目/创业方向,做一名被 AI 武装的产品经理。
- 硬件选型
- 带你了解全球大模型
- 使用国产大模型服务
- 搭建 OpenAI 代理
- 热身:基于阿里云 PAI 部署 Stable Diffusion
- 在本地计算机运行大模型
- 大模型的私有化部署
- 基于 vLLM 部署大模型
- 案例:如何优雅地在阿里云私有部署开源大模型
- 部署一套开源 LLM 项目
- 内容安全
- 互联网信息服务算法备案
- …
学习是一个过程,只要学习就会有挑战。天道酬勤,你越努力,就会成为越优秀的自己。
如果你能在15天内完成所有的任务,那你堪称天才。然而,如果你能完成 60-70% 的内容,你就已经开始具备成为一名大模型 AI 的正确特征了。
这份完整版的大模型 AI 学习资料已经上传CSDN,朋友们如果需要可以微信扫描下方CSDN官方认证二维码免费领取【保证100%免费】

火山引擎开发者社区是火山引擎打造的AI技术生态平台,聚焦Agent与大模型开发,提供豆包系列模型(图像/视频/视觉)、智能分析与会话工具,并配套评测集、动手实验室及行业案例库。社区通过技术沙龙、挑战赛等活动促进开发者成长,新用户可领50万Tokens权益,助力构建智能应用。
更多推荐
所有评论(0)