独家Flux教程,免费生成Ins美女的秘密武器
这款模型不仅赋予人像Ins风格的滤镜效果,更精心优化了中国女性的图像表现,展现了东方女性的清纯与甜美。这里为了帮助大家更好地掌握 ComfyUI,分享一套字节大佬整理的ComfyUI工作流集合,其包含了很多好玩有趣,但又有点复杂的工作流节点和json配置。随着理解的深入,你将能够根据自己的需求创新和搭建属于自己的工作流。Instagram 滤镜,写实拍摄,第一人称视角,一位穿着睡衣的中国美女坐在床
Flux底模虽佳,但在塑造中国女性形象上仍有不足。今日,我向您推荐一款基于Flux的Lora模型——筑梦FLUX | INS滤镜。这款模型不仅赋予人像Ins风格的滤镜效果,更精心优化了中国女性的图像表现,展现了东方女性的清纯与甜美。
让我们先看下生成的效果吧




一、整体流程
1.1、安装FLUX【已有请忽略】安装教程
1.2、加载 flux1-dev.json 工作流与筑梦Lora,在文末网盘可下载
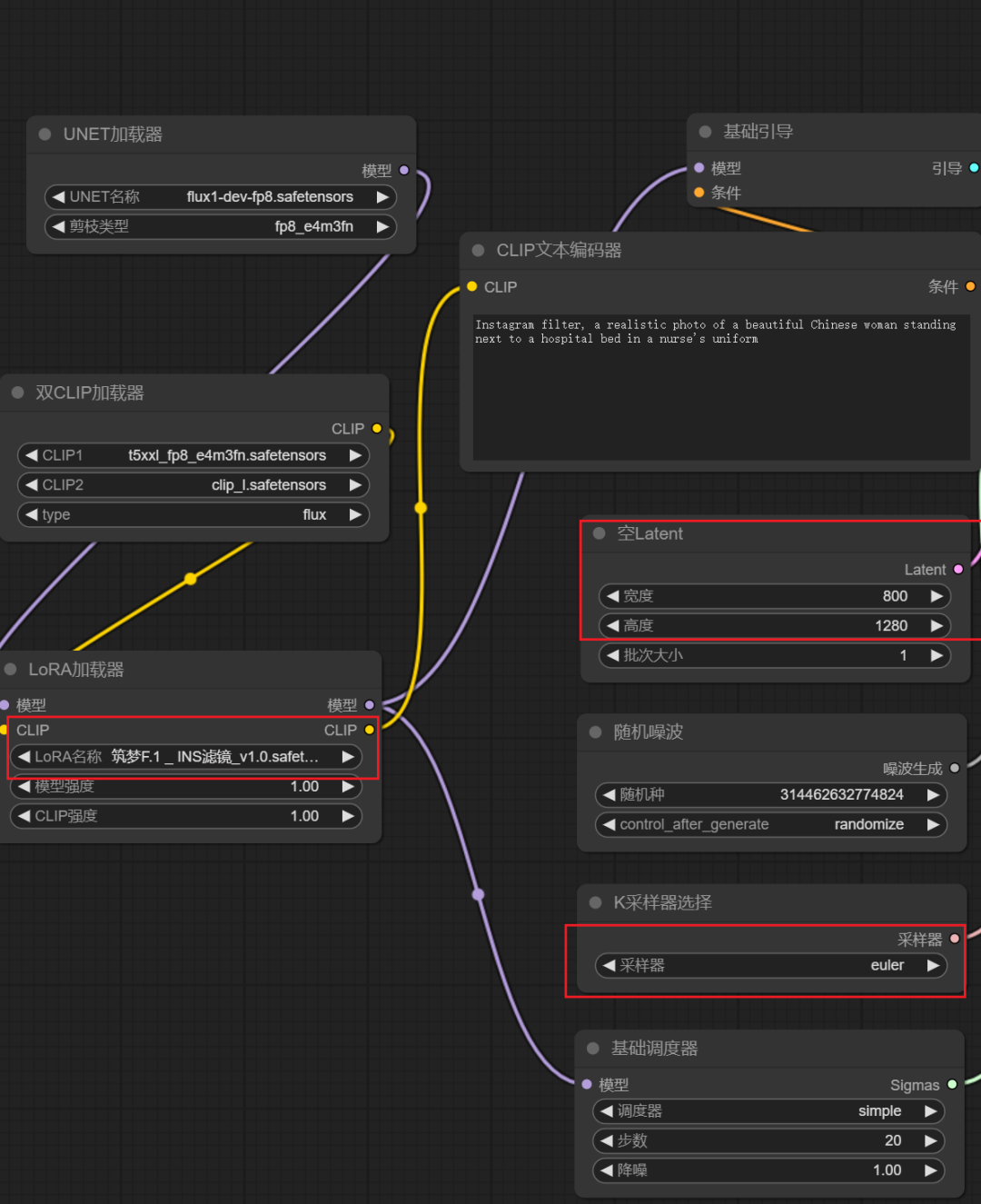
1.3、输入提示词与参数生成
1.4、工作流存放地址:ComfyUI\models\unet
1.5、lora存放地址:ComfyUI\models\loras,本次使用的是 筑梦F.1 _ INS滤镜_v1.0.safetensors
二、具体步骤
2.1 提示词:Instagram Filter,Realistic shot, first person point of view, a chinese beauty in a pajamas sitting on a bed , snow white skin, white sheets, bright environment, cold white light
Instagram 滤镜,写实拍摄,第一人称视角,一位穿着睡衣的中国美女坐在床上,雪白的皮肤,白色的床单,明亮的环境,冷白光
2.2 参数


今天的分享到此结束,愿所分享的内容能为您带来启发。
感兴趣的朋友,模型和工作流已上传至网盘,欢迎下载。
这里为了帮助大家更好地掌握 ComfyUI,分享一套字节大佬整理的ComfyUI工作流集合,其包含了很多好玩有趣,但又有点复杂的工作流节点和json配置。
涵盖了 Stable Scascade、3D、LLM+SD、Portrait Master、SVD 等相关类别的工作流,共计15个类目38项工作流。这些都放在了下方卡片,需要的点击免费获取:

对于初学者来说,最佳的学习方法是以这些现成的工作流为模板,一步步地复刻并理解它们。
通过观察和分析别人的工作流,你可以学习到各种节点搭建的技巧和方法。随着理解的深入,你将能够根据自己的需求创新和搭建属于自己的工作流。
希望本文能帮助你有效地提升你的设计效率和创造力。
对于从来没有接触过AI绘画的同学,我已经帮你们准备了详细的学习成长路线图。可以说是最科学最系统的学习路线,大家跟着这个大的方向学习准没问题。

这份完整版的AI绘画资料和SD整合包已经打包好了,需要的点击下方插件,即可前往免费领取!
火山引擎开发者社区是火山引擎打造的AI技术生态平台,聚焦Agent与大模型开发,提供豆包系列模型(图像/视频/视觉)、智能分析与会话工具,并配套评测集、动手实验室及行业案例库。社区通过技术沙龙、挑战赛等活动促进开发者成长,新用户可领50万Tokens权益,助力构建智能应用。
更多推荐

所有评论(0)