ComfyUI零基础入门搭建教程
ComfyUI 是一个强大的、模块化的界面与后端项目。该用户界面允许用户使用基于图形/节点/流程图的界面设计和执行高级稳定的扩散管道。该项目部分其它特点如下:目前全面支持SD1.xSD2.xSDXLSD3和命令行选项:--lowvram使其在显存小于 1GB 的 GPU 上运行(在显存较低的 GPU 上自动启用)即使没有 GPU,也可以工作:--cpu(慢)可以加载ckpt和。独立 VAE 和 C
前言
一、介绍
ComfyUI 是一个强大的、模块化的 Stable Diffusion 界面与后端项目。该用户界面允许用户使用基于图形/节点/流程图的界面设计和执行高级稳定的扩散管道。该项目部分其它特点如下:
-
目前全面支持
SD1.x,SD2.x,SDXL,SD3,Stable Video Diffusion和Stable Cascade -
命令行选项:
--lowvram使其在显存小于 1GB 的 GPU 上运行(在显存较低的 GPU 上自动启用) -
即使没有 GPU,也可以工作:
--cpu(慢) -
可以加载
ckpt、safetensors和diffusers models/checkpoints。独立 VAE 和 CLIP 模型 -
从生成的 PNG 文件加载完整的工作流程(带有种子)
-
将工作流程保存/加载为 Json 文件
所有的AI设计工具,安装包、模型和插件,都已经整理好了,👇获取~
二、容器构建说明
1. 部署ComfyUI
(1)使用命令克隆ComfyUI
git clone https://github.com/comfyanonymous/ComfyUI.git
cd ComfyUI
(2)安装 conda(如已安装则跳过)
下面需要使用 Anaconda 或 Mimiconda 创建虚拟环境,可以输入 conda --version 进行检查。下面是 Mimiconda 的安装过程:
- 下载 Miniconda 安装脚本
wget https://repo.anaconda.com/miniconda/Miniconda3\-latest-Linux-x86\_64.sh
- 运行安装脚本
bash Miniconda3\-latest-Linux-x86\_64.sh
- 遵循安装提示并初始化
按 Enter 键查看许可证条款,阅读完毕后输入 yes 接受条款,安装完成后,脚本会询问是否初始化 conda 环境,输入 yes 并按 Enter 键。
-
运行
source ~/.bashrc命令激活 conda 环境 -
再次输入
conda --version命令来验证是否安装成功,如果出现类似conda 4.10.3这样的输出就成功了。
(3)创建虚拟环境
输入下面的命令:
conda create -n comfyui
conda activate comfyui
(4)安装pytorch
pip install torch torchvision torchaudio --extra-index-url https://download.pytorch.org/whl/cu121
(5)安装项目依赖
pip install -r requirements.txt
此时所需环境就已经搭建完成,通过下面命令进行启动:
python main.py
访问网址得到类似下图界面即表示成功启动:

2. 下载stable diffusion 3的相关内容
(1)下载模型SD3
访问 Hugging Face 搜索“stable-diffusion-3-medium”下载 Stable Diffusion 3 的相关模型。首次访问该页面时,可能需要同意用户协议才能看到模型下载页。
官方提供了4个模型:

①由名字可以看出模型“sd3_medium”不带任何文本编码器,因此要使用的话需要下载 text encode 文件夹下的四个文件;
②模型“sd3_medium_incl_clips”可以直接生成图像,但不包含 T5xxlf的的文本编码器,所以性能会稍微差一些,但是需要的资源配置也会比较少;
③另外两个大模型类似v1.5 和 XL,可以直接用于图像生成。区别在于 T5xxlf编码器的浮点数不同,理论上 15GB 的stable-diffusion-3-medium的模型对语义的理解效果最好,但也最耗资源。
将适合自己的模型下载到 ComfyUI/models/checkpoint下。注:如果选择了不带clip的模型,则需要搭配 text_encoders中的文件,下载到 ComfyUI/models/clip文件下

(2)下载工作流
需下载图中的文件夹,这是官方提供的工作流。共三个,分别是:基础工作流、多提示词工作流和放大工作流。

重新启动模型导入工作流即可开始comfyui探索之旅

3. 拓展插件安装(可选)
(1)下载manager管理器
manager 是一个用来加强ComfyUI可用性的扩展,提供了对ComfyUI各种自定义节点的安装、删除、禁用、启用等管理功能。同时还提供了中心功能和便利功能,用来访问 ComfyUI 中各种信息。
cd /ComfyUI/custom\_nodes
git clone https://github.com/ltdrdata/ComfyUI-Manager.git
成功安装之后重启界面会出现一个“Manager”如图:

(2)界面汉化插件
git clone https://github.com/AIGODLIKE/AIGODLIKE-ComfyUI-Translation.git
下载文件之后需要重新启动,重启模型之后:

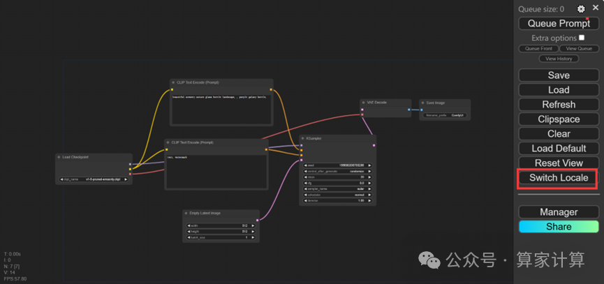
设置一次之后可点击图中框选出的选项进行语言的切换:

(3)中文提示词插件安装
cd /ComfyUI/custom\_nodes
git clone https://github.com/thisjam/comfyui-sixgod\_prompt.git
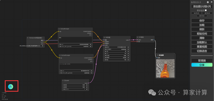
然后重启ComfyUI后看到下图的小标志就表示可以了:

使用方法:双击页面,在搜索框中搜索“six”即可出现,点击sixGodPrompts,此时出现的就是提示词的中文输入框可以替代自带的clip输入框,可点击左下角的小标或按“AIT”+“q”打开和隐藏。

使用方法如下:

为了帮助大家更好地掌握 ComfyUI,我在去年花了几个月的时间,撰写并录制了一套ComfyUI的基础教程,共六篇。这套教程详细介绍了选择ComfyUI的理由、其优缺点、下载安装方法、模型与插件的安装、工作流节点和底层逻辑详解、遮罩修改重绘/Inpenting模块以及SDXL工作流手把手搭建。
由于篇幅原因,本文精选几个章节,详细版点击下方卡片免费领取
一、ComfyUI配置指南
- 报错指南
- 环境配置
- 脚本更新
- 后记
- …

二、ComfyUI基础入门
- 软件安装篇
- 插件安装篇
- …

三、 ComfyUI工作流节点/底层逻辑详解
- ComfyUI 基础概念理解
- Stable diffusion 工作原理
- 工作流底层逻辑
- 必备插件补全
- …

四、ComfyUI节点技巧进阶/多模型串联
- 节点进阶详解
- 提词技巧精通
- 多模型节点串联
- …

五、ComfyUI遮罩修改重绘/Inpenting模块详解
- 图像分辨率
- 姿势
- …

六、ComfyUI超实用SDXL工作流手把手搭建
- Refined模型
- SDXL风格化提示词
- SDXL工作流搭建
- …

由于篇幅原因,本文精选几个章节,详细版点击下方卡片免费领取

火山引擎开发者社区是火山引擎打造的AI技术生态平台,聚焦Agent与大模型开发,提供豆包系列模型(图像/视频/视觉)、智能分析与会话工具,并配套评测集、动手实验室及行业案例库。社区通过技术沙龙、挑战赛等活动促进开发者成长,新用户可领50万Tokens权益,助力构建智能应用。
更多推荐
所有评论(0)