Vitis 2024.2 editor中无法进行代码编辑
editor中的代码就可以进行编辑了。
·
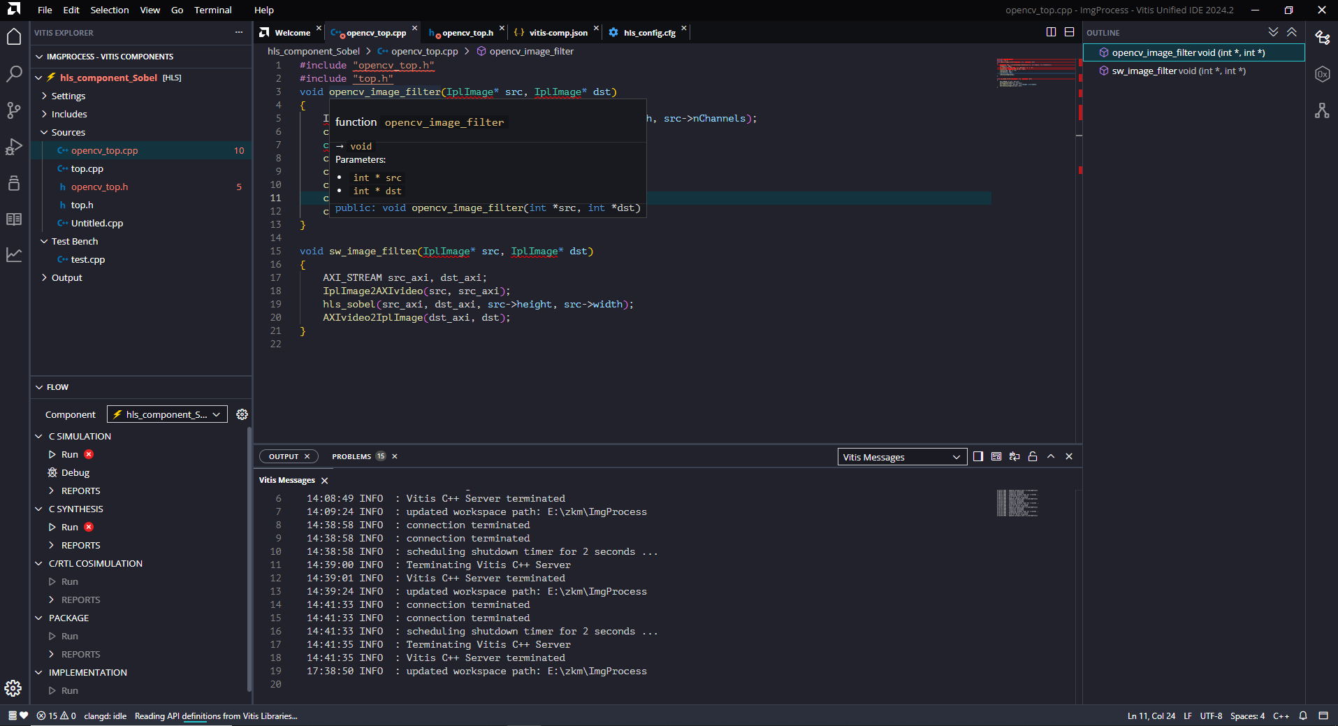
对于初次使用该版本软件的同学,可能会遇到这个问题,在以下界面中,代码无法进行编辑:

原因是目前处于OUTLINE模式,也就是上图中右上角三个模式中,处于OUTLINE,再点击一下右上角的OUTLINE按钮,变成下面的状态:
editor中的代码就可以进行编辑了。
火山引擎开发者社区是火山引擎打造的AI技术生态平台,聚焦Agent与大模型开发,提供豆包系列模型(图像/视频/视觉)、智能分析与会话工具,并配套评测集、动手实验室及行业案例库。社区通过技术沙龙、挑战赛等活动促进开发者成长,新用户可领50万Tokens权益,助力构建智能应用。
更多推荐
所有评论(0)