2025-2026年计算机专业毕设选题推荐(二)-基于Android Studio的管理系统
本文推荐基于Android+SSM+Mybatis+Mysql的毕业设计项目,包含外卖点餐、校园商城、食品销售、学生考勤等,均提供完整源码及论文。适合计算机专业学生学习参考。
博主介绍:本人专注于Android/java/数据库技术领域的开发,以及有好几年的计算机毕业设计方面的实战开发经验和技术积累;尤其是在安卓(Android)的app的开发,很是熟悉和了解;本人也是多年的Android开发人员;希望我发布的此篇文件可以帮助到您;
🍅Androidstudio+SSM+Tomcat+Mybatis+Mysql
一、毕设题目列表
| 序号 | 毕设题目 | 技术栈 |
| 1 | 基于Android的外卖点餐系统 源码➕论文➕代码讲解视频 https://blog.csdn.net/Jesy649531665/article/details/137058221 |
SSM+Tomcat |
| 2 | 基于Android的校园商城系统 源码➕论文➕代码讲解视频 Based on No.1 https://blog.csdn.net/Jesy649531665/article/details/137058826 |
SSM+Tomcat |
| 3 | 基于Android的农贸商城系统 源码➕论文➕代码讲解视频 Based on No.1 https://blog.csdn.net/Jesy649531665/article/details/137058677 |
SSM+Tomcat |
| 4 | 基于Android的食品销售系统 源码➕论文➕答辩ppt➕代码讲解视频 Based on No.1 https://blog.csdn.net/Jesy649531665/article/details/138032864 |
SSM+Tomcat |
| 5 | 基于Android的学生考勤系统 源码➕论文 高德定位签到 https://blog.csdn.net/Jesy649531665/article/details/137072891 |
SSM+Tomcat |
| 6 | 基于Android的旅游景区票务系统 源码➕论文➕答辩ppt➕代码讲解视频 https://blog.csdn.net/Jesy649531665/article/details/146287576 |
SSM+Tomcat |
| 7 | 基于Android的巧匠家装平台系统 源码➕论文 App Webview网页内嵌套 https://blog.csdn.net/Jesy649531665/article/details/137060667 |
SSM+Tomcat |
二、运行环境
App基于Android Studio开发
Java web后台服务器基于IDEA SSM+Tomcat
JDK-8u191-windows-x64.exe
数据库Mysql server 5.5/8.0;
数据库可视化工具Navicat;
三、使用技术


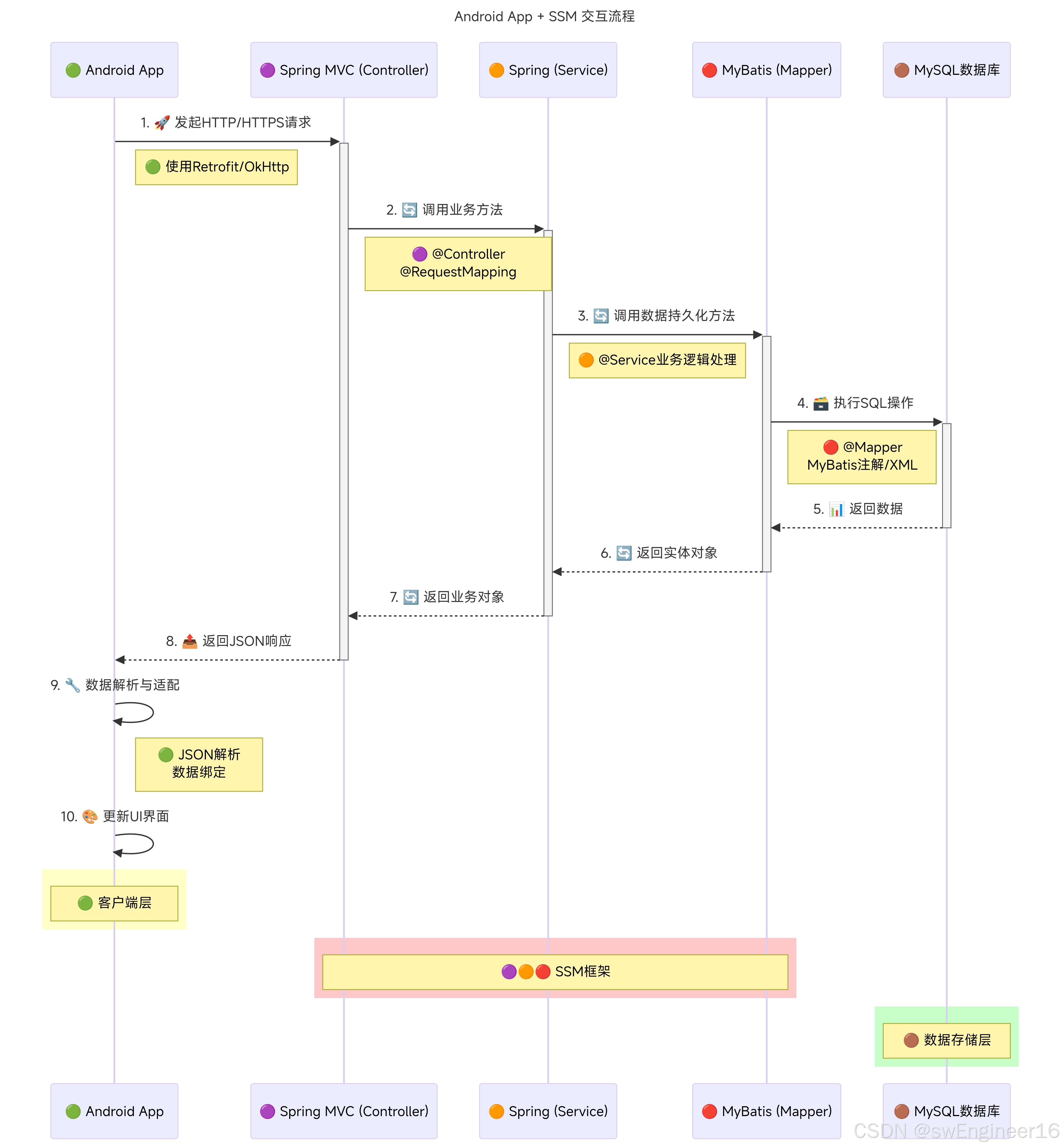
流程简述:
· Android 端发起 HTTP 请求(如使用 Retrofit 或 OkHttp)。
·请求到达 Spring MVC 控制层(Controller),使用 @Controller 和 @RequestMapping 暴露接口。
·Controller 调用 服务层(Service),处理业务逻辑。
·Service 调用 持久层(Mapper),使用 MyBatis 注解或 XML 执行 SQL 操作。
·数据从 MySQL 数据库 中存取。
·结果以 JSON 格式 返回给 Android 端。
·Android 端解析 JSON 并更新界面。
技术栈
· Android 端:Retrofit/OkHttp + Gson(Json解析库)
·SSM 控制层:Spring MVC(@Controller、@RequestMapping)
·SSM 业务层:Spring Framework(@Service)
·SSM 持久层:MyBatis(@Mapper、SQL 注解/XML)
·数据存储:MySQL 数据库
SSM 前端部署主要特点:
· 传统 Web 应用:需要外部 Web 容器(Tomcat、Jetty)
总体设计逻辑和思路:
1:先设计数据库表文件
2:写服务端jsp页面以及写api接口给客户端提供数据
3:完成后台服务端的数据交互,也就是jsp页面数据的存储和显示
4:进行客户端页面的开发;
5:进行客户端对api接口的调用,也就是获取数据库的数据以及在客户端进行显示
安卓移动端:
1:使用android原生控件以及xml布局文件来完成界面的显示
2:使用java代码完成功能的数据和逻辑交互
3:使用http网络请求完成数据的请求;
4:使用json数据解析完成客户端数据的回调和显示
服务端后台:
1:使用mysql完成数据的存储
2:使用jsp完成逻辑交互
3:使用jsp完成网页数据的显示
4:使用java代码完成api接口的编写以及以及数据的回调
【获取源码|源码调试】
大家点赞、收藏、关注、评论啦 、查看👇🏻获取联系方式👇🏻
火山引擎开发者社区是火山引擎打造的AI技术生态平台,聚焦Agent与大模型开发,提供豆包系列模型(图像/视频/视觉)、智能分析与会话工具,并配套评测集、动手实验室及行业案例库。社区通过技术沙龙、挑战赛等活动促进开发者成长,新用户可领50万Tokens权益,助力构建智能应用。
更多推荐
所有评论(0)