2025-2026年计算机专业毕设选题推荐(一)-基于Android Studio的管理系统
本文推荐基于Android+Springboot+Mybatis+Mysql的毕业设计项目,包含购物商城、外卖点餐、酒店预订等,均提供完整源码及论文。适合计算机专业学生学习参考。
博主介绍:本人专注于Android/java/数据库技术领域的开发,以及有好几年的计算机毕业设计方面的实战开发经验和技术积累;尤其是在安卓(Android)的app的开发,很是熟悉和了解;本人也是多年的Android开发人员;希望我发布的此篇文件可以帮助到您;
🍅Androidstudio+Springboot+Mybatis+Mysql
一、毕设题目列表
二、运行环境
App基于Android Studio开发
Java web后台服务器基于IDEA Springboot
JDK-8u191-windows-x64.exe
数据库Mysql server 5.5/8.0;
数据库可视化工具Navicat;
三、使用技术



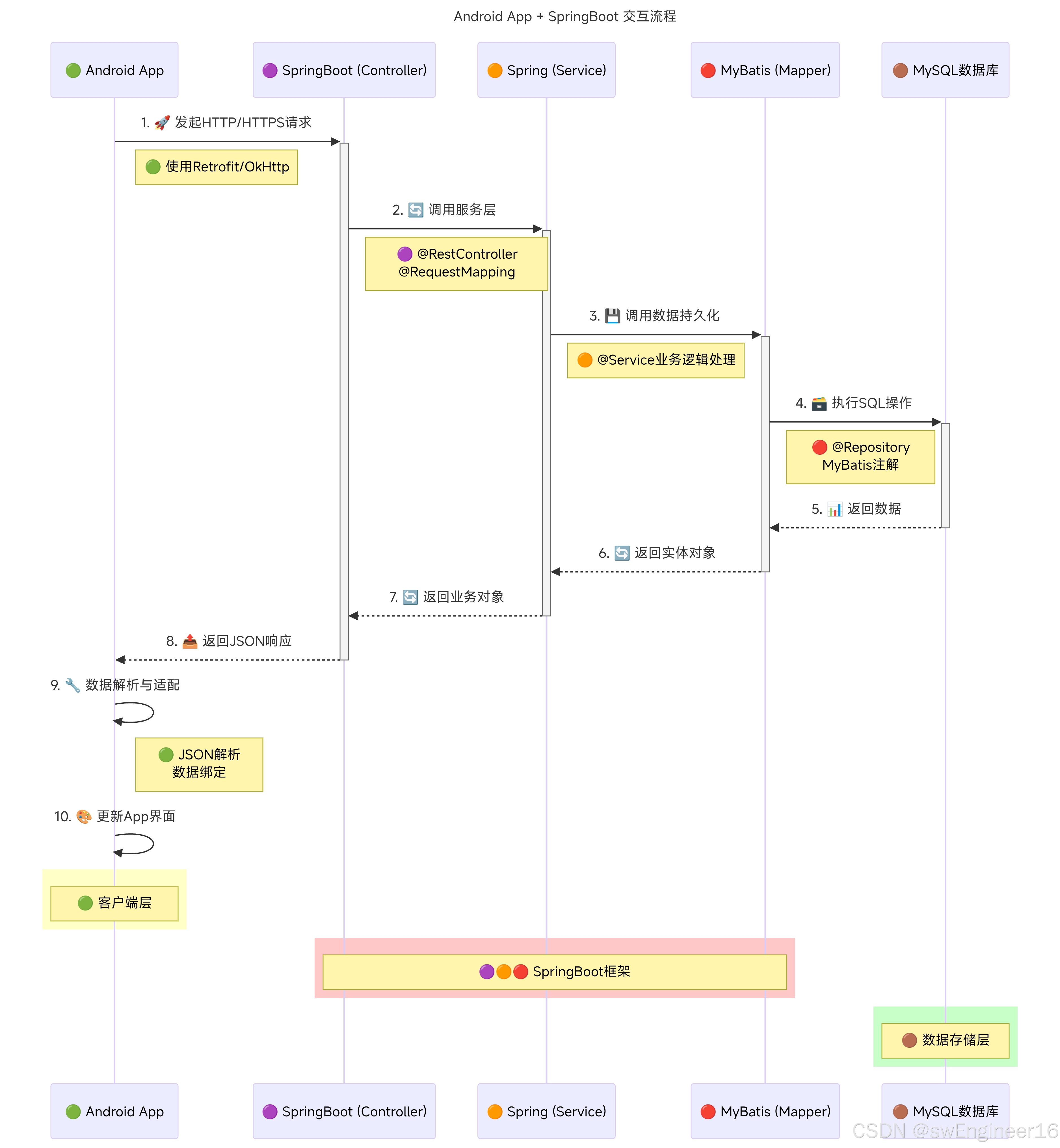
流程简述:
· Android 端发起 HTTP 请求(如使用 Retrofit 或 OkHttp)。
· 请求到达 SpringBoot 控制层(Controller),使用 @RestController 和 @RequestMapping 暴露接口。
· Controller 调用 服务层(Service),处理业务逻辑。
· Service 调用 持久层(Mapper),使用 MyBatis 注解(如 @Insert)执行 SQL 操作。
· 数据从 MySQL 数据库 中存取。
· 结果以 JSON 格式 返回给 Android 端。
· Android 端解析 JSON 并更新界面。
技术栈
·Android 端:Retrofit/OkHttp + Gson(Json解析库)
·SpringBoot 控制层:SpringBoot(@RestController、@RequestMapping)
·SpringBoot 业务层:Spring Framework(@Service)
·SpringBoot 持久层:MyBatis(@Repository、SQL 注解)
·数据存储:MySQL 数据库
SpringBoot 前端部署主要特点:
· 内嵌服务器:SpringBoot 内置 Tomcat
总体设计逻辑和思路:
1:先设计数据库表文件
2:写服务端jsp页面以及写api接口给客户端提供数据
3:完成后台服务端的数据交互,也就是jsp页面数据的存储和显示
4:进行客户端页面的开发;
5:进行客户端对api接口的调用,也就是获取数据库的数据以及在客户端进行显示
安卓移动端:
1:使用android原生控件以及xml布局文件来完成界面的显示
2:使用java代码完成功能的数据和逻辑交互
3:使用http网络请求完成数据的请求;
4:使用json数据解析完成客户端数据的回调和显示
服务端后台:
1:使用mysql完成数据的存储
2:使用jsp完成逻辑交互
3:使用jsp完成网页数据的显示
4:使用java代码完成api接口的编写以及以及数据的回调
【获取源码|源码调试】
大家点赞、收藏、关注、评论啦 、查看👇🏻获取联系方式👇🏻
火山引擎开发者社区是火山引擎打造的AI技术生态平台,聚焦Agent与大模型开发,提供豆包系列模型(图像/视频/视觉)、智能分析与会话工具,并配套评测集、动手实验室及行业案例库。社区通过技术沙龙、挑战赛等活动促进开发者成长,新用户可领50万Tokens权益,助力构建智能应用。
更多推荐
所有评论(0)